Добавить в корзинуПозвонить
Найти в Дзене

Риск-менеджмент: как снизить риски проекта до минимума

Кто не рискует, тот не пьет шампанского? Конечно, риски — неизбежная часть проектной деятельности, и вместе с этим, они легко могут привести к нежелательным последствиям: срыв сроков, превышение бюджета, низкое качество продукта, потеря репутации и клиентов. В этой статье расскажем, что нужно учесть, чтобы пить игристый напиток только по успешным поводам. Как же избежать этих рисков или снизить их влияние на проект? Чтобы повысить шансы на успех проекта, снизить его затраты и улучшить его качество необходимо профессиональное и систематическое управление. Это вопрос, который интересует многих IT-специалистов и проектных менеджеров. В этой статье мы попытаемся ответить на него, а также раскрыть следующие аспекты: 1. Риски в проектах: определение и классификация Прежде чем говорить о том, как управлять рисками в проектах, необходимо понять, что такое риски и какие они бывают. Риск — это вероятность возникновения негативного события или эффекта, который может нанести ущерб проекту, его це
Оглавление

Кто не рискует, тот не пьет шампанского? Конечно, риски — неизбежная часть проектной деятельности, и вместе с этим, они легко могут привести к нежелательным последствиям: срыв сроков, превышение бюджета, низкое качество продукта, потеря репутации и клиентов. В этой статье расскажем, что нужно учесть, чтобы пить игристый напиток только по успешным поводам.

Как же избежать этих рисков или снизить их влияние на проект? Чтобы повысить шансы на успех проекта, снизить его затраты и улучшить его качество необходимо профессиональное и систематическое управление. Это вопрос, который интересует многих IT-специалистов и проектных менеджеров. В этой статье мы попытаемся ответить на него, а также раскрыть следующие аспекты:

  1. Что такое риски в проектах и какие они бывают?
  2. Почему риски в проектах являются неизбежной частью проектной деятельности?
  3. Какие методы и инструменты существуют для управления рисками в проектах?
  4. Какие преимущества и выгоды получают проектные команды и организации от эффективного управления рисками в проектах?

1. Риски в проектах: определение и классификация

Прежде чем говорить о том, как управлять рисками в проектах, необходимо понять, что такое риски и какие они бывают.

Риск — это вероятность возникновения негативного события или эффекта, который может нанести ущерб проекту, его целям, результатам или заинтересованным сторонам.

Риски могут быть различными по своей природе, источникам, воздействию, уровню и т.д. Существует множество способов классификации рисков, но одним из наиболее распространенных является деление их на внутренние и внешние.

Внутренние риски — это риски, которые связаны с проектной командой, процессами, технологиями, ресурсами и т.д. Они находятся под контролем проектного менеджера и могут быть устранены или снижены за счет внутренних мер. Примеры внутренних рисков:

  • Неквалифицированный или неопытный персонал;
  • Недостаточное или некачественное тестирование продукта;
  • Несоответствие требований заказчика и реальных возможностей разработки;
  • Нарушение сроков или бюджета проекта;
  • Конфликты или недопонимание внутри проектной команды;
  • Отсутствие или недостаток документации, стандартов, методологий и т.д.

Внешние риски — это риски, которые связаны с окружающей средой, рынком, конкурентами, законодательством, клиентами и т.д. Они находятся вне контроля проектного менеджера и могут быть только прогнозируемы или учитываться при планировании проекта. Вот примеры внешних рисков:

  • Изменение требований или ожиданий заказчика;
  • Появление новых или усиление существующих конкурентов;
  • Изменение законодательства, регуляторных норм, стандартов и т.д.;
  • Влияние форс-мажорных обстоятельств, таких как стихийные бедствия, войны, пандемии и т.д.;
  • Утечка или потеря конфиденциальной информации, нарушение безопасности или защиты данных;
  • Негативный отзыв или репутация продукта в средствах массовой информации, социальных сетях и т.д.

2. Риски в проектах: причины и последствия

После того, как мы определили и классифицировали проектные риски, следующим шагом является выявление их причин и последствий. Причины рисков в проектах могут быть разными, но в большинстве случаев они сводятся к следующим факторам:

  • Сложность и динамичность проектов, которые требуют постоянной адаптации к изменяющимся условиям, требованиям и технологиям;
  • Неопределенность и неоднозначность проектов, которые создают трудности в определении и измерении целей, результатов, критериев успеха и т.д.;
  • Зависимость и взаимосвязанность проектов, которые увеличивают риск возникновения проблем в одной части проекта, которые могут повлиять на другие части или на весь проект в целом;
  • Инновационность и креативность проектов, которые требуют применения новых идей, решений, технологий и т.д., которые могут быть не проверены, не стандартизированы или не совместимы с существующими системами.

Все эти факторы создают условия для возникновения рисков в проектах, которые могут иметь различные последствия, в зависимости от их характера, уровня и воздействия. Некоторые из возможных последствий проектных рисков:

  • Потеря доверия, удовлетворенности или лояльности заказчика или конечного пользователя;
  • Снижение рентабельности, доходности или конкурентоспособности проекта или организации;
  • Ухудшение качества, функциональности или безопасности продукта или сервиса;
  • Увеличение затрат, времени или ресурсов на реализацию или поддержку проекта;
  • Снижение мотивации, производительности или коммуникации в проектной команде;
  • Повышение стресса, конфликтов или ответственности у проектных участников.

Как видим, риски могут иметь серьезные негативные последствия, которые могут подорвать успех проекта, а также репутацию и положение проектной команды и организации. Поэтому необходимо уметь управлять проектными рисками, чтобы предотвратить или минимизировать их влияние на проект.

3. Управление рисками: методы и инструменты

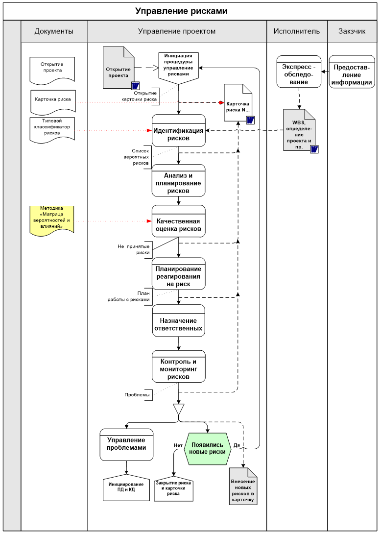
Управление проектными рисками — это процессы идентификации, анализа, оценки, планирования, реализации и контроля мер, направленных на предотвращение, снижение или устранение рисков, а также использование возможностей, связанных с рисками.

Пример схемы бизнес-процесса управления рисками
Пример схемы бизнес-процесса управления рисками

Для успешного управления рисками в проектах необходимо применять различные методы и инструменты, которые помогают в выполнении разных этапов и задач управления рисками. Существует множество методов и инструментов для управления рисками, но мы рассмотрим некоторые из наиболее популярных и эффективных:

  • Матрица рисков — это инструмент визуализации и оценки рисков по двум параметрам: вероятности и воздействию. Матрица помогает определить приоритеты и стратегии для управления рисками, а также облегчает коммуникацию и принятие решений по рискам. Этот инструмент может иметь разный формат и размер, но обычно она состоит из четырех квадрантов, которые соответствуют четырем уровням риска: низкий, средний, высокий и критический.
Пример матрицы рисков
Пример матрицы рисков
  • SWOT-анализ — это метод для идентификации и анализа сильных и слабых сторон, а также возможностей и угроз, связанных с проектом. SWOT-анализ помогает выявить внутренние и внешние факторы, которые могут влиять на проект, а также определить стратегии для использования сильных сторон и возможностей, а также преодоления слабых сторон и угроз. Он может быть представлен в виде таблицы или диаграммы, которая состоит из четырех секторов, которые соответствуют четырем элементам анализа: сильные стороны (Strengths), слабые стороны (Weaknesses), возможности (Opportunities) и угрозы (Threats).
Пример заполнения таблицы SWOT-анализа
Пример заполнения таблицы SWOT-анализа
  • Дерево решений — это инструмент для моделирования и анализа различных альтернатив и сценариев, связанных с проектом. Оно помогает оценить вероятности, затраты, выгоды и риски, связанные с каждым вариантом, а также выбрать оптимальное решение для проекта. Дерево решений может быть представлено в виде графа или схемы, которая состоит из узлов и ветвей, которые соответствуют решениям, событиям, результатам и т.д.
Схема дерева решений
Схема дерева решений
  • Реестр рисков — это инструмент для документирования и отслеживания рисков, связанных с проектом. Он помогает хранить, обновлять и передавать информацию о рисках, а также контролировать их состояние и действия по ним. Реестр рисков может быть представлен в виде таблицы или базы данных, которая содержит различные атрибуты рисков, такие как идентификатор, название, описание, источник, категория, вероятность, воздействие, приоритет, стратегия, ответственный, статус и т.д.
Пример реестра рисков
Пример реестра рисков
  • Анализ чувствительности — это метод для измерения и сравнения влияния различных факторов на результат проекта. Он помогает определить, какие факторы являются наиболее критическими или важными для проекта, а также какие факторы могут быть изменены или улучшены для достижения лучшего результата. Анализ чувствительности может быть представлен в виде графиков, таблиц или диаграмм, которые показывают, как меняется результат проекта при изменении одного или нескольких факторов.
Пример анализа чувствительности: эта таблица показывает, что, например, увеличение количества разработчиков на 10% может ускорить проект на 5%, но при этом увеличить его бюджет на 10%. С другой стороны, увеличение скорости работы на 10% может сократить сроки на 10%, не влияя на бюджет. Такой анализ помогает понять, какие изменения наиболее значимы и как они влияют на общий успех проекта.
Пример анализа чувствительности: эта таблица показывает, что, например, увеличение количества разработчиков на 10% может ускорить проект на 5%, но при этом увеличить его бюджет на 10%. С другой стороны, увеличение скорости работы на 10% может сократить сроки на 10%, не влияя на бюджет. Такой анализ помогает понять, какие изменения наиболее значимы и как они влияют на общий успех проекта.

4. Преимущества управления рисками

В заключение нашей статьи следует подчеркнуть, что управление рисками в проектах приносит множество положительных эффектов и результатов, которые могут быть измерены и оценены по разным критериям. Вот некоторые из преимуществ и выгод от управления рисками:

  • Повышение вероятности достижения целей проекта, таких как соблюдение сроков, бюджета, качества, функциональности и т.д.;
  • Снижение затрат, времени и ресурсов на реализацию и поддержку проекта, а также на устранение или компенсацию последствий рисков;
  • Улучшение качества, функциональности и безопасности продукта или сервиса, а также его соответствия требованиям и ожиданиям заказчика и конечного пользователя;
  • Удовлетворение потребностей, интересов и ожиданий всех заинтересованных сторон, включая проектную команду, заказчика, конечного пользователя, руководство, спонсоров, поставщиков и т.д.;
  • Укрепление доверия, репутации и положения проектной команды и организации на рынке, а также увеличение их конкурентоспособности и привлекательности для потенциальных клиентов и партнеров;
  • Повышение эффективности, коммуникации и сотрудничества в проектной команде, а также усиление мотивации, производительности и профессионализма проектных участников;
  • Развитие навыков, знаний и опыта в области управления рисками, а также повышение уровня компетентности и квалификации проектных менеджеров и команд.

Как видим, управление рисками приносит много пользы и выгоды не только для проекта, но и для всех, кто связан с ним. Управление проектными рисками — это не просто способ избежать или снизить риски, но и способ улучшить и оптимизировать проект, а также получить дополнительные возможности и преимущества. И это не проблема, а решение, которое может сделать проект более успешным, качественным и выгодным.

В заключение нашей статьи хотелось бы поделиться с вами несколькими советами и рекомендациями по управлению рисками, которые могут быть полезны и практичны для вас:

  • Не игнорируйте и не откладывайте управление рисками, а начинайте его как можно раньше и продолжайте его на протяжении всего проекта;
  • Не бойтесь и не избегайте рисков, а принимайте их как неизбежную и закономерную часть проектной деятельности, которая может быть преодолена или использована в вашу пользу;
  • Не ограничивайтесь одним или несколькими методами или инструментами для управления рисками в проектах, а используйте разнообразные и подходящие для вашего проекта методы и инструменты, а также адаптируйте их к изменяющимся условиям и ситуациям;
  • Не действуйте один или в узком кругу по управлению рисками, а вовлекайте и сотрудничайте со всеми заинтересованными сторонами, а также делитесь и получайте информацию, опыт и знания по управлению рисками;
  • Не считайте управление рисками за дополнительную или второстепенную задачу, а делайте его частью вашей профессиональной и личной культуры, а также постоянно развивайте и совершенствуйте свои навыки и компетенции в этой области.

Надеемся, что наша статья была для вас интересной, полезной и познавательной, а также помогла вам лучше понять и освоить тему управления рисками в проектах. Мы желаем вам успехов в ваших проектах и мудрости в ваших решениях. Спасибо за внимание и до новых встреч!

Автор: Ольга Ковалева, руководитель департамента управления проектами

Если материал понравился — ставьте палец вверхи подписывайтесь на канал, чтобы не пропустить другой интересный и полезный контент 👍

Контакты:

Адрес для связи по вопросам прохождения курсов, стажировки или трудоустройства: ProIT@1cbit.ru 📬

Вам также могут быть интересны другие наши статьи: