Добавить в корзинуПозвонить
Найти в Дзене

Как стоматологиям работать с ЕГИСЗ в 2026 году?

С каждым годом требования к цифровизации медицины в России становятся жёстче, и стоматологии не исключение. Сегодня работать без подключения к ЕГИСЗ означает рисковать лицензией, получать штрафы и ждать предписаний от Росздравнадзора. При этом многие клиники до сих пор либо не разобрались с системой, либо подключились формально, но допускают ошибки в ежедневной работе. В этой статье мы разобрали, что такое ЕГИСЗ, какие обязательства он накладывает на стоматологию, как правильно выстроить работу с системой изнутри и каких ошибок лучше не допускать. Полная интеграция МИС с ЕГИСЗ: подготовим клинику к проверкам и избавим врачей от лишних забот.
Попробовать бесплатно ЕГИСЗ — Единая государственная информационная система в сфере здравоохранения. Это централизованная платформа, через которую медицинские организации обмениваются данными с государством: Минздравом, Росздравнадзором и другими ведомствами. В системе хранится и передаётся довольно много всего: С 1 сентября 2022 года подключение к
Оглавление

С каждым годом требования к цифровизации медицины в России становятся жёстче, и стоматологии не исключение. Сегодня работать без подключения к ЕГИСЗ означает рисковать лицензией, получать штрафы и ждать предписаний от Росздравнадзора. При этом многие клиники до сих пор либо не разобрались с системой, либо подключились формально, но допускают ошибки в ежедневной работе.

В этой статье мы разобрали, что такое ЕГИСЗ, какие обязательства он накладывает на стоматологию, как правильно выстроить работу с системой изнутри и каких ошибок лучше не допускать.

Полная интеграция МИС с ЕГИСЗ: подготовим клинику к проверкам и избавим врачей от лишних забот.
Попробовать бесплатно

Что такое ЕГИСЗ и зачем он стоматологии

ЕГИСЗ — Единая государственная информационная система в сфере здравоохранения. Это централизованная платформа, через которую медицинские организации обмениваются данными с государством: Минздравом, Росздравнадзором и другими ведомствами.

В системе хранится и передаётся довольно много всего:

  • сведения обо всех медицинских организациях (подсистема ФРМО);
  • данные о медицинских работниках (подсистема ФРМР);
  • электронные медицинские карты пациентов (ИЭМК);
  • истории обращений (ФЭР);
  • и электронные медицинские документы (РЭМД).

С 1 сентября 2022 года подключение к ЕГИСЗ стало обязательным для всех медицинских организаций — это закреплено в постановлении Правительства от 09.02.2022 № 140.

Но важнее другое: требования к ЕГИСЗ вошли в лицензионные условия. Постановление Правительства № 852 от 01.06.2021 прямо обязывает клиники зарегистрироваться в двух подсистемах ЕГИСЗ — ФРМО и ФРМР — и передавать сведения о случаях медицинского обслуживания в систему. Без этого получить или продлить лицензию на медицинскую деятельность не получится. Для стоматологической клиники это означает простое: нет интеграции с ЕГИСЗ — нет лицензии. Либо есть штрафы за нарушение требований.

Обязательства стоматологии и шаги подключения

Требования распространяются на все лицензированные стоматологии без исключения: государственные и частные, крупные клиники и небольшие кабинеты. Чтобы выполнить их, нужно пройти несколько этапов.

Регистрация в реестрах ФРМО и ФРМР

Ответственное лицо клиники через портал Минздрава или Госуслуги вносит сведения об организации в Федеральный реестр медорганизаций (ФРМО), а данные о каждом враче — в Федеральный регистр медработников (ФРМР). Без этого шага получить или переоформить лицензию невозможно. Кроме того, при настройке интеграции с ЕГИСЗ понадобятся идентификатор организации из ФРМО (idLPU), а для каждого врача — его специальность и должность из ФРМР.

Договор с оператором ЕГИСЗ — N3.Health

Стоматология заключает договор с официальным оператором передачи данных в ЕГИСЗ — компанией N3.Health (ООО «ЭлНетМед»). После подписания клиника получает доступ к сервису ИЭМК и по СМС и почте — необходимые учётные данные для настройки интеграции. N3.Health организует защищённый канал связи между клиникой и государственными сервисами, в том числе через ViPNet.

Квалифицированные электронные подписи (КЭП)

Для юридически значимой передачи данных по каждому случаю обслуживания нужны две усиленные КЭП: подпись врача и подпись клиники. При этом от лица организации могут подписывать уполномоченные врачи своей личной подписью — отдельная подпись юрлица не всегда обязательна. КЭП юрлица, как правило, уже есть у главврача или руководителя. Врач получает свою подпись самостоятельно в аккредитованном удостоверяющем центре из списка Минцифры.

Защищённый канал связи через ViPNet

На компьютер главного врача устанавливается программа ViPNet Client, она обеспечивает безопасную передачу данных между клиникой и ЕГИСЗ. Специальный ключ для неё заказывается и получается через личный кабинет N3.Health с использованием открытых частей КЭП. При наличии авторизационных данных и ключа поддержка IDENT может помочь установить ViPNet Client на компьютер и настроить интеграцию.

Интеграция МИС с ЕГИСЗ

После технической подготовки клиника подключает к ЕГИСЗ свою медицинскую информационную систему, например, IDENT. В неё вносятся полученные от N3.Health данные для настройки интеграции.

Многие современные МИС уже имеют готовые модули интеграции с ЕГИСЗ — это заметно упрощает и ускоряет процесс.

Организация работы внутри клиники

Технические настройки — это только половина дела. Администраторы должны вносить в МИС все сведения о враче и пациенте, настраивать права доступа и оформлять согласия пациентов на передачу персональных данных. Врачи — последовательно заполнять электронную амбулаторную карту по каждому случаю обслуживания. Чем чётче выстроен этот процесс внутри клиники, тем меньше ошибок при отправке данных в ЕГИСЗ.

Как работать с ЕГИСЗ внутри клиники

После настройки интеграции начинается ежедневная работа с системой. Здесь важно не упустить несколько ключевых моментов.

  • Данные врачей и пациентов

В карточке каждого врача должны быть указаны полное ФИО, СНИЛС, специальность и должность — строго так, как они записаны в реестре ФРМР. Малейшее расхождение приведёт к тому, что данные вернутся с ошибкой.

В карточках пациентов администраторы заполняют обязательные поля:

  • номер медкарты;
  • ФИО по паспорту;
  • дату рождения;
  • пол;
  • СНИЛС.

МИС сама подсвечивает обязательные поля, чтобы ничего не пропустить.

  • Согласие на передачу данных

По закону пациент должен дать согласие на передачу своих данных в ЕГИСЗ. Клинике стоит заранее подготовить готовый шаблон такого согласия. Если пациент отказывается, нужно оформить и подписать документ, подтверждающий отказ пациента от передачи его данных в ЕГИСЗ: это важно, чтобы у клиники было основание не передавать данные, несмотря на лицензионные требования. В его электронной карте ставится отметка «Отказ от ЕГИСЗ», и случаи обслуживания этого пациента в систему не отправляются.

  • Оформление случаев обслуживания

На каждом приеме врач заполняет электронную карту пациента. Главное и обязательное поле для ЕГИСЗ — диагноз по МКБ-10. Если в МИС есть интеграция со справочниками Минздрава, коды МКБ-10 могут подставляться из актуального справочника автоматически. Случай обслуживания создается прямо на приёме и привязывается к пациенту в МИС.

  • Электронные подписи и отправка

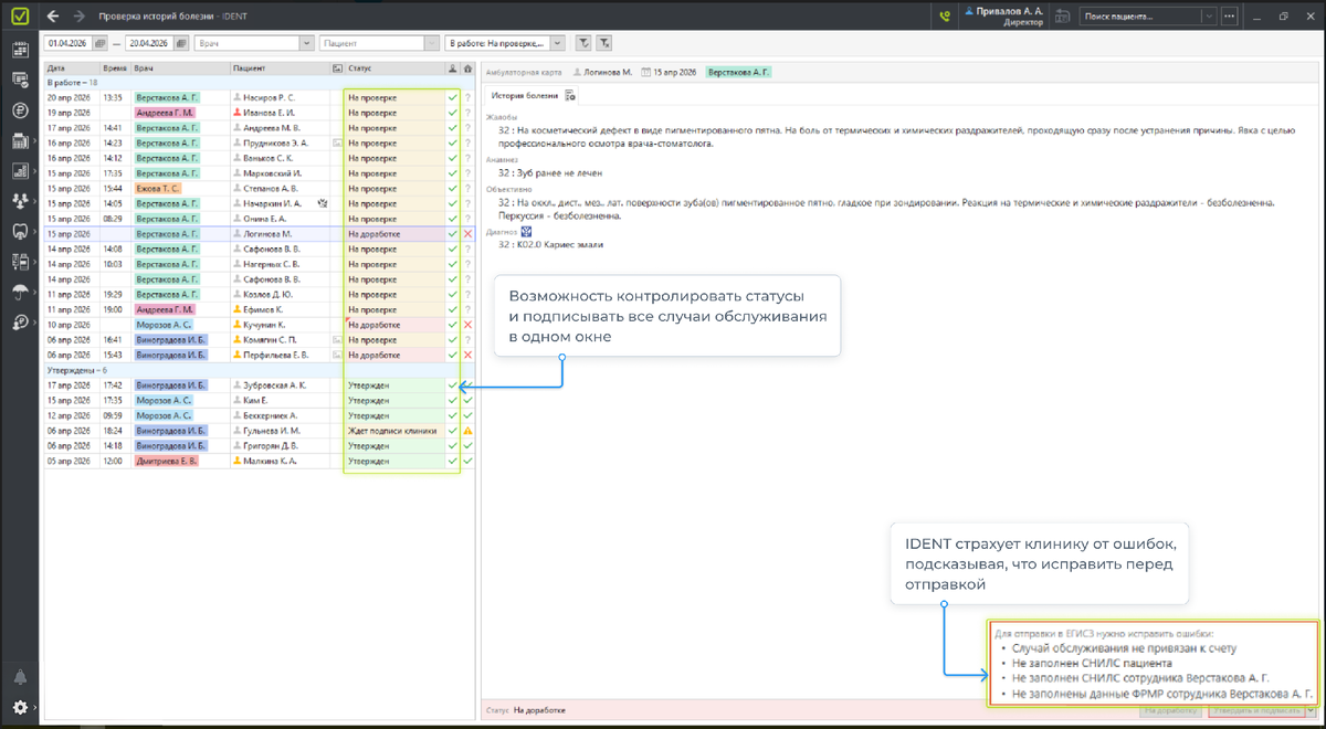
Заполненный случай сначала подписывает врач своей КЭП — по окончании приёма. Если личной подписи у врача нет, документ уходит на подпись главврачу. После этого главврач подписывает тот же документ КЭП организации или своей личной подписью, если он уполномочен подписывать от лица клиники. Только после двойной подписи случай передается в подсистему РЭМД ЕГИСЗ. В IDENT, например, это делается в разделе «Проверка историй болезни» — один клик от врача, один от клиники.

  • Сроки

Каждый подписанный случай обслуживания нужно отправить в ЕГИСЗ в течение одного рабочего дня после приёма. Выходные и праздники в этот срок не входят. Нарушение сроков грозит предписанием или штрафом, так что затягивать не стоит.

  • Проверка статусов и исправление ошибок

МИС проверяет данные ещё до отправки. Если не заполнено обязательное поле — диагноз (или он указан не по справочнику Минздрава), СНИЛС пациента или данные врача — отправить случай просто не получится. После передачи ЕГИСЗ возвращает ответ: «Принято» или «Отклонено» с  описанием ошибки. В IDENT отклоненные случаи помечаются отдельно, и сразу видно, что именно нужно исправить — например, неверный СНИЛС. После исправления случай отправляется повторно.

-2

Сосредоточьтесь на пациентах, интеграцию с ЕГИСЗ мы возьмем на себя. Юридическая безопасность клиники всегда будет под контролем.
Попробовать бесплатно

Типичные ошибки стоматологий при работе с ЕГИСЗ

Забыли зарегистрироваться в ФРМО и ФРМР

Многие клиники откладывают обновление данных о себе и своем персонале в реестрах — и зря. Росздравнадзор выявляет это при первой же проверке: без регистрации в ФРМО новую лицензию не выдадут, а действующую могут отозвать.

Неверные или неполные данные

Ошибки в ФИО, СНИЛС, должностях или кодах специализаций — и ЕГИСЗ возвращает случай с отказом. Все реквизиты врачей и организации нужно вносить строго так, как они записаны в ФРМР и ФРМО: «как в паспорте», без сокращений и опечаток.

Случаи без подписей

Запись о приёме обязательно подписывается сначала КЭП врача, затем КЭП организации. Если хотя бы одна подпись не проставлена — передача не состоится, и клинику могут обвинить в ненадлежащей работе с системой.

Игнорирование отказов пациентов

Если пациент не дал согласие на передачу персональных данных, его информацию отправлять в ЕГИСЗ нельзя. Нарушение этого правила грозит жалобами в том числе потому, что пациент может увидеть сведения в личном кабинете на Госуслугах и предъявить претензии, если ранее отказался от передачи данных, и штрафами за несоблюдение закона о персональных данных. В карточке такого пациента обязательно ставится отметка «Отказ от ЕГИСЗ».

Нарушение сроков и формата

«Накопили за неделю и отправили разом» — распространённая ошибка. Каждый случай обслуживания должен уходить в ЕГИСЗ в течение одного рабочего дня после приёма. Задержка — формальное нарушение приказа Минздрава № 947н.

Советы по предотвращению штрафов и проверок

Следите за актуальностью данных

Информацию о враче в ФРМР нужно обновлять не позднее трёх дней после приёма на работу, увольнения или смены документов. Данные о клинике и оборудовании в ФРМО — не позднее пяти дней. Это базовое требование постановлений № 140 и № 852.

Проверьте регистрацию клиники

Зайдите на сайт нормативно-справочной информации Минздрава и убедитесь, что ваша организация отображается в едином реестре МО по названию и ИНН. Если нет — срочно отправьте сведения в ФРМО и ФРМР. С II квартала 2025 года Роспотребнадзор автоматически выявляет незарегистрированные организации и направляет им предписания.

Работайте в сертифицированной МИС

Лучший способ избежать ошибок — использовать систему с готовой интеграцией ЕГИСЗ: например, IDENT. В таких программах уже реализованы нужные проверки, правильно подставляются формы и идентификаторы. Если МИС в клинике до сих пор нет — это нужно исправить как можно быстрее.

Обучите персонал

Назначьте ответственного за работу с ЕГИСЗ — администратора или IT-специалиста. Проведите инструктаж: как вести реестры ФРМО и ФРМР, где смотреть ошибки от системы, как правильно вносить данные в МИС. Отдельно убедитесь, что при каждом приёме администратор запрашивает у пациента согласие на обработку персональных данных и паспортные данные со СНИЛС.

Не экономьте на безопасности

Передача данных должна идти только через официальных операторов передачи данных в ЕГИСЗ и по защищенному каналу связи. За утечку медицинских персональных данных законом предусмотрен штраф до 15 млн рублей.

Регулярно проверяйте статусы отправленных случаев

Если ЕГИСЗ вернул статус «Отклонен» — разбирайтесь сразу, не откладывайте. Накопившиеся ошибки быстро всплывут при проверке. Роспотребнадзор уже проводит выездные и документарные проверки частных клиник по вопросам ЭДО и ЕГИСЗ. За нарушения по ч. 4 ст. 14.1 КоАП РФ организации грозит штраф от 100 до 200 тысяч рублей, должностному лицу — от 5 до 10 тысяч, а в серьёзных случаях — приостановка деятельности на срок до 90 суток.

Документируйте всё

Храните копии заявлений в ФРМО и ФРМР, договор с N3.Health, квитанции на КЭП и другие бумаги — они помогут доказать добросовестность при проверке. Удобно вести внутренний чек-лист: кто внёс данные, кто проверил подписи, когда отправлен случай.

Если система подключена и настроена правильно, ЕГИСЗ перестаёт быть головной болью и становится реально полезным инструментом: единые электронные карты пациентов, возможность обмена данными с другими клиниками, органами здравоохранения и страховыми компаниями. Главное — воспринимать его не как бюрократическую обузу, а как часть нормальной работы современной клиники.

Вывод

ЕГИСЗ — часть цифровой инфраструктуры здравоохранения, которая будет только развиваться. Клиники, которые выстроили работу с системой правильно, уже сейчас тратят на это минимум времени и не боятся проверок.

Главное — не откладывать. Зарегистрируйтесь в ФРМО и ФРМР, выберите оператора передачи данных и сертифицированную МИС с готовой интеграцией,  и обучите персонал. После этого ЕГИСЗ перестанет быть источником тревоги и станет просто частью рабочего процесса — такой же привычной, как запись пациентов или ведение карт.

Оставьте заявку на презентацию, и мы покажем, как IDENT сделает работу вашей клиники эффективнее → https://clck.ru/3TEEU5