Найти в Дзене

Как работает лидогенерация в B2B: горячий, теплый и холодный трафик

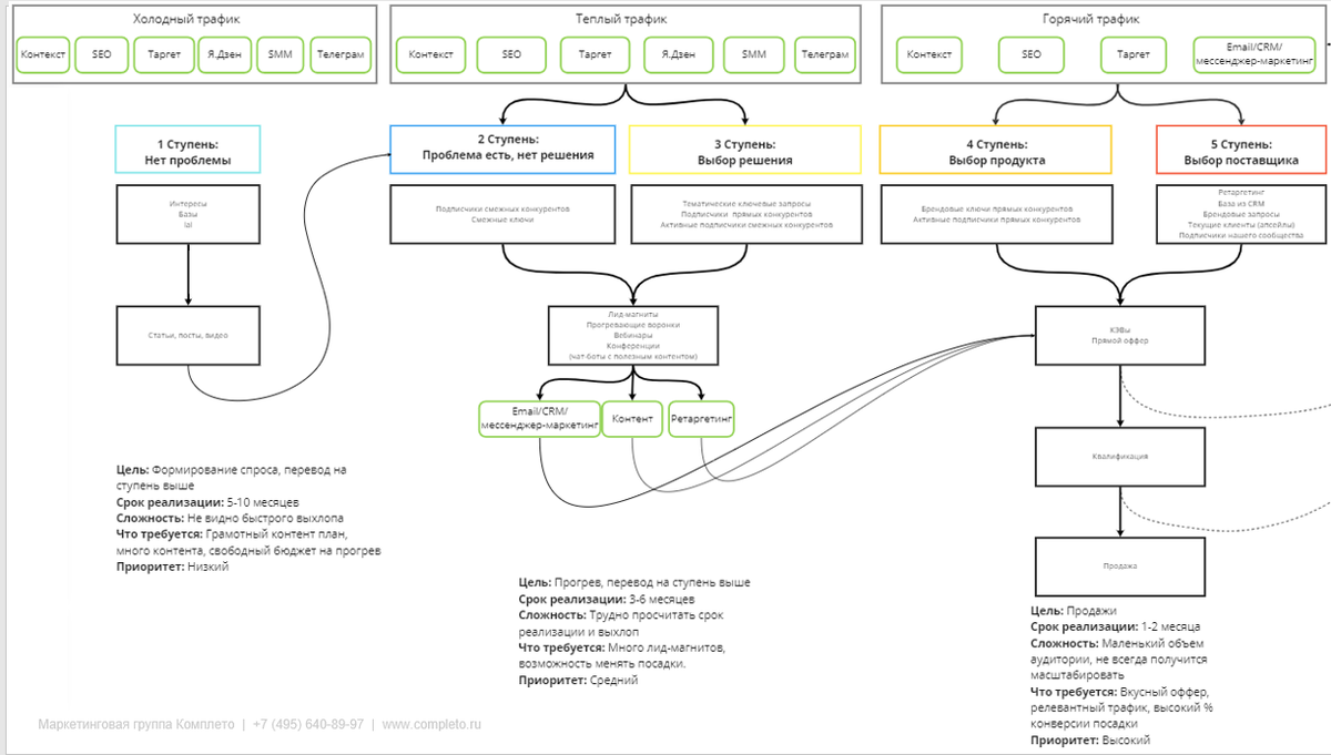
Рассмотрим, как работает лидогенерация в B2B, разложив все этапы принятия решений в соответствии с лестницей Бена Ханта. Эта модель разделяет всех посетителей по пяти ступеням в зависимости от их осведомленности о проблеме, о продукции и вашей компании в целом. Вот эти ступени Горячий трафик Сюда входит 4 и 5 ступени, когда человек выбирает продукт или поставщика. Работа с горячим трафиком всегда в приоритете. Все что от нас требуется: Цикл принятия решения — порядка 1-2 месяцев.
Главная сложность: объем аудитории в этой воронке всегда будет меньше по сравнению с другими этапами. Масштабировать ее очень сложно — быстро можно упереться в потолок, даже при увеличении бюджета.
Инструменты, которые тут можно использовать: У горячего трафика небольшой объем, поэтому нужно пытаться его расширить. Так мы переходим к воронке теплого трафика. Теплый трафик Сюда входит 2 и 3 ступени лестницы Ханта: осознание проблемы и выбор решения. Главная цель на этом этапе: объяснить человеку возможный путь
Оглавление

Рассмотрим, как работает лидогенерация в B2B, разложив все этапы принятия решений в соответствии с лестницей Бена Ханта.

Эта модель разделяет всех посетителей по пяти ступеням в зависимости от их осведомленности о проблеме, о продукции и вашей компании в целом.

Вот эти ступени

  1. Человек даже не осознает проблему. Здесь наша задача перевести его на ступень выше.
  2. Осознание проблемы, но нет понимания, как ее решить. Пользователь ищет решения, которые могут быть разнообразными.
  3. Выбор решения, каким путем он будет решать проблему.
  4. Выбор конкретного продукта или поставщика.
Реклама ВКонтакте: типы гипотез для тестирования
Модель и подробное описание каждой ступени
Модель и подробное описание каждой ступени

Горячий трафик

-3

Сюда входит 4 и 5 ступени, когда человек выбирает продукт или поставщика.

Работа с горячим трафиком всегда в приоритете.

Все что от нас требуется:

  • выгодный релевантный оффер;
  • обеспечить релевантный трафик;
  • посадочная страница с высокой конверсией (без ошибок и косяков, которые могут снизить конверсию).

Цикл принятия решения — порядка 1-2 месяцев.
Главная сложность: объем аудитории в этой воронке всегда будет меньше по сравнению с другими этапами. Масштабировать ее очень сложно — быстро можно упереться в потолок, даже при увеличении бюджета.
Инструменты, которые тут можно использовать:

  • контекст;
  • SEO;
  • таргетированная реклама;
  • email-, CRM-, мессенджер-маркетинг. Если уже есть собственная база.
Лидогенерация в B2B – как найти рабочие каналы, механики и инструменты?
У горячего трафика небольшой объем, поэтому нужно пытаться его расширить. Так мы переходим к воронке теплого трафика.

Теплый трафик

Сюда входит 2 и 3 ступени лестницы Ханта: осознание проблемы и выбор решения.

-4

Главная цель на этом этапе: объяснить человеку возможный путь решения его проблемы с помощью вашего продукта и перевести его на следующую ступень.
Потребуется: протестировать большое количество лид-магнитов, под которые понадобятся посадочные страницы. Тестировать их можно параллельно или последовательно — все будет зависеть от бюджета.

В качестве элементов прогрева вы можете использовать вебинары, конференции, бесплатные курсы или демо-доступ к продукту. Почему именно эти механики — практика показывает, что так лучше всего удается донести ценность услуги/продукта и показать все возможности.
Для B2B-сегмента это актуальная проблема, когда пользователю нужно помочь разобраться: какие ему доступны опции, как это работает, какой будет эффект, почему это столько стоит.
Продвижение B2B-услуг: на что делать ставку в 2023 году

Главная сложность: трудно просчитать срок реализации воронки и реальный эффект от нее. Чем дальше этап от конверсии, тем вероятнее будет утеряна информация о первом визите — откуда на самом деле пришел человек.

Поэтому здесь не обойтись без сильной системы аналитики, чтобы не потерять информацию о лидах, которые приходят. И правильно просчитать эффективность тех или иных решений и каналов, которые задействуем.

Холодный трафик

-5

Если посмотреть на схему, то вы увидите, что тут можно использовать большой пул инструментов для привлечения аудитории, но это не всегда целесообразно, так как на этом этапе пользователи еще не осознают проблему, отсюда вытекают следующие особенности:

  • Срок реализации воронки более длительный: от 5 до 10 месяцев.
  • Бюджет возрастает по сравнению с другими воронками, рассмотренными выше.
  • Необходим грамотный контент-план и его реализация.

На этом этапе контента должно быть больше и ему необходимо обеспечить максимальный охват, чтобы привлечь аудиторию в нашу воронку — постепенно сформировать потребность.

  • Сложно прогнозировать результат.

Нет гарантий, что на последующих этапах для решения этой проблемы, клиент обратится именно к вам. Поэтому в каком-то смысле тут мы можем сработать на конкурентов.

Поэтому прицельно работать с холодным трафиком практически бесполезно — трудозатратно и без какой-либо гарантии результата. Приоритет работы с холодным трафиком ниже остальных двух воронок.
-6
-7