Найти Π² Π”Π·Π΅Π½Π΅
IT Start | Python

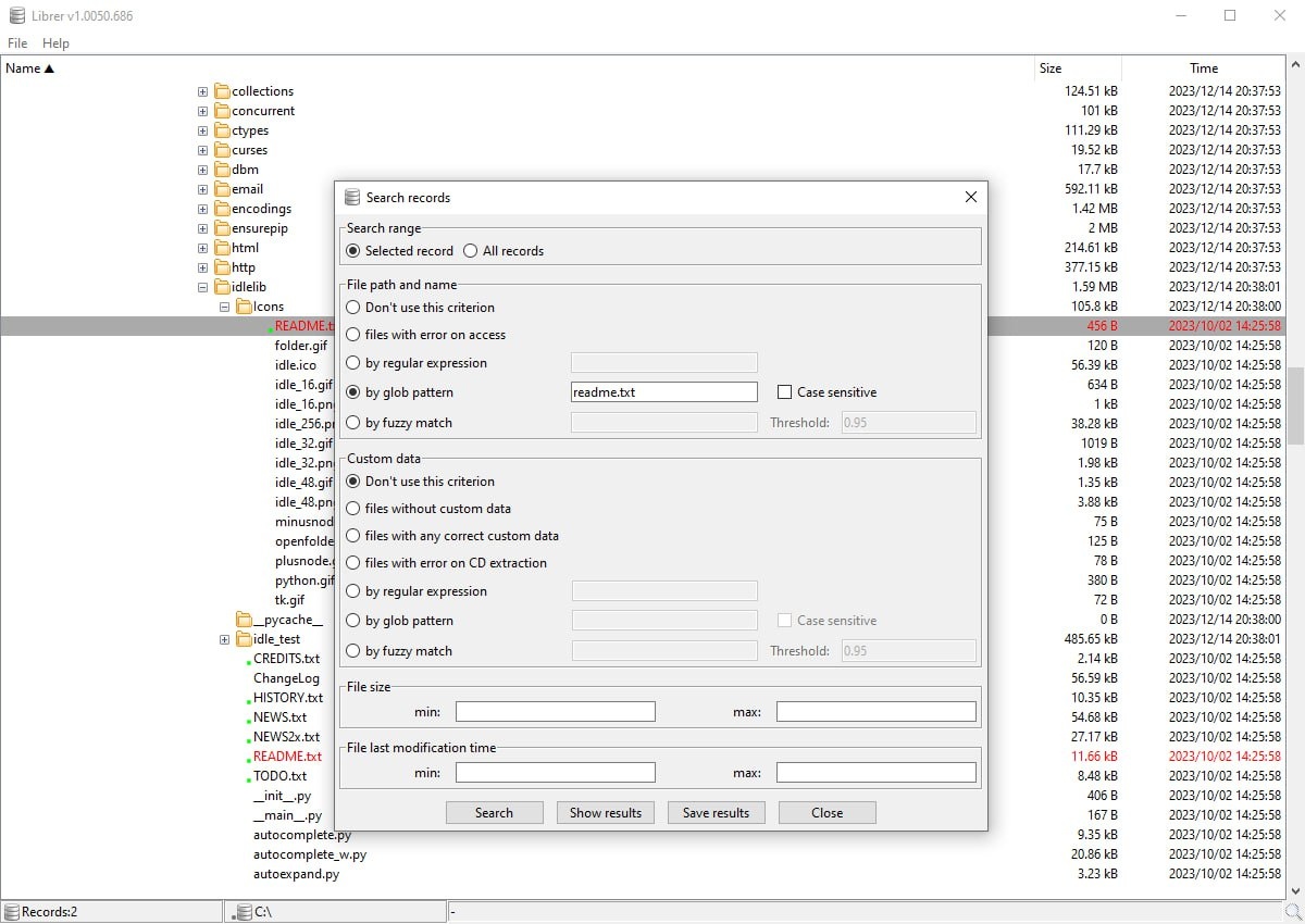
πŸ—‚ librer β€” это кроссплатформСнная графичСская ΠΏΡ€ΠΎΠ³Ρ€Π°ΠΌΠΌΠ° для ΠΊΠ°Ρ‚Π°Π»ΠΎΠ³ΠΈΠ·Π°Ρ†ΠΈΠΈ Ρ„Π°ΠΉΠ»ΠΎΠ² с ΡˆΠΈΡ€ΠΎΠΊΠΈΠΌΠΈ возмоТностями настройки, написанная Π½Π° Python с

πŸ—‚ librer β€” это кроссплатформСнная графичСская ΠΏΡ€ΠΎΠ³Ρ€Π°ΠΌΠΌΠ° для ΠΊΠ°Ρ‚Π°Π»ΠΎΠ³ΠΈΠ·Π°Ρ†ΠΈΠΈ Ρ„Π°ΠΉΠ»ΠΎΠ² с ΡˆΠΈΡ€ΠΎΠΊΠΈΠΌΠΈ возмоТностями настройки, написанная Π½Π° Python с использованиСм tkinter. ΠŸΠΎΠ·Π²ΠΎΠ»ΡΠ΅Ρ‚ ΡΠΎΠ·Π΄Π°Π²Π°Ρ‚ΡŒ ΠΈ ΡƒΠΏΡ€Π°Π²Π»ΡΡ‚ΡŒ Π±Π°Π·Π°ΠΌΠΈ Π΄Π°Π½Π½Ρ‹Ρ… ΠΊΠ°Ρ‚Π°Π»ΠΎΠ³ΠΎΠ² Ρ„Π°ΠΉΠ»ΠΎΠ² с Π²ΠΎΠ·ΠΌΠΎΠΆΠ½ΠΎΡΡ‚ΡŒΡŽ добавлСния ΠΏΠΎΠ»ΡŒΠ·ΠΎΠ²Π°Ρ‚Π΅Π»ΡŒΡΠΊΠΈΡ… ΠΌΠ΅Ρ‚Π°Π΄Π°Π½Π½Ρ‹Ρ… ΠΈ Π³ΠΈΠ±ΠΊΠΎΠ³ΠΎ поиска ΠΏΠΎ Ρ€Π°Π·Π½Ρ‹ΠΌ критСриям. πŸ“Œ ΠžΡΠ½ΠΎΠ²Π½Ρ‹Π΅ особСнности: πŸ”΅ΠšΡ€ΠΎΡΡΠΏΠ»Π°Ρ‚Ρ„ΠΎΡ€ΠΌΠ΅Π½Π½Π°Ρ ΠΏΡ€ΠΎΠ³Ρ€Π°ΠΌΠΌΠ° для ΠΊΠ°Ρ‚Π°Π»ΠΎΠ³ΠΈΠ·Π°Ρ†ΠΈΠΈ Ρ„Π°ΠΉΠ»ΠΎΠ² πŸ”΅Π‘ΠΊΠ°Π½ΠΈΡ€ΠΎΠ²Π°Π½ΠΈΠ΅ ΠΈ сохранСниС структуры Ρ„Π°ΠΉΠ»ΠΎΠ²Ρ‹Ρ… ΠΊΠ°Ρ‚Π°Π»ΠΎΠ³ΠΎΠ² πŸ”΅Π‘Ρ‹ΡΡ‚Ρ€Ρ‹ΠΉ поиск ΠΏΠΎ ΠΈΠΌΠ΅Π½ΠΈ, шаблонам, regex ΠΈ fuzzy-matching πŸ”΅Π’ΠΎΠ·ΠΌΠΎΠΆΠ½ΠΎΡΡ‚ΡŒ Π΄ΠΎΠ±Π°Π²Π»ΡΡ‚ΡŒ ΠΏΠΎΠ»ΡŒΠ·ΠΎΠ²Π°Ρ‚Π΅Π»ΡŒΡΠΊΠΈΠ΅ Π΄Π°Π½Π½Ρ‹Π΅ Ρ‡Π΅Ρ€Π΅Π· собствСнныС скрипты πŸ”΅ΠŸΠ°Ρ€Π°Π»Π»Π΅Π»ΡŒΠ½Ρ‹ΠΉ поиск с использованиСм многоядСрных процСссоров πŸ”΅ΠΠ°ΠΏΠΈΡΠ°Π½Π° Π½Π° Python ΠΈ ΠΈΠΌΠ΅Π΅Ρ‚ графичСский интСрфСйс πŸ“± Π Π΅ΠΏΠΎΠ·ΠΈΡ‚ΠΎΡ€ΠΈΠΉ βž‘οΈΠ‘ΠΏΡ€Π°Π²ΠΎΡ‡Π½ΠΈΠΊ ΠŸΡ€ΠΎΠ³Ρ€Π°ΠΌΠΌΠΈΡΡ‚Π°. ΠŸΠΎΠ΄ΠΏΠΈΡΠ°Ρ‚ΡŒΡΡ

πŸ—‚ librer β€” это кроссплатформСнная графичСская ΠΏΡ€ΠΎΠ³Ρ€Π°ΠΌΠΌΠ° для ΠΊΠ°Ρ‚Π°Π»ΠΎΠ³ΠΈΠ·Π°Ρ†ΠΈΠΈ Ρ„Π°ΠΉΠ»ΠΎΠ² с ΡˆΠΈΡ€ΠΎΠΊΠΈΠΌΠΈ возмоТностями настройки, написанная Π½Π° Python с использованиСм tkinter.

ΠŸΠΎΠ·Π²ΠΎΠ»ΡΠ΅Ρ‚ ΡΠΎΠ·Π΄Π°Π²Π°Ρ‚ΡŒ ΠΈ ΡƒΠΏΡ€Π°Π²Π»ΡΡ‚ΡŒ Π±Π°Π·Π°ΠΌΠΈ Π΄Π°Π½Π½Ρ‹Ρ… ΠΊΠ°Ρ‚Π°Π»ΠΎΠ³ΠΎΠ² Ρ„Π°ΠΉΠ»ΠΎΠ² с Π²ΠΎΠ·ΠΌΠΎΠΆΠ½ΠΎΡΡ‚ΡŒΡŽ добавлСния ΠΏΠΎΠ»ΡŒΠ·ΠΎΠ²Π°Ρ‚Π΅Π»ΡŒΡΠΊΠΈΡ… ΠΌΠ΅Ρ‚Π°Π΄Π°Π½Π½Ρ‹Ρ… ΠΈ Π³ΠΈΠ±ΠΊΠΎΠ³ΠΎ поиска ΠΏΠΎ Ρ€Π°Π·Π½Ρ‹ΠΌ критСриям.

πŸ“Œ ΠžΡΠ½ΠΎΠ²Π½Ρ‹Π΅ особСнности:

πŸ”΅ΠšΡ€ΠΎΡΡΠΏΠ»Π°Ρ‚Ρ„ΠΎΡ€ΠΌΠ΅Π½Π½Π°Ρ ΠΏΡ€ΠΎΠ³Ρ€Π°ΠΌΠΌΠ° для ΠΊΠ°Ρ‚Π°Π»ΠΎΠ³ΠΈΠ·Π°Ρ†ΠΈΠΈ Ρ„Π°ΠΉΠ»ΠΎΠ²

πŸ”΅Π‘ΠΊΠ°Π½ΠΈΡ€ΠΎΠ²Π°Π½ΠΈΠ΅ ΠΈ сохранСниС структуры Ρ„Π°ΠΉΠ»ΠΎΠ²Ρ‹Ρ… ΠΊΠ°Ρ‚Π°Π»ΠΎΠ³ΠΎΠ²

πŸ”΅Π‘Ρ‹ΡΡ‚Ρ€Ρ‹ΠΉ поиск ΠΏΠΎ ΠΈΠΌΠ΅Π½ΠΈ, шаблонам, regex ΠΈ fuzzy-matching

πŸ”΅Π’ΠΎΠ·ΠΌΠΎΠΆΠ½ΠΎΡΡ‚ΡŒ Π΄ΠΎΠ±Π°Π²Π»ΡΡ‚ΡŒ ΠΏΠΎΠ»ΡŒΠ·ΠΎΠ²Π°Ρ‚Π΅Π»ΡŒΡΠΊΠΈΠ΅ Π΄Π°Π½Π½Ρ‹Π΅ Ρ‡Π΅Ρ€Π΅Π· собствСнныС скрипты

πŸ”΅ΠŸΠ°Ρ€Π°Π»Π»Π΅Π»ΡŒΠ½Ρ‹ΠΉ поиск с использованиСм многоядСрных процСссоров

πŸ”΅ΠΠ°ΠΏΠΈΡΠ°Π½Π° Π½Π° Python ΠΈ ΠΈΠΌΠ΅Π΅Ρ‚ графичСский интСрфСйс

πŸ“± Π Π΅ΠΏΠΎΠ·ΠΈΡ‚ΠΎΡ€ΠΈΠΉ

βž‘οΈΠ‘ΠΏΡ€Π°Π²ΠΎΡ‡Π½ΠΈΠΊ ΠŸΡ€ΠΎΠ³Ρ€Π°ΠΌΠΌΠΈΡΡ‚Π°. ΠŸΠΎΠ΄ΠΏΠΈΡΠ°Ρ‚ΡŒΡΡ