Добавить в корзинуПозвонить
Найти в Дзене

Как массово поменять рамеры изображений для рекламы

Как массово поменять рамеры изображений для рекламы Допустим у вас есть изображения для рекламы - скачали с интернета, с сайта или бабушка передала в наследство, Но так бывает, что размеры не те и нужно менять размеры, если конечно эти размеры позволяют это сделать. Как обычно поступаем, идем в сервисы, в фотожопы, или еще какие нибудь пейнты и меняем размер. Потом думаем, ну есть же способы как это массово поменять а не все это геморойство на постной палочке. К тому же когда надо десятки и даже у сотни изображений поменять. Из моментов когда вы думали об этом в прошлом ,возвращаемся в сегодняшний день. Зачем? Я нашем такой способ как это сделать быстро. Скачиваете программу FastStone Image Viewer и выбрав изображения прямо в проге какие нужно поменять размеры. Задаете папку или мамку куда сохранить. Жмякаете по стрелкам, точнее куда они показывают. Радаутесь, только без оргазмов и охов, а то мамка заругается. Идете свои дела делать, Не благодарите😟 если был полезен, что можете сд

Как массово поменять рамеры изображений для рекламы

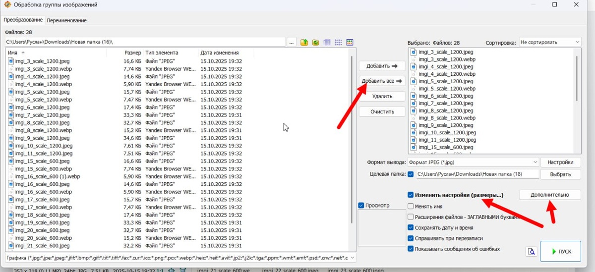
Допустим у вас есть изображения для рекламы - скачали с интернета, с сайта или бабушка передала в наследство,

Но так бывает, что размеры не те и нужно менять размеры, если конечно эти размеры позволяют это сделать. Как обычно поступаем, идем в сервисы, в фотожопы, или еще какие нибудь пейнты и меняем размер. Потом думаем, ну есть же способы как это массово поменять а не все это геморойство на постной палочке. К тому же когда надо десятки и даже у сотни изображений поменять.

Из моментов когда вы думали об этом в прошлом ,возвращаемся в сегодняшний день. Зачем? Я нашем такой способ как это сделать быстро. Скачиваете программу FastStone Image Viewer и выбрав изображения прямо в проге какие нужно поменять размеры. Задаете папку или мамку куда сохранить. Жмякаете по стрелкам, точнее куда они показывают. Радаутесь, только без оргазмов и охов, а то мамка заругается. Идете свои дела делать, Не благодарите😟

если был полезен, что можете сделать, а ничего😊👌

-2