Найти в Дзене
Факториал удачи

Про газпромовский газ и его логистику

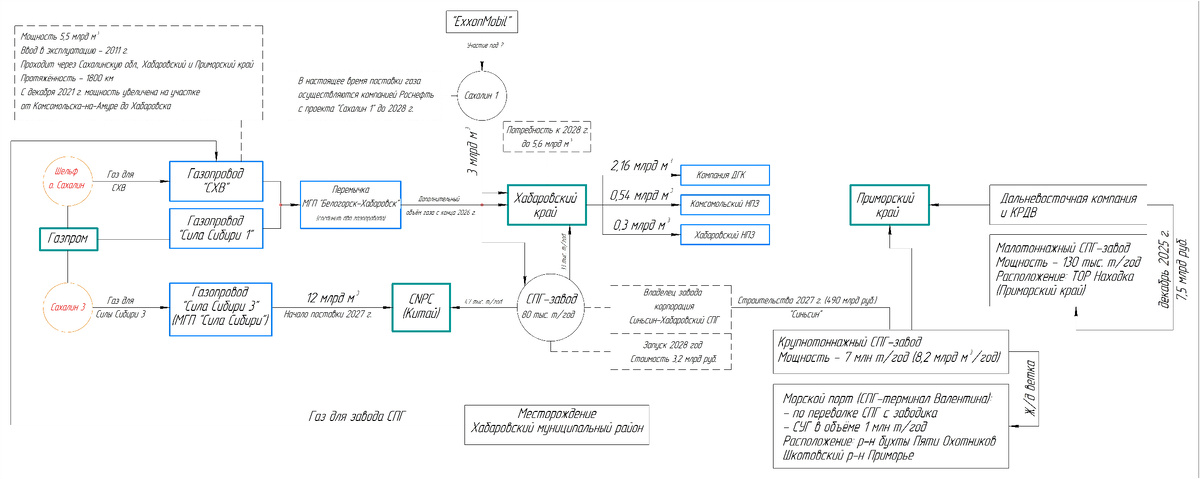
Продолжаю для себя выстраивать будущую газовую инфраструктуру Дальнего Востока, куда теперь мы стремимся, по которой будет циркулировать газ от Газпрома. К ранней опубликованной схематичной диаграмме добавил СПГ-завод, который хотят построить китайцы в лице корпорации Синьсин-Хабаровский СПГ. Дата постройки варьируется от 2026 до 2029 года. На схеме указал среднее – 2028 год. Тем более ввод в эксплуатацию в следующем году маловероятно! Мощность заводика составит 80 тыс. т СПГ в год, из них - на внутренний рынок Хабаровского края будет поступать 33 тыс. т СПГ в год; - в северные районы Китая будет поставляться 47 тыс. т СПГ в год. Газ будет поступать с месторождения расположенного в Хабаровском муниципальном районе. Газ будет транспортироваться через магистральный газопровод «Сахалин-Хабаровск-Владивосток» (СХВ) и далее через перемычку МГП «Белогорск-Хабаровск», которая связывает газопроводы «Сила Сибири 1» и «СХВ», и строительство которой началось в марте 2024 года. Дата окончания стро
© safety4sea.com
© safety4sea.com

Продолжаю для себя выстраивать будущую газовую инфраструктуру Дальнего Востока, куда теперь мы стремимся, по которой будет циркулировать газ от Газпрома.

К ранней опубликованной схематичной диаграмме добавил СПГ-завод, который хотят построить китайцы в лице корпорации Синьсин-Хабаровский СПГ. Дата постройки варьируется от 2026 до 2029 года. На схеме указал среднее – 2028 год. Тем более ввод в эксплуатацию в следующем году маловероятно!

Мощность заводика составит 80 тыс. т СПГ в год, из них

- на внутренний рынок Хабаровского края будет поступать 33 тыс. т СПГ в год;

- в северные районы Китая будет поставляться 47 тыс. т СПГ в год.

Газ будет поступать с месторождения расположенного в Хабаровском муниципальном районе.

Газ будет транспортироваться через магистральный газопровод «Сахалин-Хабаровск-Владивосток» (СХВ) и далее через перемычку МГП «Белогорск-Хабаровск», которая связывает газопроводы «Сила Сибири 1» и «СХВ», и строительство которой началось в марте 2024 года. Дата окончания строительства 2026 год.

Схема поставок газа © Факториал удачи
Схема поставок газа © Факториал удачи

Полноразмерная версия здесь.

Для справки

Данный проект является первым этапом по соединению системы газоснабжения Дальнего Востока с системой газоснабжения в европейской части России.

Инвестиции же в строительство СПГ-завода оцениваются в 3,2 млрд руб.

Также наши китайские «товарищи» в лице Синьсин декларировали построить в Приморье крупнотоннажных СПГ-завод мощностью 7 млн т/год или, если перевести в природный газ, 8,2 млрд куб. м/год., с которого СПГ, а также сжиженные углеводородные газы (СУГ) по железной дороге будут транспортироваться в морской порт, где разместится СПГ-терминал Вадентина.

Сразу напрашивается вопрос, на кой чёрт китайцам соблюдать санкционный западный режим, если они только на небольшом пяточке нашей необъятной страны не плохо так вложились и будут получаться весьма реальные ништяки, а не резаную американскую макулатуру, именуемым грациозным названием доллар, с которым нужно проделать некоторые манипуляции, чтобы получить реальный товар!

В тоже время на территории опережающего развития (ТОР) «Находка» на территориях Партизанского муниципального района, Дальнегорского
городского округа и Находкинского городского округа Приморского края Дальневосточная инвестиционная компания и КРДВ строят малотоннажный СПГ-завод мощностью 130 тыс. т/год, который планируют запустить к концу текущего года. Проект оценивается в 7,5 млрд руб.

© image3.slideserve.com
© image3.slideserve.com

Согласно данным НАСПГ через Дальний Восток в страны Азиатско-Тихоокеанского региона планируется экспортировать до 98 млрд куб. м газа. Контрольные точки – 2030-2036-2050 гг.

Экспорт газа в 2023 году составлял 30 млрд куб. м.

Таким образом, за 25 лет ориентировочный должен составить 3,2 раза или 5% в год.

---
Всё что было сказано выше, сугубо личное мнение автора и не является индивидуальной инвестиционной рекомендацией!