Добавить в корзинуПозвонить
Найти в Дзене
Факториал удачи

Артген биотех в разрезе отчетностей за первое полугодие 2025 года

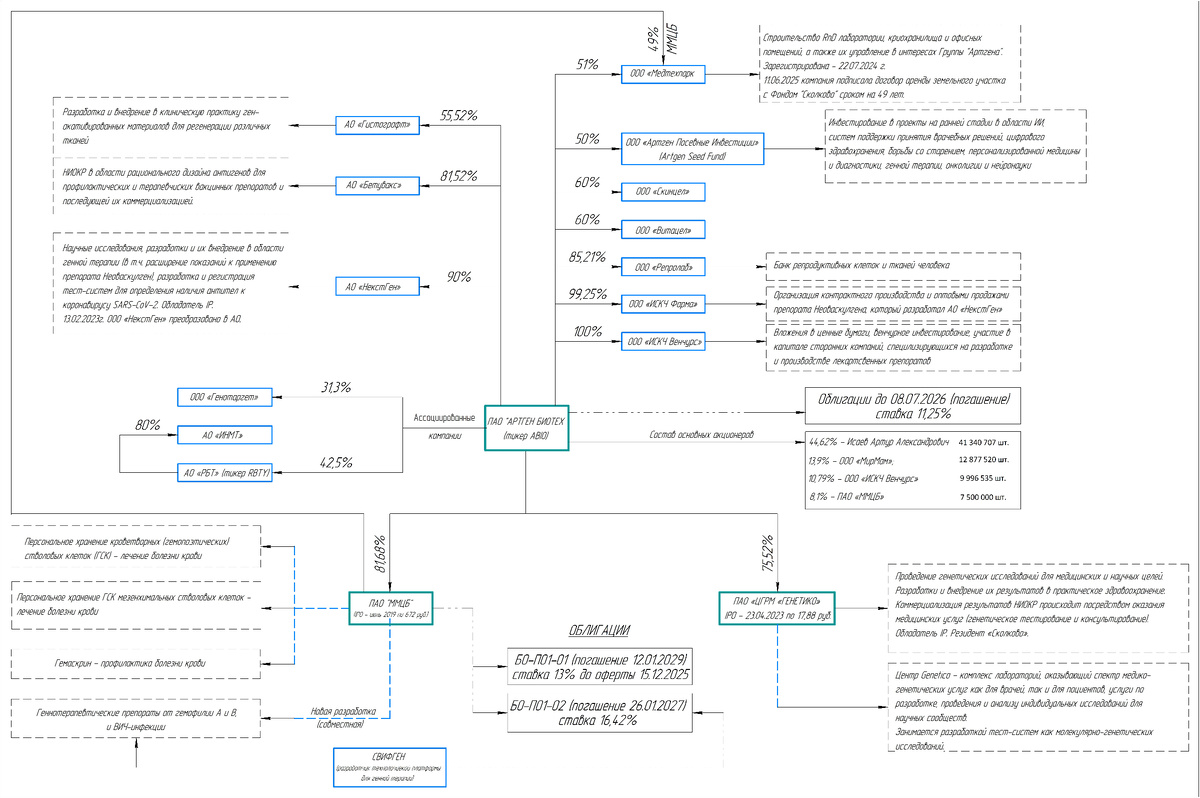
Взглянув на представленные компанией Артген биотех отчеты по РСБУ и МСФО, каких-то существенных сдвигов в ту или иную сторону я не увидел. Компания маленькими шажками идёт вперёд в своём развитии! Основную выручку компании приносит деятельность следующих компаний: В прошлом месяце забрёл на один чатик, где какой-то чувак-инвестор кидался «криком души» о том, какая компания Генетико убыточная и никчёмная, и от неё нужно, как можно быстрее избавиться. Весьма забавно было читать его рассуждения об избавлении от компании, которая принесла около 33% всех выручки Артгену за первое полугодие 2025 года! Откуда только берутся такие горе-инвесторы… По результатам отчётов доработал свою инфографику по Группе компаний Артген биотех. Кому интересная полноразмерная копия для изучения, может взять здесь. К своему удивлению обнаружил, что у компании в своём арсенале не одна акционерная компания «НекстГен», а уже целых три! ОООшки «Гистографт» и «Бетувакс» были преобразованы в «АО». Пока что прибыльна

Взглянув на представленные компанией Артген биотех отчеты по РСБУ и МСФО, каких-то существенных сдвигов в ту или иную сторону я не увидел.

Компания маленькими шажками идёт вперёд в своём развитии!

Основную выручку компании приносит деятельность следующих компаний:

  • ПАО «ММЦБ»
  • ПАО «ЦГРМ «Генетико»
  • Тандем компаний АО «НекстГен» и ООО «ИСКЧ Фарма»
  • ООО «Репролаб»
В прошлом месяце забрёл на один чатик, где какой-то чувак-инвестор кидался «криком души» о том, какая компания Генетико убыточная и никчёмная, и от неё нужно, как можно быстрее избавиться.
Весьма забавно было читать его рассуждения об избавлении от компании, которая принесла около 33% всех выручки Артгену за первое полугодие 2025 года! Откуда только берутся такие горе-инвесторы…

По результатам отчётов доработал свою инфографику по Группе компаний Артген биотех.

Группа компаний "Артген биотех"
Группа компаний "Артген биотех"

Кому интересная полноразмерная копия для изучения, может взять здесь.

К своему удивлению обнаружил, что у компании в своём арсенале не одна акционерная компания «НекстГен», а уже целых три!

ОООшки «Гистографт» и «Бетувакс» были преобразованы в «АО».

Пока что прибыльная из них только «НекстГен». к которой относится препарат Неоваскулген, который продаётся каждый год на более чем 400 млн руб.

В этом году «НекстГен» заплатит Артгену дивиденды в размере 1,6 руб. на акцию. Учитывая, что в Артген биотехе находится во владении 90%, то почти весь кеш достанется Артгену.

Кое-где были скорректированы доли владения.

Для себя открыл «новые» компании ООО «Медтехпарк» и ООО «Артген Посевные Инвестиции».

Компания заявляет, что собирается выйти на рынки Мексики, Китая, Индии. Осенью они обещали сделать какое-то заявление на сей счёт. А пока в конце августа препарат Неоваскулген был представлен на конференции Азиатского общества сосудистой хирургии (ASVS) в Сингапуре. Ждать недолго осталось!

Глядя на обновлённую структуру Артген биотеха, и правду создаётся уже впечатление, что компания сосредотачивается и возможно после 2027 года и правду что-то будет, как намекает менеджмент компании.

Следовательно, возникает вопрос: «А нужна ли сейчас переоценка компании?»

Лично мне нет! Я хочу набрать, как можно больше акций по текущим ценам. Впрочем даже рост в 30-40% вернёт цену в тот диапазон с которого я начинал покупать акции Артген биотех! Хорошо это или плохо?! Весьма любопытный вопрос!

---
Всё что было сказано выше, сугубо личное мнение автора и не является индивидуальной инвестиционной рекомендацией!