Добавить в корзинуПозвонить
Найти в Дзене

Как мы вернули контроль над финансами: личный опыт семейного учета 2.0

"Деньги — лишь инструмент. Они доставят вас куда угодно, но не заменят вас в качестве штурмана" — Айн Рэнд. Почему мы снова начали вести учет С середины мая я снова внедрила в нашу семейную жизнь фиксацию доходов и расходов. Раньше, много лет назад (ещё до рождения детей), мы с мужем скрупулёзно записывали каждую копейку. Сначала — чтобы накопить на свадьбу, потом — на машину и другие цели. Со временем, когда финансовая картина стала понятной, привычка угасла, и мы перешли на режим «по накатанной». Но за последние 8 лет многое изменилось: вырос доход, поменялся состав семьи, распределение трат. И снова появилось ощущение, что деньги «утекают сквозь пальцы», хотя крупных покупок мы не делаем. Это начало раздражать и выбивать из колеи. Хотелось вернуть финансовую стабильность: создать подушку безопасности, спокойно копить и инвестировать. Решение пришло само собой — поэтапное возвращение к учёту: Пока мы между первым и вторым этапом. Но в этот раз я подошла к вопросу осознанно, вспомнив
Оглавление
"Деньги — лишь инструмент. Они доставят вас куда угодно, но не заменят вас в качестве штурмана" — Айн Рэнд.

Почему мы снова начали вести учет

С середины мая я снова внедрила в нашу семейную жизнь фиксацию доходов и расходов. Раньше, много лет назад (ещё до рождения детей), мы с мужем скрупулёзно записывали каждую копейку. Сначала — чтобы накопить на свадьбу, потом — на машину и другие цели. Со временем, когда финансовая картина стала понятной, привычка угасла, и мы перешли на режим «по накатанной».

Но за последние 8 лет многое изменилось: вырос доход, поменялся состав семьи, распределение трат. И снова появилось ощущение, что деньги «утекают сквозь пальцы», хотя крупных покупок мы не делаем. Это начало раздражать и выбивать из колеи. Хотелось вернуть финансовую стабильность: создать подушку безопасности, спокойно копить и инвестировать.

Решение пришло само собой — поэтапное возвращение к учёту:

  1. Фиксация расходов — сначала просто привыкнуть записывать.
  2. Анализ — понять, куда и сколько уходит.
  3. Планирование — распределение средств по категориям.
  4. Накопление и инвестиции — включая сложные проценты.

Пока мы между первым и вторым этапом. Но в этот раз я подошла к вопросу осознанно, вспомнив ошибки прошлого.

Как мы вели учет раньше и какие ошибки не хотели повторять

Раньше я использовала программу «Домашняя бухгалтерия» на компьютере. Данные отображались красиво: таблицы, диаграммы — всё наглядно. Но были и минусы:

  • Привязка к ПК — вносить данные можно было только дома, вечером. Если забывала — приходилось вспоминать траты за несколько дней, и мотивация падала.
  • Один ответственный — хотя бюджет у нас общий и прозрачный, вся работа ложилась на меня и это раздражало. А хотелось, чтобы муж тоже участвовал.
  • Слишком детализировано — я разбивала чеки по пунктам, что отнимало кучу времени, но не давало реальной пользы.

Что нам дал тот опыт?

Мы чётко увидели, куда уходят деньги. Если обязательные платежи (ипотека, ЖКХ, садики) всегда на виду, то «продукты», «хобби» и «прочее» часто оставались загадкой.

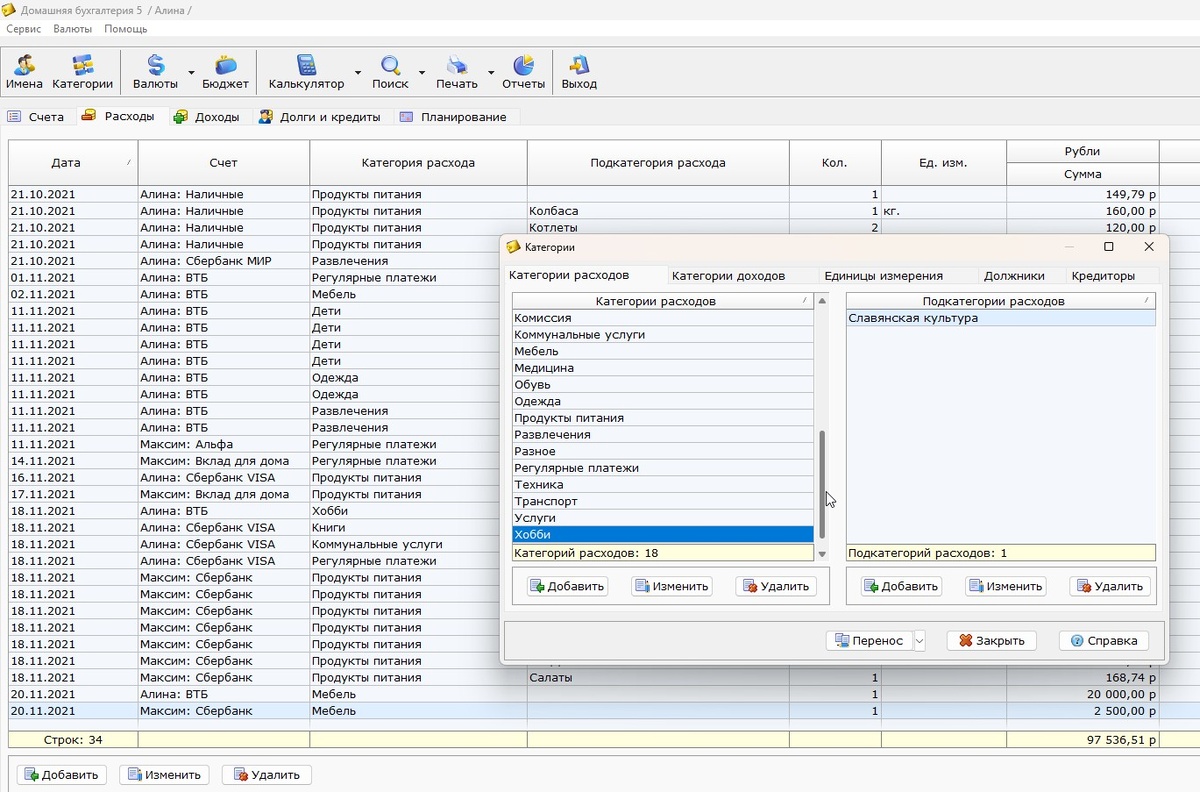
Так вела бюджет в 2017-2019 в программе Домашняя бухгалтерия
Так вела бюджет в 2017-2019 в программе Домашняя бухгалтерия

Поиск нового метода: почему не подошли мобильные приложения

Когда я начала искать альтернативы, интернет тут же предложил кучу приложений для учёта финансов. Но они мне не подошли по двум причинам:

  1. Доступ к банковским данным — большинство сервисов требуют подключения к банковским счетам. Доверять личным финансам неизвестным разработчикам? Сомнительно.
  2. Автоматизация ≠ осознанность — этот автоматический перенос как будто бы и не дает возможность обрести этот ценный опыт ручного учета, который то и формирует осознанное отношение к деньгам! Оно там все само по себе загружается, считается, но глубинного понимания своих финансовых привычек не формируется.

-3

Что работает сейчас: Telegram-бот + Google-таблицы

В итоге я нашла идеальный для нас вариант — бота в Telegram, интегрированного с Google-таблицей. Один энтузиаст разработал удобную систему(подробнее про данный метод можно почитать здесь):

  • Простота — вносишь траты через бота, данные автоматически попадают в таблицу.
  • Общий доступ — подключила и свой, и мужской аккаунт, чтобы видеть одни и те же цифры.
  • Гибкость — можно настроить категории под свои нужды.

Первые впечатления:
Сначала было даже весело — новинка же! Но через пару дней энтузиазм угас, и приходилось себя дисциплинировать. Зато через месяц это вошло в привычку: я вношу траты сразу после оплаты, а муж — вечером, сверяясь с историей операций.

Бот считает сколько денег в день доступно для расходов из всех счетов, которые не являются накопительными
Бот считает сколько денег в день доступно для расходов из всех счетов, которые не являются накопительными

Что дал нам первый месяц учёта?

Финансовый учёт на старте — это диагностика. Прежде чем что-то менять, нужно понять:

  • Какие статьи расходов преобладают?
  • Есть ли скрытые утечки?
  • Насколько доходы покрывают траты?

Неожиданные открытия:

  • Продукты — казалось, тратим много, но в процентном соотношении (учитывая, что готовим дома) — не так уж и страшно.
  • Бензин — вот это был сюрприз! По ощущениям, расходы должны быть в 2–3 раза меньше, а оказалось — «бездонная яма».

Теперь в конце каждого месяца мы садимся, разбираем траты, обсуждаем, что можно оптимизировать, и планируем бюджет на следующий месяц.

-5

Стоит ли игра свеч?

Когда мы только начинали вести учет, казалось, что это сплошная рутина: записывать каждую трату, анализировать, считать. Но сейчас я понимаю — это не про то, чтобы себя ограничивать. Наоборот, когда ты точно знаешь, куда уходят деньги, исчезает эта вечная тревога: «На что опять все потратилось?»

Когда видишь все цифры перед собой, деньги перестают «утекать». Ты просто начинаешь тратить их осознанно. Не отказываешь себе в хорошем, а выбираешь, что для тебя по-настоящему нужно.

"Успех — это не случайность. Это результат последовательных решений" (Джон Максвелл)

Финансовая дисциплина — это как спорт: сначала трудно, потом втягиваешься, а потом уже не можешь без неё. И самое приятное — ощущение контроля, когда точно знаешь, где твои деньги и зачем они нужны. 💰✨

Деньги должны работать на вас, а не вы на них. И первый шаг к этому — просто начать за ними следить.

А вы ведёте учёт расходов? Делитесь в комментариях своими лайфхаками!