Добавить в корзинуПозвонить
Найти в Дзене

Как перенести в архив уволенного сотрудника в "1С:Бухгалтерии 8" (ред. 3.0)?

Увольнение сотрудника – рутинная, но важная процедура. После оформления увольнения важно правильно закрыть все процессы, связанные с бывшим работником, и убрать его из активного списка сотрудников. В этой статье мы расскажем, как перенести уволенного сотрудника в архив в "1С:Бухгалтерии 8" (ред. 3.0), используя релиз 3.0.173. Это позволит вам поддерживать актуальность базы данных и избежать путаницы при расчетах. Чтобы перенести сотрудника в архив, необходимо установить соответствующий флажок в его карточке. Откройте раздел Зарплата и кадры – Сотрудники После сохранения изменений уволенный сотрудник исчезнет из основного справочника "Сотрудники". Это не означает, что данные сотрудника удалены – они просто скрыты из активного списка. Если вам потребуется просмотреть архивных сотрудников, выполните следующие действия: Если бывшему сотруднику необходимо выплатить вознаграждение или выполнить другие операции, снимите флажок <b>"Не отображать в списках. Все операции по сотруднику завершены"
Оглавление

Увольнение сотрудника – рутинная, но важная процедура. После оформления увольнения важно правильно закрыть все процессы, связанные с бывшим работником, и убрать его из активного списка сотрудников. В этой статье мы расскажем, как перенести уволенного сотрудника в архив в "1С:Бухгалтерии 8" (ред. 3.0), используя релиз 3.0.173. Это позволит вам поддерживать актуальность базы данных и избежать путаницы при расчетах.

Шаг 1: Установка флажка "Не отображать в списках"

Чтобы перенести сотрудника в архив, необходимо установить соответствующий флажок в его карточке.

Откройте раздел Зарплата и кадры – Сотрудники

  1. Выберите сотрудника, которого хотите перенести в архив.
  2. Чтобы отобразить настройку архивирования, нажмите на меню Ещё – Изменить форму
  3. В открывшемся окне перейдите в разделы Подвал – Архив
  4. Установите флажок "Не отображать в списках. Все операции по сотруднику завершены"
Рис. 1. Установка флажка архивирования сотрудника.
Рис. 1. Установка флажка архивирования сотрудника.

Шаг 2: Сохранение изменений и проверка результата

После сохранения изменений уволенный сотрудник исчезнет из основного справочника "Сотрудники". Это не означает, что данные сотрудника удалены – они просто скрыты из активного списка.

Шаг 3: Отображение архивных сотрудников (при необходимости)

Если вам потребуется просмотреть архивных сотрудников, выполните следующие действия:

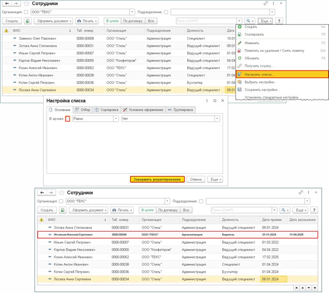
  1. Нажмите на меню Ещё – Настроить список
  2. Снимите флажок "В архиве – Равно – Нет"
  3. Нажмите кнопку <b>"Завершить редактирование"(рис. 2).
Рис. 2. Настройка списка сотрудников для отображения архивных данных.
Рис. 2. Настройка списка сотрудников для отображения архивных данных.

Шаг 4: Возврат сотрудника из архива

Если бывшему сотруднику необходимо выплатить вознаграждение или выполнить другие операции, снимите флажок <b>"Не отображать в списках. Все операции по сотруднику завершены"</b> в его карточке. Это вернет сотрудника в активный список.

Заключение:

Перенос уволенных сотрудников в архив в "1С:Бухгалтерии 8" (ред. 3.0) – простая процедура, которая поможет вам поддерживать порядок в базе данных и избежать ошибок при расчетах. Следуйте нашим инструкциям, и вы легко справитесь с этой задачей!

Полезный совет: регулярно проводите архивирование уволенных сотрудников, чтобы не загромождать базу данных и упростить поиск нужной информации.