Добавить в корзинуПозвонить
Найти в Дзене

Как интеграция CRM и комплексный маркетинг меняют бизнес-картину?

В 2019 году мы начали сотрудничать с клиникой по пересадке волос, которая находилась в стагнации. Задача была очевидной: необходимо увеличить объём продаж. Мы предложили развить комплексный маркетинг с акцентом на внедрение CRM как критически важного элемента воронки продаж. Что из этого вышло, рассказываем в этой статье. Если хотите видеть больше полезной информации, подписывайтесь на наш Телеграм-канал https://t.me/+j5EhvYmcYxliZDMy Ранее менеджеры клиники пользовались устаревшими методами — записывали данные в блокноты и использовали мобильные напоминания для управления записями. Это создавало большие трудности в отслеживании аналитики и характеристик конверсии. Нехватка системности в работе с клиентской базой привела к потере важной информации. Это было критично, особенно в области медицины, где каждый клиент заслуживает персонального подхода. Проектированная система помогла не только вернуть уходящих клиентов, но и организовать всю работу с данными. Чёткое разделение обязанностей
Оглавление

В 2019 году мы начали сотрудничать с клиникой по пересадке волос, которая находилась в стагнации. Задача была очевидной: необходимо увеличить объём продаж. Мы предложили развить комплексный маркетинг с акцентом на внедрение CRM как критически важного элемента воронки продаж. Что из этого вышло, рассказываем в этой статье.

Если хотите видеть больше полезной информации, подписывайтесь на наш Телеграм-канал https://t.me/+j5EhvYmcYxliZDMy

Запрос клиента: необходимость в новых продажах

Ранее менеджеры клиники пользовались устаревшими методами — записывали данные в блокноты и использовали мобильные напоминания для управления записями. Это создавало большие трудности в отслеживании аналитики и характеристик конверсии.

Нехватка системности в работе с клиентской базой привела к потере важной информации. Это было критично, особенно в области медицины, где каждый клиент заслуживает персонального подхода. Проектированная система помогла не только вернуть уходящих клиентов, но и организовать всю работу с данными.

Создание плана действий: шаг за шагом к успеху

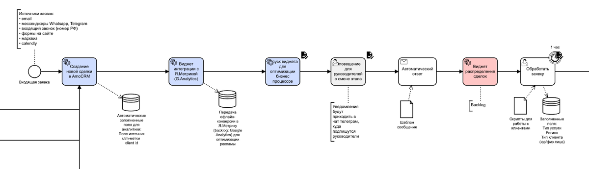
  • Визуализация процессов. Первым шагом был сбор всех данных для анализа и разработки единой системы. Мы провели серию встреч с клиентом для выявления ключевых бизнес-процессов. Это позволило нам визуализировать и проанализировать текущие процессы с помощью BPMN-схемы в amoCRM, что было особенно полезно для выявления узких мест.
(BPMN-схема для клиники по пересадке волос)
(BPMN-схема для клиники по пересадке волос)

Чёткое разделение обязанностей. Следующий этап заключался в распределении функций и ответственности между отделами, что способствовало более качественному обучению сотрудников.

  • Эффективное обучение. Мы создали образовательные материалы на платформе Notion, что значительно упростило процесс onboarding новых кадров, сократив время на обучение до 60 часов.

Что изменилось в работе с клиентами?

С внедрением новой CRM-системы консультанты теперь работают более эффективно. Прежние трудности в обращении к данным остались в прошлом: вся информация доступна в карточках контактов, а коммуникация осуществляется через интеграцию с основными мессенджерами. Это сделало процесс общения с клиентами более прозрачным и организованным.

Одним из главных достижений стало предотвращение потери важной информации. Теперь каждый пропущенный звонок фиксируется в системе, что позволяет менеджерам мгновенно реагировать на обращения клиентов. Анализ источников сделок также стал гораздо легче: теперь видно, откуда приходят заявки, и какие каналы работают лучше всего.

Что это даёт бизнесу?

Интеграция CRM и комплексного маркетинга — это не просто оптимизация работы, но и возможность значительно увеличить продажи и улучшить клиентский опыт. Эффективное управление данными о клиентах и быстрое реагирование на их запросы формируют устойчивую клиентскую базу и повышают лояльность клиентов.

Если вы хотите, чтобы ваш бизнес развивался, начните работать с данными и клиентским опытом по-новому. Наша команда готова помочь вам с внедрением эффективной CRM-системы и разработкой комплексной маркетинговой стратегии на основе передовых технологий AI.

Подписывайтесь на наш канал https://dzen.ru/id/66e1590c7d74c25da3f3bf46?share_to=link, чтобы не пропустить полезные советы и актуальные тренды в сфере маркетинга!

#маркетинг #growthmarketing #hwai #иивмаркетинге #продвижениебизнеса #aiмаркетинг #crm #услугимаркетинга #маркетинг

Ищите также на канале: