Добавить в корзинуПозвонить
Найти в Дзене
T-FLEX PLM (tflex.ru)

Представлена интеграция T-FLEX CAD и IOSO для задач оптимизации

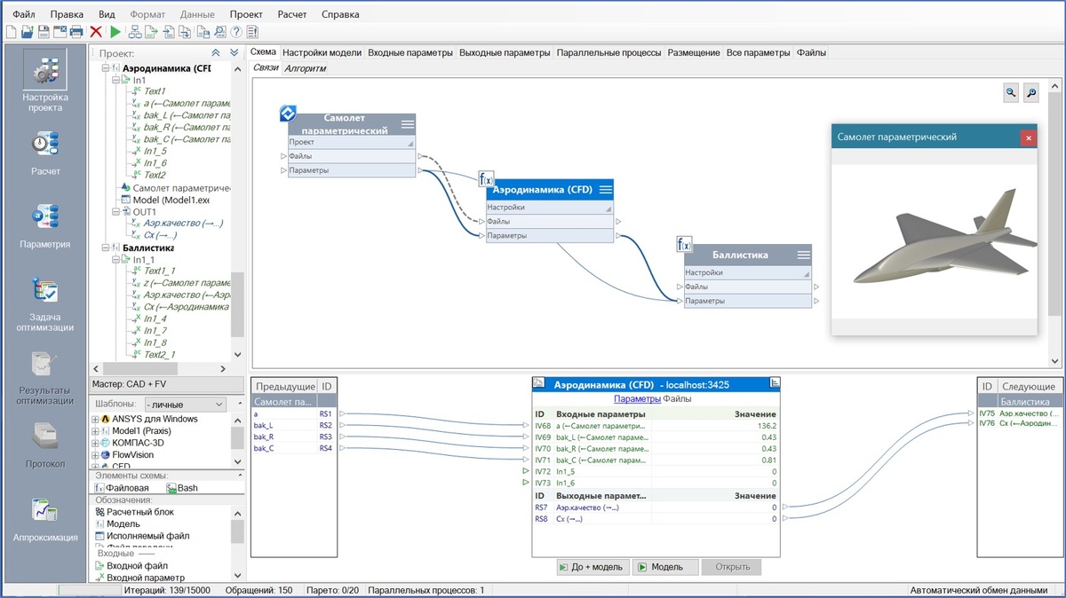
«Топ Системы» и «СИГМА Технология» объединили усилия для интеграции своих разработок с целью решения сложных задач анализа в разных областях промышленности Компания «Топ Системы», одна из ведущих лидеров-разработчиков российского инженерного ПО, совместно с компанией «СИГМА Технологии» объявили о возможности интеграции платформы управления расчетами, оптимизации и аппроксимации IOSO с отечественной САПР T-FLEX CAD от компании «Топ Системы». Это дает возможность пользователям T-FLEX CAD создавать связанные расчетные проекты, решать различные задачи вариантных исследований, включая сложные оптимизационные задачи проектирования. Интеграция выполнена на уровне API, а параметрические возможности T-FLEX CAD существенно упростили разработку. Благодаря параметризации T-FLEX CAD геометрические модели перестраиваются под заданные параметры, что позволяет автоматизировать трудоемкий процесс проектирования сложных технических систем за счет оперативного получения различных конфигураций и исполнени

«Топ Системы» и «СИГМА Технология» объединили усилия для интеграции своих разработок с целью решения сложных задач анализа в разных областях промышленности

Источник изображения: Личный архив компании
Источник изображения: Личный архив компании

Компания «Топ Системы», одна из ведущих лидеров-разработчиков российского инженерного ПО, совместно с компанией «СИГМА Технологии» объявили о возможности интеграции платформы управления расчетами, оптимизации и аппроксимации IOSO с отечественной САПР T-FLEX CAD от компании «Топ Системы». Это дает возможность пользователям T-FLEX CAD создавать связанные расчетные проекты, решать различные задачи вариантных исследований, включая сложные оптимизационные задачи проектирования. Интеграция выполнена на уровне API, а параметрические возможности T-FLEX CAD существенно упростили разработку. Благодаря параметризации T-FLEX CAD геометрические модели перестраиваются под заданные параметры, что позволяет автоматизировать трудоемкий процесс проектирования сложных технических систем за счет оперативного получения различных конфигураций и исполнений проектируемых изделий, а также проводить различные расчеты для каждого из них. T-FLEX CAD и его приложения позволяют без программирования — быстро и качественно — получить ожидаемый результат на разных этапах жизненного цикла изделия, тем самым повысить эффективность проектируемых изделий, сокращать сроки и затраты на проектирование и выпуск конечной продукции. Интеграция c IOSO дополняет и расширяет возможности T-FLEX CAD высокоэффективным алгоритмом многомерной (до сотни параметров) многокритериальной оптимизации и аппроксимации, обеспечивает автоматизированную настройку обмена данными между T-FLEX CAD и IOSO с целью внешнего управления параметрами геометрии изделия в T-FLEX CAD, получения от него расчетных характеристик и файлов геометрии в различных нейтральных форматах. Простота процесса интеграции обеспечивается использованием оконных интерфейсов без элементов программирования.

T-FLEX CAD — система трехмерного параметрического проектирования изделий любой сложности, является разработкой российской компании «Топ Системы». T-FLEX CAD имеет полный набор инструментов для создания параметрических и непараметрических моделей деталей и сборок любой сложности и оформления конструкторской документации.

IOSO — отечественная программная платформа для создания многодисциплинарных проектов, выполнения локальных и удаленных расчетов в смешанной вычислительной сети, в том числе на многопроцессорных компьютерах, в целях проведения вариантных и оптимизационных расчетов. Высокоэффективные алгоритмы оптимизации обеспечивают значительно более быстрое решение большой размерности. Алгоритмы апроксимации обеспечивают создание многомерных многокритериальных «суррогатных» моделей. Инновационные возможности программы позволяют сокращать затраты и сроки на создание конкурентоспособных сложных технических систем.  Разработчик — СИГМА Технология.

Создание связанных проектов с различным CAE
Создание связанных проектов с различным CAE

«CAE-решения помогают существенно снизить затраты на натурный эксперимент и прототипирование, а также значительно сократить сроки выпуска изделий на рынок. В состав нашего комплекса T-FLEX PLM включены программные продукты, решающие задачи инженерного анализа. Эти продукты объединены под общим названием «T-FLEX CAE». Технологии автоматизированного инженерного анализа — одни из наиболее наукоемких среди PLM-технологий, поэтому мы объединяем свои усилия с другими разработчиками в этом классе решений, чтобы предоставить для наших заказчиков наиболее комплексные и полные CAE-решения, работающие на нашем САПР T-FLEX CAD. Параметрическим платформам — T-FLEX CAD для проектирования и IOSO для оптимизации — суждено было объединиться для получения единого интегрированного решения. Мы наблюдаем потребность в решении оптимизационных задач, связанных с инженерными расчетами. Расчетные системы T-FLEX CAE изначально поддерживают параметрическую оптимизацию нашей собственной разработки. Однако, для некоторых наших заказчиков требуются более продвинутые алгоритмы многокритериальной оптимизации. Такие возможности теперь у них есть. Это позволит ускорить процесс проектирования сложной техники и повысит ее конкурентоспособность», — отметил Сергей Бабичев, руководитель направления инженерного анализа, компании «Топ Системы».

Проведение расчетов по различным сценариям (единичный расчет, параметрические и оптимизационные исследования)
Проведение расчетов по различным сценариям (единичный расчет, параметрические и оптимизационные исследования)

«Новые производственные технологии невозможны без использования PLM-систем, включающих в себя автоматизированный инженерный анализ (CAЕ). Четко понимая, что нам, как разработчику PLM-платформы, надо предоставить полный и комплексный технологический стек продуктов по управлению всем жизненным циклом изделия, мы включили в состав нашего программного комплекса T-FLEX PLM программные продукты, позволяющие оценить поведение компьютерного прототипа изделия в реальных условиях эксплуатации. Кроме того, наша система T-FLEX CAD благодаря открытому API позволяет осуществлять интеграцию с различными сторонними системами и платформами, воспользоваться передовыми разработками, преимуществами программ и решений сторонних производителей и расширить как функциональные возможности T-FLEX CAD, так и программного комплекса T-FLEX PLM в целом. Наша политика развития технологических партнерств и интеграции с другими разработчиками обеспечивает заказчиков компании «Топ Системы» востребованными технологиями для решения инженерных и производственных задач», — добавил Сергей Козлов, директор по разработке, компания «Топ Системы».

Объединенное применение двух решений будет востребовано в разных областях: автомобилестроении, авиастроении и космической отрасли, приборостроении, энергетике, и многих других.