Добавить в корзинуПозвонить
Найти в Дзене
Leo_G

Как включить консоль в ETS 2/ATS

Что бы активировать консоль в игре нужно:
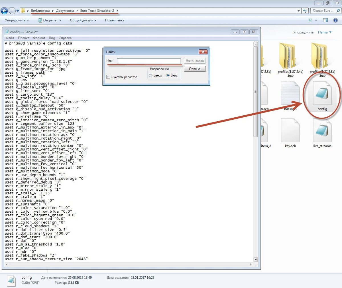
Открыть директорию
Для American Truck Simulator:
C:\Users\%Имя профиля Windows%\Documents\American Truck Simulator
Для Euro Truck Simulator 2:
C:\Users\%Имя профиля Windows%\Documents\Euro Truck Simulator 2
Находим файл config.cfg и открываем его в блокноте. Чтобы не искать в ручную нужные параметры, используйте сочетание клавиш Ctrl+F и вводите нужную вам строчку. В данном случае я не буду рассматривать весь файл, а лишь опишу основные параметры, которые имеет смысл менять.
Найдем строчки
uset g_developer "0"
uset g_console "0"
Меняем их на
uset g_developer "1"
uset g_console "1"
после чего сохраняем файл
(cкрин вложен) В игре нажимаем "Ё" (~) в выпавшей консоли вводим следующие коды и нажимаем Enter:
(выкл - 0/1 - вкл)
КОМАНДЫ КОНСОЛИ:
g_minicon 1 - включение миниконсоли (постоянный мониторинг состояния лога) g_developer 1 - включение свободной камеры (колесико мыши вперед\назад - увеличение\снижение скорости свободной камеры) g_traffi

Что бы активировать консоль в игре нужно:

Открыть директорию
Для American Truck Simulator:
C:\Users\%Имя профиля Windows%\Documents\American Truck Simulator
Для Euro Truck Simulator 2:
C:\Users\%Имя профиля Windows%\Documents\Euro Truck Simulator 2

Находим файл config.cfg и открываем его в блокноте. Чтобы не искать в ручную нужные параметры, используйте сочетание клавиш Ctrl+F и вводите нужную вам строчку. В данном случае я не буду рассматривать весь файл, а лишь опишу основные параметры, которые имеет смысл менять.

Найдем строчки
uset g_developer "0"
uset g_console "0"

Меняем их на
uset g_developer "1"
uset g_console "1"

после чего сохраняем файл
(cкрин вложен)

-2

В игре нажимаем "Ё" (~) в выпавшей консоли вводим следующие коды и нажимаем Enter:
(выкл - 0/1 - вкл)


КОМАНДЫ КОНСОЛИ:

g_minicon 1 - включение миниконсоли (постоянный мониторинг состояния лога)

g_developer 1 - включение свободной камеры (колесико мыши вперед\назад - увеличение\снижение скорости свободной камеры)

g_traffic 0 - отключение траффика

g_police 0 - отключение полиции\штрафов

g_fatigue 0 - отключение сна

warp 0.8 - скорость симуляции игры ( по умолчанию)

g_set_time 12 30 - код меняет время в игре на то, которое вы ввели

g_set_weather - код меняет погоду

g_flyspeed 100 - код меняет скорость свободной камеры (число любое)

Так же можно просто регулировать Колесом мыши

r_steering_wheel 0 - убираем виртуальный руль

goto - перемещение в нужный город (Пример goto berlin, goto oslo, goto murmansk)

Климатические условия  g_set_climate

g_set_climate  arid - южный-засушливый климат

g_set_climate default - стандартный климат

g_set_climate desert - полупустынный климат

g_set_climate reference - пасмурно туманный климат (но без дождя)

Дождь  g_set_weather

g_set_weather 0 - дождя нет

g_set_weather 1 - дождь есть))

goto -44831.8;112.729;-40232.4 - перемещение в конкретное место на карте(по координатам)

g_fps 1 - включение показа fps (должна быть активирована миниконсоль)

s_interior_volume 1.5 - регулировка звука в кабине (диапазон от 0 до 2, по умолчанию 1.0)

s_wheel_noise 0 - изменение громкости шума шин (можно ставить и другие числа. Например, 0.25 (25%))

g_save_indicator 1 - (Где: 1 - индикатор сохранения включен, 0 - индикатор сохранения отключен)

g_phys_mirrors "0" - (старый формат зеркал)  ("1" - новый формат зеркал)

g_force_economy_reset "0" - (для сброса экономики вместо "0", поставить "1")

g_remove_missing_accessories "1" - Удаление отсутствующих аксессуаров на траке (и ошибок, связанных с этим)

g_disable_beacons - проблесковые маячки полицейских. 0 - по умолчанию установлено игрой(есть блики на окружающих предметах и работает лайтмаска), 1 - огни просто мерцают, но нету бликов от огней в салоне, 2 - просто горит одна лайтмаска.

g_bloom - убирает свечение при включенном HDR (1 - включён, 0 - выключен, можно поставить 0.3 0.4 0.5)

g_show_game_blockers 0 - отключение индикации закрытых дорог, 0 - отключить, 1 - включить

g_job_distance_limit 250 - ограничение расстояния маршрута для заказов (максимальное расстояние маршрута будет ограничено 250 километрами. Если на таком расстоянии не будет ни одной базы, то будут генериться заказы к ближайшим базам. Чтобы отключить, ввести -1.0 или любое отрицательное значение, включая 0. Для срабатывания нужно несколько раз поспать. То же самое можно сделать в профильных настройках.)

g_show_game_elements 0 - отключит в игре все интерактивные 3D-маркеры (маркер прицепа, заправки, фирмы, агентства, парома и т.п.). Или же в главном конфиге игры этот же параметр установить "0": Подойдёт для опытных, кто уже в курсе, где и что в игре находится.

g_income_factor X.XX - изменение размера оплаты доставки. Где X.XX - это число от 1.0 (по умолчанию) до 0.0 (наёмники работают в максимальный убыток). Цифры работают по разному для себя и для наёмников. При 0 вы работаете бесплатно, а наёмники в максимальный убыток, при 0.5 - они будут работать бесплатно, а вы будете получать половину.

Стабилизация прицепа: g_trailer_stability 0 - по умолчанию 1.0

Стабилизация тягача: g_truck_stability 0 - по умолчанию 0.5

Жесткость подвески: g_suspension_stiffness 0 - по умолчанию 0.5

Жёсткость хода кабины: g_cabin_suspension_stiffness "0" - по умолчанию 1.0

uset g_cam_window_block - ограничивает поворот головы влево при ЗАКРЫТОМ окне

0.0 - нет блока (можно "пройти" сквозь закрытое окно)

1.0 - только полностью открытое окно, чтобы оглянуться назад

0.x - минимальный открытый диапазон, чтобы оглянуться назад, ("х" в пределах от 1 до 9 - настраивается по размеру вашей головы и длинны шеи)

Пример 0.5 - при открытом наполовину окне, уже можно высунуться