Найти в Дзене
impulse.guru

Создаем сайт готовый для продвижения: 4 важных составляющих

Бизнес тратит на создание сайта и web-проектов много денег, времени и сил.
Оглавление

Бизнес тратит на создание сайта и web-проектов много денег, времени и сил. В итоге созданные проекты могут не оправдывать их ожиданий. И дело здесь не в том, что агентства или специалисты плохо создают сайты, а в том, что большинство клиентов не знают, что и зачем им нужно.

Разработав несколько сотен сайтов, мы не один раз встречались с подобным непониманием со стороны клиента. Данная статья поможет учесть базовые вещи при создании сайта, которые в короткое время будут приносить результат в виде роста трафика, конверсий и оправдает ожидания владельца.

1. Формирование фундамента сайта

Понимание “зачем нужен сайт”

До создания сайта подумайте о том, зачем он вам нужен. Сайт — это маркетинговый инструмент, с помощью которого можно как привлекать клиентов в компанию, так и увеличить узнаваемость бренда. Если не знаете зачем он нужен или причина звучит следующим образом: “Ну сейчас все в интернете”, то сайт скорее всего вам не нужен. Лучше сэкономьте деньги и время.

Дополнительно подумайте с помощью каких рекламных источников вы будете привлекать посетителей на сайт. Это поможет определиться с тем, какой функционал вы готовы закладывать в начале и какие страницы нужно разрабатывать в первую очередь.

Поэтому прежде чем выбирать подрядчика на разработку, зафиксируйте себе хотя бы примерную цель. Например, цель может звучать так:

“Сайт необходим, чтобы увеличить количество продаж в компании. После создания мы будем заниматься продвижением в поисковой выдаче (SEO) и параллельно использовать контекстную рекламу”.

Определение целевой аудитории

Определите, кто ваша целевая аудитория и как она будет использовать сайт. Составьте сценарий взаимодействия посетителя с сайтом. Продумайте доверительные элементы. В этом может помочь наша статья “Факторы доверия на сайте” . Это ускорит разработку прототипа и как следствие разработку проекта.

Такой сайт изначально будет заточен под посетителей, под их спрос и быстрее попадёт на лидирующие позиции в поисковых системах за счет хороших поведенческих факторов.

Подготовка материалов для публикации

Соберите все материалы, которые у вас есть для публикации на сайте. Для этого могут потребоваться:

  • тексты о компании, продукте, услуге;
  • фотографии;
  • видео о вашей компании;
  • отзывы ваших текущих клиентов;
  • портфолио (примеры готовых работ);
  • цены;
  • акции;
  • последние новости;
  • преимущества вашей компании,
  • сертификаты, гарантии и т.д.

Для каждой сферы, для каждого типа сайтов этот список будет уникальным. Однако, если вы изначально их подготовите и разместите на сайте, это будет хорошим преимуществом для будущего продвижения проекта.

2. Создание структуры сайта

Ценность семантического ядра

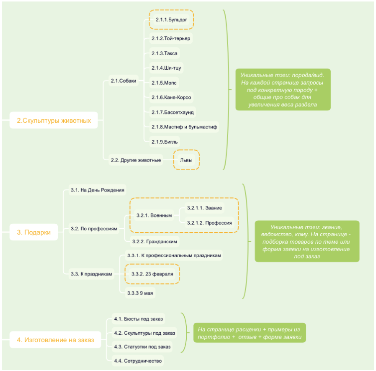
Создание сайта начинается с построения структуры. Она создается на основе семантического ядра (поискового спроса). Семантическое ядро — это набор ключевых запросов и словосочетаний разбитый по группам на основе интента запросов, пример excel-файла по ссылке .

Это очень важный этап при продвижении любого проекта. Если вы пропустите этот пункт на этапе создания сайта, то в перспективе столкнетесь со следующими проблемами:

  1. Неправильное распределение запросов по страницам сайта.
  2. Охват по вашим товарам/услугам (все варианты запросов) будет минимальным.
  3. На старте не будет важных страниц для продвижения и придется создавать новые уже после завершения всех этапов по созданию сайта.
  4. Без созданной структуры и запросов на старте будут не оптимизированные мета-теги.

Формирование структуры сайта

Составление правильной структуры сайта состоит из следующих шагов:

  1. Определите какие услуги/товары/категории на сайте у вас будут.
  2. Соберите возможные ключевые слова по этим направлениям с помощью инструментов, например, Rush-analytics.ru , Key Collector и др.
  3. Далее сгруппируйте ключевые запросы, основываясь на поисковой выдаче и интенте запросов, т.е. проведите кластеризацию запросов. Для этого подойдут те же инструменты, которые описаны в предыдущем пункте.
  4. Обязательно вручную проверьте каждую группу, все ли поисковые запросы находятся на своем месте, в своей группе.
  5. Визуализируйте структуру сайта с помощью Excel, Google Spreadsheet или Mindmap.
-2

Составление мета-тегов для посадочных страниц

После сбора семантического ядра можно и нужно составлять мета-теги для основных посадочных страниц (страницы в главном меню, страницы категорий, товаров, страницы услуг и т.д.). В первую очередь нас интересуют title и description.

Мета-теги — это описание страницы для поисковых систем. Они напрямую влияют на продвижение и их содержание может отображаться в поисковой выдаче Яндекс и Google.

Пример сайта в поисковой выдаче:

-3

и мета-теги на этой же странице:

-4

3. Прототипирование сайта

Анализ конкурентов

Чтобы нарисовать прототип сайта и отобразить в нем необходимые элементы, в первую очередь проанализируйте сайты конкурентов. Подобрать их можно по семантическому ядру, которое собрали ранее. Тогда мы найдем максимально близких конкурентов, которые занимают лидирующие места в поисковой выдаче.

Используйте для этого Топвизор:

-5

Возьмите конкурентов вашего региона и нескольких из Москвы и Санкт-Петербурга (если вы изначально анализируете не в данных регионах). Обращайте внимание на тип и размер сайта и анализируйте именно схожие сайты с вашим по типу.

Проанализируйте конкурентов по следующим пунктам:

  • преимущества компаний,
  • количество страниц в индексе,
  • наличие блога,
  • ассортимент услуг,
  • наличие фильтров и сортировок,
  • какие элементы и в какой последовательности указаны (отзывы, этапы работ и т.д.),
  • уникальные решения (калькулятор, 3d-тур),
  • наличие личного кабинета.

В результате такого анализа получится сводная таблица конкурентов и ряд рекомендаций для нового сайта.

Пример рекомендаций на основе анализа:

1. Интерактивные элементы. Это разные технические фишки, которые упрощают использование сайта или добавляют интересный функционал для клиентов. Например, расчет мощности. Калькулятор, который позволяет рассчитать, какой мощности генератор вам потребуется, в зависимости от количества техники.

-6

2. Фильтры. Если это интернет-магазин, то необходим качественный фильтр по товарам.  Это очень удобно для пользователей — позволяет сортировать весь товар на сайте по нужным параметрам. Основные параметры: цена, производитель, мощность, фаза, тип запуска, обороты, тип охлаждения, габариты и т.п. Чем точнее можно описать характеристики необходимого товара в фильтре – тем лучше. И это можно подсмотреть у конкурентов в ТОПе.

Составление прототипа

В прототипе учтите рекомендации из анализа конкурентов, ту информацию, которая уже готова для публикации и правила юзабилити. Сам прототип визуализируйте с помощью Axure или же wireframe.cc Это простые инструменты, которые легко решают задачи подобного рода.

Пример прототипа главной страницы:

-7

Полный прототип посмотрите здесь .

4. Чек-лист для проверки

Чтобы создать сайт качественно и быстро, проверьте себя по следующему чек-листу:

  • понимать зачем нужен сайт и как будете его использовать,
  • знать кто ваша целевая аудитория,
  • подготовить информацию для размещения на сайте,
  • подготовить структуру сайта на основе семантического ядра,
  • составить прототип основных посадочных страниц.

Вы можете это сделать самостоятельно и потом начинать искать подрядчика, а можете это разрабатывать вместе с подрядчиком. По такой схеме будьте уверены, что подрядчик правильно примет задачу, и сайт будет создан в гораздо более сжатые сроки и сразу готов к продвижению в поиске!

Финальная часть

Что нужно еще сделать / проверить перед запуском сайта?

  1. Установить счетчики Яндекс.Метрика и Google Analytics, чтобы замерять статистику переходов на сайт.
  2. Установить вебмастера от Яндекс и Google, чтобы следить за рекомендациями ПС, исправлять технические ошибки и отслеживать запросы связанные с сайтом.
  3. Прописать rel=canonical и настроить robots.txt.
  4. Установить плагин по автоматическому формированию Sitemap.xml.
  5. Установить ретаргетинг + пиксели соц. сетей.