Добавить в корзинуПозвонить
Найти в Дзене
Медрелис

Испытания закрытых аналитических систем для in vitro диагностики по процедуре ЕАЭС

Процедура ЕАЭС все ближе и ближе. Нам все больше поступает  заявок на регистрацию в рамках этой процедуры, и по мере работы возникает все больше и больше новых вопросов.
В этой статье мы хотели бы рассмотреть довольно частую ситуацию, которая будет интересна участникам сферы обращения медицинских изделий для диагностики in vitro . Значительную долю среди таких изделий занимают закрытые

Процедура ЕАЭС все ближе и ближе. Нам все больше поступает  заявок на регистрацию в рамках этой процедуры, и по мере работы возникает все больше и больше новых вопросов.

В этой статье мы хотели бы рассмотреть довольно частую ситуацию, которая будет интересна участникам сферы обращения медицинских изделий для диагностики in vitro . Значительную долю среди таких изделий занимают закрытые аналитические системы, то есть совокупность медицинских изделий для диагностики in vitro , предназначенных для совместного применения друг с другом.

Пример закрытой аналитической системы

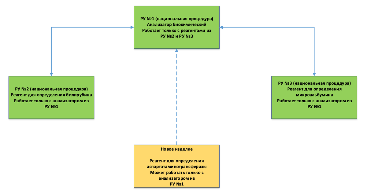
Наиболее распространенным примером закрытой аналитической системы являются анализатор, предназначенный для работы с определенными реагентами (РУ №1) и соответствующие реагенты, предназначенные для работы с определенным анализатором (РУ №2, РУ №3).

Для большей иллюстративности рассмотрим схему ниже:

-2

На этой схеме мы приводим такой пример:

У нас имеется закрытая аналитическая система, зарегистрированная по национальной процедуре РФ. В нее входят 3 медицинских изделия:

  • РУ №1 – Анализатор биохимический (предназначен производителем для работы только с определенными реагентами из РУ №2 и РУ №3)
  • РУ №2 – Реагент для количественного определения билирубина (предназначен производителем для работы только с анализатором из РУ №1)
  • РУ №3 – Реагент для количественного определения микроальбумина (предназначен производителем для работы только с анализатором из РУ №1)

И вот наш производитель разработал новое медицинское изделие для диагностики in vitroреагент для определения аспартатаминотрансферазы . Этот реагент, как и реагенты из РУ №2 и РУ №3, предназначен для работы с анализатором из РУ №1.

Будучи прогрессивным, производитель решил зарегистрировать новый реагент по процедуре ЕАЭС. Как же ему это правильно сделать?

Провести регистрацию реагента для определения аспартатаминотрансферазы по процедуре ЕАЭС, предоставив на испытания зарегистрированный по национальной процедуре анализатор, или же получать РУ по процедуре ЕАЭС и на сам анализатор?

Чтобы получить ответ на этот вопрос, мы написали соответствующий запрос в РЗН:

Скан запроса

И получили на него исчерпывающий ответ:

Скан ответа

Вывод: для регистрации компонента закрытой аналитической системы в рамках процедуры ЕАЭС необходима регистрация и совместные испытания всех компонентов системы.

В нашем примере для регистрации нового реагента для определения аспартатаминотрансферазы по процедуре ЕАЭС мы должны также получить РУ на анализатор, и при этом провести клинико-лабораторные испытания анализатора и реагента одновременно.

Для содействия в регистрации медицинских изделий как по национальной процедуре, так и по процедуре ЕАЭС, в том числе медицинских изделий для диагностики in vitro обращайтесь к нам:

+7 (495) 785-72-85   | info@medrelic.ru