Добавить в корзинуПозвонить
Найти в Дзене
Чудеса Образования

МЕТОДОЛОГИЯ ПРОЕКТНОГО МЫШЛЕНИЯ И ИНТЕРАКТИВНЫЕ РЕШЕНИЯ НА УРОКЕ. ЭТАП ОПРЕДЕЛЕНИЯ ПРОБЛЕМЫ

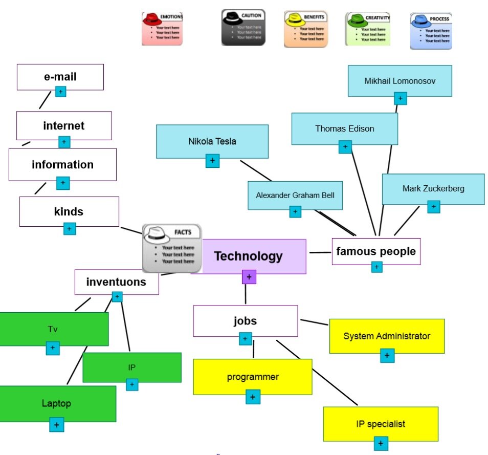
Все чаще можно услышать о таком понятии, как «дизайнерское мышление». Дизайнерское мышление — это процесс активного размышления и генерации идей, который включает в себя несколько этапов:    В предыдущей статье мы уже разобрали, как дизайнерское мышление работает на этапе понимания проблемы. И вот, после того как проблема осознана ее необходимо сфокусировать. Именно на этом этапе - этапе определения проблемы начинается сбор данных, подбор и изучение информации. И именно на этом этапе нужно много думать критически.   Одним из эффективных приемов на данном этапе является прием "6 шляп". Подробнее об этом приеме, а также где можно скачать этот виджет я уже писала в предыдущих статьях. Основная идея работы - это высказывания участников, носящих шляпу того или иного цвета, обсуждение и ответы на вопросы по исследуемой проблеме. При таком подходе высказывания получаются многогранными и не вызывают содержательных затруднений даже у обучающихся, которые не разбираются в теме обсуждения. Получ

Все чаще можно услышать о таком понятии, как «дизайнерское мышление». Дизайнерское мышление — это процесс активного размышления и генерации идей, который включает в себя несколько этапов:

  •     Понимание проблемы
  •     Определение проблемы
  •     Воображение
  •     Создание прототипа

   В предыдущей статье мы уже разобрали, как дизайнерское мышление работает на этапе понимания проблемы. И вот, после того как проблема осознана ее необходимо сфокусировать. Именно на этом этапе - этапе определения проблемы начинается сбор данных, подбор и изучение информации. И именно на этом этапе нужно много думать критически.   Одним из эффективных приемов на данном этапе является прием "6 шляп". Подробнее об этом приеме, а также где можно скачать этот виджет я уже писала в предыдущих статьях. Основная идея работы - это высказывания участников, носящих шляпу того или иного цвета, обсуждение и ответы на вопросы по исследуемой проблеме. При таком подходе высказывания получаются многогранными и не вызывают содержательных затруднений даже у обучающихся, которые не разбираются в теме обсуждения.

Получившиеся в процессе работы факты, идеи, эмоции заносятся в общую концептуальную карту, которая затем используется для подведения итогов работы по теме модуля в разных формах (эссе, диалог, монолог, и.т.п.)

Для понимания и анализа проблемы также очень удобно использовать концептуальные карты. Особенно хороши карты при актуализации, анализе и систематизации уже имеющихся знаний. Например, в грамматике. Можно не только структурировать грамматическую информацию, но и сразу же находить ей применение в соответствующих примерах.

-2

Традиционно сложный грамматический материал становится намного привлекательнее если использовать инструменты интерактивной лаборатории SMART. С моей точки зрения инструмент "Порядок сортировки" позволяет разложить материал на составляющие и найти ему применение. Такой подход существенно облегчает непонятные грамматические правила.

Рассмотрим пример такого подхода.

Играем в баскетбол и составляем правило на правильный порядок прилагательных в английском языке. Соревновательный дух интерактивного упражнения позволит увлечь ребят и превратит скучное правило в увлекательное состязание.

-3

Подобное упражнение можно проводит и на другом интерактивном фоне. С целью закрепления полученных знаний в изменившейся ситуации можно дать уже готовые прилагательные, предложить ребятам расположить их в правильном порядке, а затем использовать прилагательные в собственносочиненных предложениях, использовав максимально возможное количество слов.

Такой подход на этапе определения проблемы позволяет обеспечить высокую мотивацию при актуализации уже имеющихся предметных знаний, а также при изучении новой информации.

Как следствие обучающийся остается активным в течение всего процесса активного размышления и генерации идей. А это и есть основная идея дизайнерского мышления.

В следующей статье я расскажу о том, какие еще инструменты можно использовать на этапе воображения и создания прототипа.

Разработанные уроки можно посмотреть и скачать на сайте учителя 

http://creativity.g-12.edusite.ru