228 читали · 5 лет назад
Гексагональная архитектура, и как я к ней пришёл
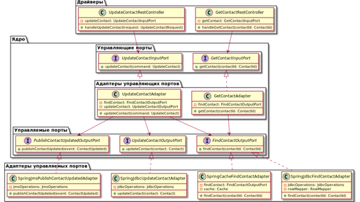
Рано или поздно практически любой разработчик программного обеспечения приходит к поиску архитектурных решений, которые бы облегчали ему процесс разработки и развития проектов. В первую очередь это касается различных шаблонов проектирования, вроде фабрик, посетителей, синглтонов и многих других. Но в какой-то момент становится понятно, что их недостаточно, и нужны какие-то крупномасштабные решения, позволяющие организовать архитектуру всего проекта. В большинстве случаев выбор падает на какую-нибудь...
06:44
1,0×
00:00/06:44
702,1 тыс смотрели · 4 года назад
2 месяца назад
Гексагональная архитектура веб приложений: Перспективы для вашего проекта
🏢🌐 Гексагональная архитектура (Hexagonal Architecture), также известная как архитектура взаимодействий, представляет собой способ структурирования веб-приложения таким образом, чтобы бизнес logique была изолирована от других логик и внешних зависимостей. Эта модель помогает создать гибкие, поддерживаемые и легко расширяемые системы. 🏠🔧 Гексагональная архитектура строится на основе нескольких ключевых принципов: 🔧📚 Для разработки приложений с использованием гексагональной архитектуры могут применяться следующие инструменты: 📄🛠️ При проектировании приложения с гексагональной архитектурой:...