Психологическая устойчивость
Психологическая устойчивость личности в близких отношениях: резилентность, жизнестойкость, стресоустойчивость
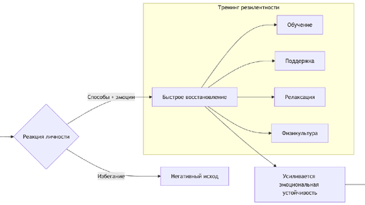
Психологическая устойчивость личности в близких отношениях: резилентность, жизнестойкость, стресоустойчивость Термины "психологическая устойчивость" (резилентность, жизнестойкость, стрессоустойчивость) обозначают способность человека сохранять нормальное функционирование и положительное психоэмоциональное состояние под воздействием стрессовых факторов, а также восстанавливаться после потрясений. Также она дает возможности для адаптивного преодоления проблемных ситуаций и состояний. Личность с высокой...
Развитие и саморазвитие психологической устойчивости
Под психологической устойчивостью можно понимать умение человека сохранять стабильное эмоциональное состояние и адекватное функционирование при неблагоприятном стечении обстоятельств. Эффективной устойчивости может способствовать реалистичное восприятие ситуации, а также заранее освоенные стратегии и тактики поведения. Поэтому устойчивости могут способствовать помимо внутренних качеств навыки и владение эффективными способами поведения в конкретных жизненных ситуациях. Иными словами устойчивости...