BMW 5 СЕРИИ LONG. Комплектация Luxury: опции и особенности #bmw #bmw5series #5series #long
Кодирование BMW F-серии F10 F20 F25 F30
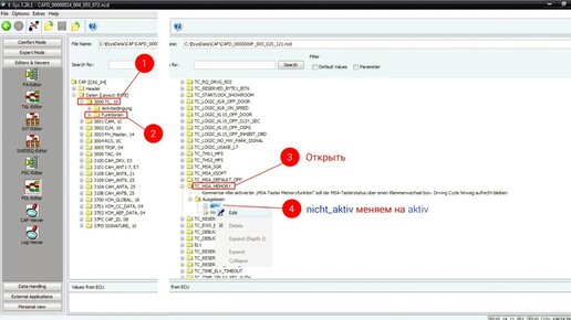
Для кодирования потребуется определенный софт (E-Sys + PSdZData + Мануалы) и кабель BMW ENET. Вид кодирования — изменение FDL
С помощью него можно активировать новые меню, включать все спортивные опции, настраивать фары, выключать старт-стоп вместе с гонгами ремней и пр. Рабочих параметров более 50, вот некоторые из них:
-активация спорт коробки (более быстрые переключения)
-активация ланч-контроля (мощный старт с ~2-3 тыс оборотов)
-активация режима "спорт +" и его отображение на приборной панели
-настраиваемый режим "спорт"...