Добавить в корзинуПозвонить
Найти в Дзене

Как автоматически структурировать портфель проектов в TDMS Фарватер

Одна из ключевых задач системы TDMS Фарватер — обеспечить иерархическое хранение всей информации проектов организации. При базовой установке системы все проекты хранятся в узле «Проекты» дерева объектов. Такое хранение позволяет оперативно найти необходимый проект, особенно тем пользователям, которые не работают напрямую с проектом и не имеют связанных с ним заданий/документов. Но со временем и при активной работе проектов в узле становится много, и представление в виде списка становится неудобным. Например, если в организации большой штат ГИПов и организация разрабатывает большое количество проектов (несколько сотен). При таком количестве поиск необходимого проекта начинает занимать время. С такой ситуацией столкнулся один из наших заказчиков, когда работал в системе TDMS Фарватер на стадии пилотного проекта. Для заказчика было бы удобно ввести дополнительную иерархию проектов по признакам. Заказчик — проектный институт при энергетическом холдинге и занимается разработкой проектов ст

Одна из ключевых задач системы TDMS Фарватер — обеспечить иерархическое хранение всей информации проектов организации. При базовой установке системы все проекты хранятся в узле «Проекты» дерева объектов. Такое хранение позволяет оперативно найти необходимый проект, особенно тем пользователям, которые не работают напрямую с проектом и не имеют связанных с ним заданий/документов.

Но со временем и при активной работе проектов в узле становится много, и представление в виде списка становится неудобным. Например, если в организации большой штат ГИПов и организация разрабатывает большое количество проектов (несколько сотен). При таком количестве поиск необходимого проекта начинает занимать время.

С такой ситуацией столкнулся один из наших заказчиков, когда работал в системе TDMS Фарватер на стадии пилотного проекта. Для заказчика было бы удобно ввести дополнительную иерархию проектов по признакам. Заказчик — проектный институт при энергетическом холдинге и занимается разработкой проектов строительства/реконструкции для объектов холдинга. Объекты располагаются в разных городах, и для заказчика было бы удобнее, чтобы проекты были разложены по папкам с названиями городов.

Система позволяет организовать такое хранение, и настроить его можно разными путями:

  1. В узле «Проекты» создать пользовательские папки и вручную размещать в них проекты;
  2. Настроить выборки, которые будут автоматически распределять проекты по городам, к которым они привязаны.

Первый способ легко реализуется, но требует вручную переместить уже имеющиеся проекты и вручную размещать их в дальнейшем. Это может привести к ошибкам, которые будет сложно отследить. Также в долгосрочной перспективе может возникнуть ситуация, что нужно будет изменить правила группировки проектов. Это потребует ручного переноса либо оставить исторически «как есть».

Второй способ требует более глубоких знаний возможностей системы TDMS Фарватер и понимания логики построения сложных запросов. Эту информацию можно найти в документации к системе, обучающих видео в интернете, и разобраться с логикой запросов не так сложно, как может показаться на первый взгляд. При этом проекты будут группироваться по выборкам автоматически, а при необходимости можно будет расширить выборки или настроить группировку по другим признакам и автоматически разложить по ней проекты.

Для автоматической группировки проектов по городам используется следующий функционал системы:

  • выборки — настраиваемые поисковые запросы по базе данных;
  • узел классификатора «Портфель проектов» — преднастроенный в системе классификатор, использующийся в карточке проекта.

Классификатор «Портфель проектов» заполняется на вкладке «Аналитика» в карточке проекта и применяется для предоставления аналитики по проектам. Например, можно получить сводную информацию об объёмах работ (плановых, фактических) по проектам по источникам финансирования или географическому признаку. Как правило, заполняет его ГИП при создании проекта.

Работать с классификаторами (изменять/добавлять) может только администратор системы. Администратор системы — роль сотрудника в системе, который по умолчанию обладает расширенными правами по настройке системы: добавление пользователей, настройка оргструктуры и штатного расписания, назначение прав сотрудникам, редактирование классификаторов, техническое обслуживание и сопровождение работы системы. В этой роли может выступать как системный администратор предприятия, так и инженер-проектировщик, обладающий знаниями в области администрирования СУБД и сети, учётных записей Windows.

Изначально в базе есть 2 ветки классификации портфелей: «по географическому наименованию» и «по типу формирования бюджета». Для решения нашей задачи мы создадим новую ветку классификации — «По городам». В ней создадим необходимые нам записи с наименованиями городов.

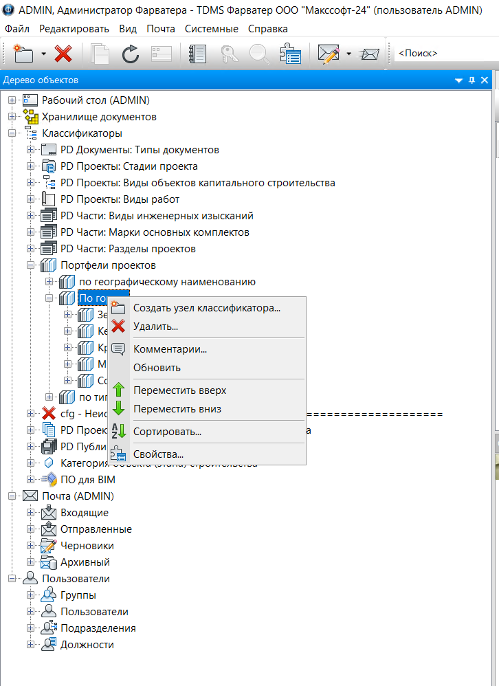
Для создания записей нужно вызвать контекстное меню узла «По городу» и выбрать команду «Создать узел классификатора».

Рисунок 1. Вызов команлы дял добавления узла в созданном классификаторе "По городам"
Рисунок 1. Вызов команлы дял добавления узла в созданном классификаторе "По городам"

Присвоим наименование «Канск» и будем использовать это значение в нашем примере. Остальные значения оставим по умолчанию и сохраним изменения.

Аналогично создаются классификаторы по другим городам.

Рисунок 3. Созданные узлы классификатора "По городам"
Рисунок 3. Созданные узлы классификатора "По городам"

Для дальнейшей проверки работы выборок внесём в карточки проектов информацию на соответствующей вкладке.

Рисунок 4. Добавлние информации о принадлежности проекта к портфелю
Рисунок 4. Добавлние информации о принадлежности проекта к портфелю

После этого можно перейти к созданию выборок в узле «Проекты». Это также может делать только администратор системы.

Выборки — это преднастроенные поисковые запросы в базе системы. Они собирают и фильтруют информацию по любым данным (типы объектов, их атрибуты, статусы, классификаторы и т. д.) на основе заданных условий. Например, папка «Мои проектные документы» в области «Дерево объектов» TDMS Фарватер — это выборка, у которой в условиях поиска настроен тип «Документы проектов» и автором является текущий пользователь.

Рисунок 5. Вызов команды контекстного меню для создания выборки
Рисунок 5. Вызов команды контекстного меню для создания выборки

Настроим выборку:

  • на вкладке «Основные свойства» зададим наименование. Это имя, под которым она будет отражаться в дереве объектов. Остальные параметры оставим по умолчанию;
  • на вкладке «Условия» настроим запрос, который будет выводить проекты, относящиеся к портфелю проектов «Канск». В таблице в строке «Искать» нажмём многоточие и выберем свойство «Портфель проектов». Этот классификатор используется только в проектах, поэтому нет необходимости настраивать отбор по типам объекта «Проект» — в выдаче сразу будут только проекты. Его значение хранится в карточке проекта в виде табличного атрибута, поэтому в открывшемся окне свойств перейдём на вкладку «Табличные атрибуты». Система отобразит все имеющиеся группы табличных атрибутов, поэтому в окне настроим отбор для проектов в верхней правой части окна. Для выбора в строке поиска под заголовком столбца «Атрибут» введём «портфель» и выберем строку «Портфель заказов».
Рисунок 6. Выбор атрибутива для выборки
Рисунок 6. Выбор атрибутива для выборки

Из-за особенностей табличных атрибутов система предложит создать связанную выборку. Соглашаемся, настраиваем условие поиска, выбрав в выпадающем списке значений «Канск».

Рисунок 7. Выбор значения атрибута в связанной выборке
Рисунок 7. Выбор значения атрибута в связанной выборке

После этого настроим объединение выборок. Объединение — это настройка логики суммирования выдачи каждой выборки. В данном случае можно оставить значения по умолчанию.

Для проверки работы выборки нужно перейти на вкладку «Выполнить запрос». Как видим, в неё попали проекты, для которых указана принадлежность к портфелю проектов «Канск».

Рисунок 8. Проверка работы выборки
Рисунок 8. Проверка работы выборки

При этом информация отображается в виде таблицы со столбцами по умолчанию. Чтобы получить информацию об ответственном ГИПе, статусе проекта, нужно настроить поиск и отображение этой информации.

Для этого на вкладке «Условия» заполним столбцы. Для отображения столбцов для поиска выберем атрибут «Наименование».

Во втором столбце аналогично настроим поиск по атрибуту «ГИП». Для отображения статуса проекта в 3-м столбце настроим поиск по системному свойству «Статус». Таблица будет иметь такой вид, а в окне «Выполнить запрос» будет отображаться таблица с этими столбцами.

Для удобства настройки выборок по другим городам можно пользоваться командой «Дублировать» и изменить в них отбор по значению классификатора. Эта команда создаёт копию объекта.

Для отслеживания проектов, в которых значение не заполнено, нужно создать ещё одну выборку — «Без портфеля».

В этой выборке создаём запрос по поиску типу объектов «Проект» и по табличному атрибуту «?код портфеля проектов». Для последнего выбираем из классификатора условие «По городу». Система предложит настроить объединение выборок. Чтобы в списке остались проекты, у которых не заполнен город в портфеле проектов, нужно выбрать отношение «Обладает свойством» и «Не существует».

Рисунок 10. Настройка объединения выборок
Рисунок 10. Настройка объединения выборок

Таким образом, связанная выборка 2 найдёт все проекты с заполненным портфелем и исключит их из результатов первой выборки. Для наглядности настроим в таблице отображение атрибутов проекта «Наименование», «ГИП» и «Статус».

В проверке запроса видно, что в выборку попали не только проекты в работе, но также шаблоны и черновики шаблонов. Чтобы исключить их из выдачи, нужно создать ещё одну выборку, которая будет отбирать документы по статусу («Шаблон», «Черновик шаблона») и настроить их исключение из основной (аналогично выборке по портфелю).

Рисунок  11. Настройка выборки для отбора проектов в статусе "Черновик" и "Шаблон проекта"
Рисунок 11. Настройка выборки для отбора проектов в статусе "Черновик" и "Шаблон проекта"

После создания всех необходимых выборок они появятся в дереве проектов. Это даст удобную навигацию по проектам организации.

Рисунок 12. Отображение выборок и их содержимового в дереве объектов TDMS Фарватер
Рисунок 12. Отображение выборок и их содержимового в дереве объектов TDMS Фарватер

Теперь при создании проектов ГИПам необходимо заполнять данные о портфеле проектов в карточке, и они автоматически будут попадать в выборки. Это необходимо закрепить в регламенте работы сотрудников.

Также можно настроить любую другую логику группировки. Например, в дальнейшем появится задача отдельно выводить проекты, по которым работы приостановлены. Для этого достаточно настроить выборку, которая будет искать проекты по статусу «Работы приостановлены».

Механизм выборок доступен в любых узлах дерева объектов. За счёт гибкой логики настройки через них можно настроить предоставление аналитической информации в любых разрезах — главное, чтобы информация для анализа была внесена. Вычисление сводной информации и визуализация данных возможна в MS Excel или аналогичной системе. TDMS Фарватер может подготовить исходные данные через выборки и автоматически выгружать их в формате xlsx. Это осуществляется через настройки сервера, и об этом мы расскажем в отдельной статье.

Надеемся, что данный материал был для вас полезен.

Если Вас заинтересовали обозначенные в статье решения nanoCAD, оставляйте заявку на бесплатный дистрибутив по ссылке, и мы поможем на всех этапах тестирования, а также окажем техническую поддержку в период эксплуатации лицензий.

По всем вопросам:
☎ 8 (800) 201-63-85
cad@maxsoft.ru