Добавить в корзинуПозвонить
Найти в Дзене
Сисадминские игры

0043.Apache2.Устанавливаем, настраиваем, проверяем.Строим маленький интернет.

Приветствую вас, Уважаемые Читатели! И вот наконец мы пришли к этому блистательному сервису. На мой личный взгляд, именно этот сервис является основой современного интернета и большей части его сервисов. При постройке нашего маленького интернета мы подошли к легендарному сервису - WWW. Сервис глобальных гипертекстовых ссылок. Это конечно даже не один сервис и далеко не один протокол. Количество сервисов и протоколов, которые участвуют в этом сервисе может превышать не одну сотню. Но наши исследования мы начнём с протокола HTTP. Для реализации этого протокола используем известнейший, и наверное старейший сервер Apache2. Для начала мы его просто установим. Это конечно не самая интересная часть, но зато самая необходимая. Последовательность действий предполагается такая: - создаём сервер; - настраиваем ему имя и сеть; - прописываем сервер в DNS сервера доменной зоны lan1.loc.; - настраиваем необходимые репозитории apt; - выполняем apt install apache2; - прописываем наш собственный файлик

Приветствую вас, Уважаемые Читатели!

И вот наконец мы пришли к этому блистательному сервису. На мой личный взгляд, именно этот сервис является основой современного интернета и большей части его сервисов. При постройке нашего маленького интернета мы подошли к легендарному сервису - WWW. Сервис глобальных гипертекстовых ссылок. Это конечно даже не один сервис и далеко не один протокол. Количество сервисов и протоколов, которые участвуют в этом сервисе может превышать не одну сотню. Но наши исследования мы начнём с протокола HTTP. Для реализации этого протокола используем известнейший, и наверное старейший сервер Apache2.

Для начала мы его просто установим.

Это конечно не самая интересная часть, но зато самая необходимая.

Последовательность действий предполагается такая:

- создаём сервер;

- настраиваем ему имя и сеть;

- прописываем сервер в DNS сервера доменной зоны lan1.loc.;

- настраиваем необходимые репозитории apt;

- выполняем apt install apache2;

- прописываем наш собственный файлик по пути /var/www/index.html;

- на тестовой рабочей станции win-lan4-host101 проверяем работу сервера.

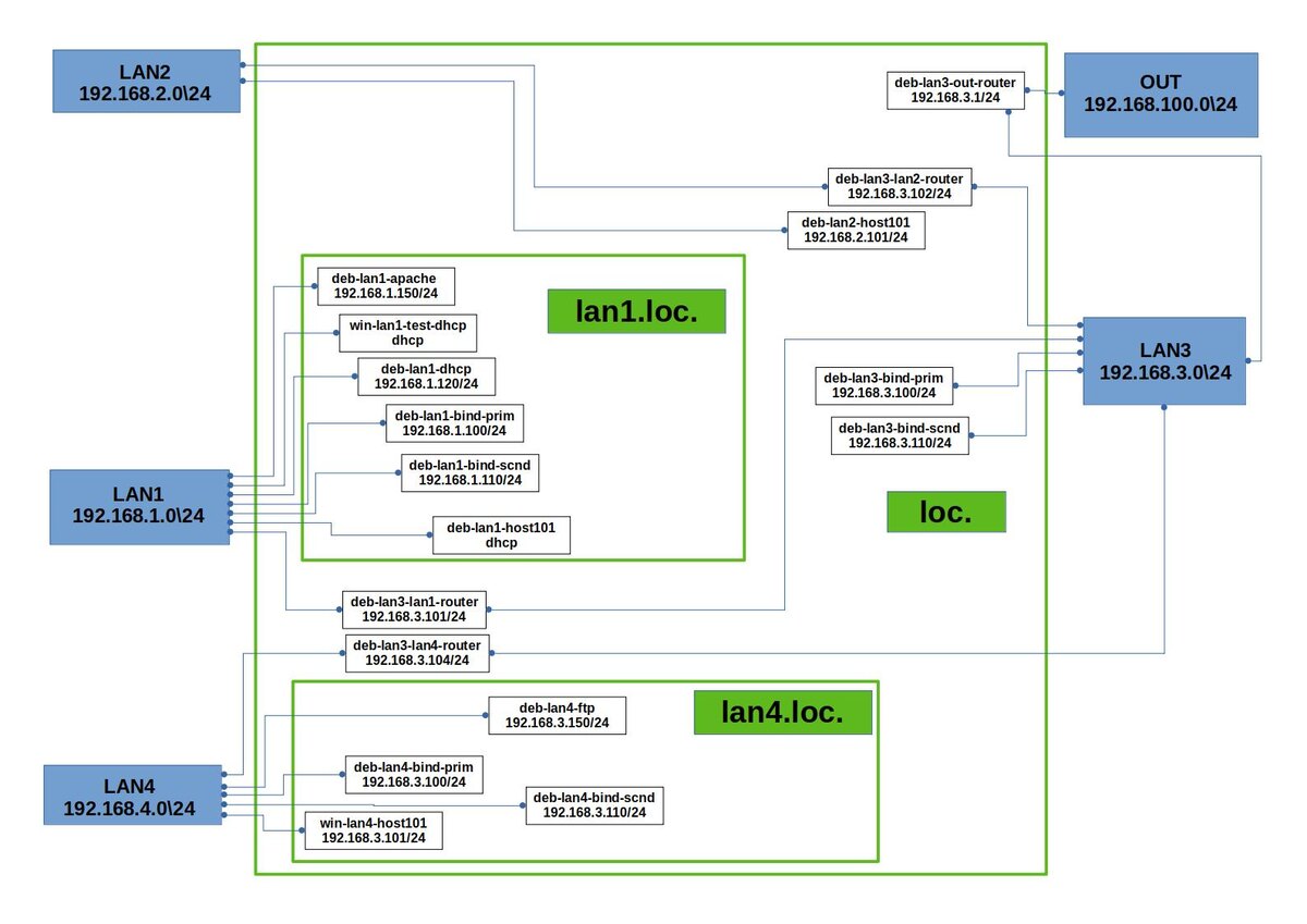
Создание рабочей станции, настройка его имени и сетевых настроек процесс вполне тривиальный и в подробном его описании смысла не вижу. Уточню только что сервер назовём deb-lan1-apache, адрес ему назначим 192.168.1.150/255.255.255.0. В DNS прописано два имени deb-lan1-apache.lan1.loc. и www.lan1.loc. в прямую доменную зону. Имя deb-lan1-apache.lan1.loc. пропишем в обратную доменную зону. Самое главное тут вспомнить что надо обновить серийный номер записи SOA в файлах содержимого доменных зон. Т.е. с появлением нового сервера получаем такую схему.

-2

Следующим шагом после создания сервера будет собственно установка сервиса apache2, для чего использовалась команда apt install apache2. Собственно этот шаг точно так же совершенно тривиален. После запуска установки система потребовала 1ый установочный диск дистрибутива и выполнила установку. После установки сервис apache2 сразу запустился. Состояние сервиса можно увидеть выполнив команду systemctl status apache2

-3

И сразу после установки можно проверить работу сервиса на тестовой рабочей станции. Такая рабочая станция давно уже ждёт своего звёздного часа в сегменте "lan4.loc.", и называется win-lan4-host101. Специально для этой цели был установлен Chromium.

Для запроса сразу используем красивый адрес www.lan1.loc.

-4

Мы можем видеть стартовую страницу, которая устанавливается по умолчанию. Это конечно не самое большое достижение, но всё же больше чем ничего. Кроме того страница содержит много полезной информации о настройках сервиса Apache2.

Что бы убедиться в полном контроле ситуации создадим свою стартовую страницу, и разместим её по пути, указанном на странице по умолчанию. Создадим файл, заполним его простейшим HTML кодом, сохраним как index.htm. Старый файлик предварительно сохраним (может пригодится))

-5

Теперь перейдём на тестовую станцию и обновим страницу. И получим ожидаемый результат.

-6

Т.е. мы создали сервер, установили на него WWW-сервис в реализации Apache2 и убедились в нашей способности изменять стартовую страницу. Это конечно не много, но вполне достаточно для начала. И на этом считаю возможным закончить данную статью. Конфы и новую схему как обычно выложу в канал MAX.

Благодарю всех Уважаемых Читателей, дочитавших до этого места.

Желаю всем удачи в начинаниях и продолжениях, до новых встреч!!!)

PS

Статья не является учебным пособием, и представляет личный опыт автора.

Статья может содержать ошибки и не точности.

Приведённые данные необходимо проверять самостоятельно.

Текст написан автором лично без использования ИИ.

Картинка для обложки статьи сгенерирована сетью Шедеврум, возможно с небольшими правками автора.

Канал MAX для всего того, что не поместилось на канал ДЗЕН.