Добавить в корзинуПозвонить
Найти в Дзене
Сисадминские игры

0041.FTP.Запускаем.Строим маленький интернет.

Приветствую вас, Уважаемые Читатели! Попробуем запустить такой хорошо известный сетевой сервис как FTP. Да сервис устарел, да не безопасен, да есть более надёжные и совершенные сервисы. Но мне кажется это просто традиция - в любой уважающей себя сети должен быть FTP сервер, хотя бы один, хотя бы слабенький. Создадим ещё один хост в сегменте LAN4 - deb-lan4-ftp.lan4.loc.. И ещё со времён настройки DHCP сервиса в сегменте LAN1 у нас был создан виндовый хост win-lan1-test-dhcp.lan1.loc. Т.е. схема немного усложнилась, и приобрела такой вид В качестве реализации используем VSFTPD рекомендуемый по всей сети. Шаги по настройке выполнены были такие: + создаём сервер deb-lan1-ftp.lan4.loc.; + добавляем ему архивные репозитории + устанавливаем сервер FTP apt update apt install vsftpd + проверяем статус сервиса systemctl status vsftpd + создаём стандартного пользователя useradd ftp-user passwd ftp-user mkdir /home/ftp-user usermod -d /home/ftp-user ftp-user chown ftp-user:ftp-user /home/ftp-u

Приветствую вас, Уважаемые Читатели!

Попробуем запустить такой хорошо известный сетевой сервис как FTP. Да сервис устарел, да не безопасен, да есть более надёжные и совершенные сервисы. Но мне кажется это просто традиция - в любой уважающей себя сети должен быть FTP сервер, хотя бы один, хотя бы слабенький.

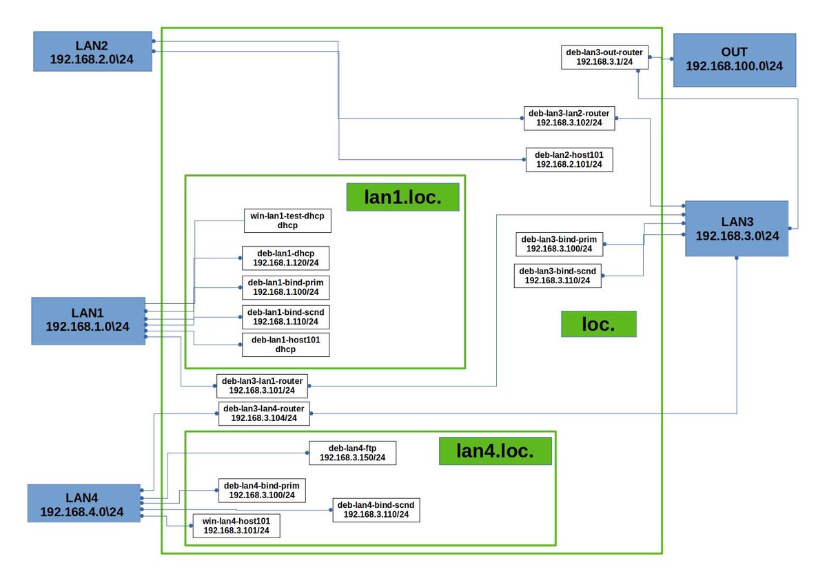
Создадим ещё один хост в сегменте LAN4 - deb-lan4-ftp.lan4.loc.. И ещё со времён настройки DHCP сервиса в сегменте LAN1 у нас был создан виндовый хост win-lan1-test-dhcp.lan1.loc.

Т.е. схема немного усложнилась, и приобрела такой вид

В качестве реализации используем VSFTPD рекомендуемый по всей сети.

Шаги по настройке выполнены были такие:

+ создаём сервер deb-lan1-ftp.lan4.loc.;

+ добавляем ему архивные репозитории

+ устанавливаем сервер FTP

apt update

apt install vsftpd

+ проверяем статус сервиса

systemctl status vsftpd

+ создаём стандартного пользователя

useradd ftp-user

passwd ftp-user

mkdir /home/ftp-user

usermod -d /home/ftp-user ftp-user

chown ftp-user:ftp-user /home/ftp-user

И в общем это всё - больше ничего для настройки сервера я не делал.

Немного пришлось повозиться с записью этого сервера в службу DNS - сервера без перезагрузки отказываются признавать нового участника сети. Пришлось перегрузить все сервера DNS

rndc reload

systemctl restart bind9

Самое время проверить как это работает.

Создадим файл достаточно весомый для перекачивания, ну например мегов 100.

-2

Подключимся к серверу с тестового хоста deb-lan2-host101 под пользователем ftp-user, и попробуем скачать файл. Предварительно правда пришло установить ftp клиент на deb-lan2-host101. Систему команд такого клиента можно увидеть по команде ?.

-3

Как видим файл скачался, вроде всё хорошо.

Но мне показалось что процесс можно сделать более интересным. Скачаем этот файл на виндовом хосте win-lan1-test-dhcp. Используем для этого TotalComander.

-4
-5

При этом мы использовали IP адрес. Теперь попробуем подключиться по доменному имени.

Это у меня получилось не сразу. Как упоминал выше для этого пришлось перезапустить все сервера, и перезагрузить им базы данных. Но результат достигнут.

-6
-7
-8

Как можно видеть сервис работает, файл выложен на нужный хост.

На этом позитивном результате рад буду закончить статью

Благодарю всех Уважаемых Читателей, дочитавших до этого места.

Желаю всем удачи в начинаниях и продолжениях, до новых встреч!!!)

-9

PS

Статья не является учебным пособием, и представляет личный опыт автора.

Статья может содержать ошибки и не точности.

Приведённые данные необходимо проверять самостоятельно.

Текст написан автором лично без использования ИИ.

Картинка для превью статьи сгенерирована сетью Шедеврум, возможно с небольшими правками автора.

Канал MAX для всего того, что не поместилось на канал ДЗЕН.