Найти в Дзене

// @skip-warning - специальный комментарий, отключающий синтаксическую проверку в строке или методе

В типовой БНКО встречается 1639 раз, в основном в библиотеках. Часто он обеспечивает переопределение процедур и подавляет пустой метод (см. скриншот) Важный момент, что этот комментарий не пишут на всех срабатываниях проверки, лишь бы не исправлять. Мы подавляем проверки только в тех случаях, когда это действительно необходимо Например, если переопределяемая процедура пустая, то синтаксическая проверка выдаст ошибку, а skip-warning подавляет эту проверку, чтобы не отображалось красным в EDT или в BSL Language Server Самое главное, что такой комментарий сигнализирует, что ошибка проверена и намеренная. Без него может показаться, что предупреждение просто пропущено Поэтому в библиотеках это распространено больше. Они встраиваются в разные конфигурации и объяснять разработчикам каждый раз было бы сложно. В типовых такие моменты могут упускать, так как код не передается дальше Еще есть комментарии // АПК:123-выкл и // АПК:123-вкл. Они отключают правило 1С:Автоматизированная проверка к

// @skip-warning - специальный комментарий, отключающий синтаксическую проверку в строке или методе

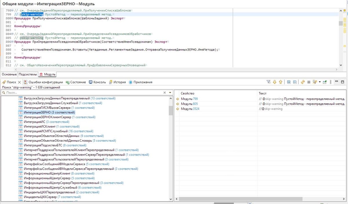
В типовой БНКО встречается 1639 раз, в основном в библиотеках. Часто он обеспечивает переопределение процедур и подавляет пустой метод (см. скриншот)

Важный момент, что этот комментарий не пишут на всех срабатываниях проверки, лишь бы не исправлять. Мы подавляем проверки только в тех случаях, когда это действительно необходимо

Например, если переопределяемая процедура пустая, то синтаксическая проверка выдаст ошибку, а skip-warning подавляет эту проверку, чтобы не отображалось красным в EDT или в BSL Language Server

Самое главное, что такой комментарий сигнализирует, что ошибка проверена и намеренная. Без него может показаться, что предупреждение просто пропущено

Поэтому в библиотеках это распространено больше. Они встраиваются в разные конфигурации и объяснять разработчикам каждый раз было бы сложно. В типовых такие моменты могут упускать, так как код не передается дальше

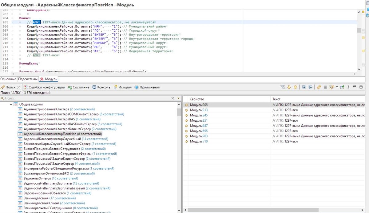
Еще есть комментарии // АПК:123-выкл и // АПК:123-вкл. Они отключают правило 1С:Автоматизированная проверка конфигурации (АПК) для блока или конкретной строки (без выкл и вкл). Цифры - это номер правила АПК. В типовой БНКО встречается 3576 раз, опять же в основном в библиотеках (см. скриншот)

Такого же эффекта можно достичь и файлами исключений в Sonar или АПК. Но тогда нужно вместе с библиотеками каждому потребителю поставлять и их, а это сложнее

В других языках это тоже применяется, например, в Python или в С++ и C

update:

Еще варианты для подавления проверок:

• // @skip-check - 1461 раз встречается в конфигурации

• // BSLLS: name-off и BSLLS: name-on - 51 раз встречается в конфигурации (!?!)

-2