Найти в Дзене
Факториал удачи

Призрачные дивиденды Газпрома

В Пекине состоялась рабочая встреча Алексея Миллера, главы Газпрома, и Председателя Совета директоров китайской CNPC Дай Хоуляна. Стороны обсудили вопросы взаимодействия по действующим и перспективным проектам. Было заявлено, что в 2025 году по «Силе Сибири» объем поставок составил 38,8 млрд куб. м газа. По итогам 2024 года объём в Китай составлял 31,1 млрд куб. м газа за который было уплачено 1 389 635 млн руб., что составляет 437 долл/тыс. м3 газа. Таким образом, общая выручка компании по итогам 2025 года вполне может быть не ниже 2024 года. Также на встрече было отмечено, что реализация поставок российского газа в Китай по «дальневосточному» маршруту идёт по графику. Поставки газа начнутся в январе 2027 года. Это примерно 12 млрд куб. м газа, что эквивалентно дополнительной выручке в ~400 млрд руб., если отталкиваться от цены газа, который шёл по «Силе Сибири» в 2023-2024 гг. Если всё идёт по графику, учитывая, что с каждым годом Газпром свою задолженность по долгам снижает. Можно п

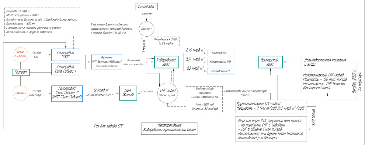
В Пекине состоялась рабочая встреча Алексея Миллера, главы Газпрома, и Председателя Совета директоров китайской CNPC Дай Хоуляна.

Стороны обсудили вопросы взаимодействия по действующим и перспективным проектам.

Было заявлено, что в 2025 году по «Силе Сибири» объем поставок составил 38,8 млрд куб. м газа.

По итогам 2024 года объём в Китай составлял 31,1 млрд куб. м газа за который было уплачено 1 389 635 млн руб., что составляет 437 долл/тыс. м3 газа.

Таким образом, общая выручка компании по итогам 2025 года вполне может быть не ниже 2024 года.

Схема поставки газа на восточном направлении
Схема поставки газа на восточном направлении

Также на встрече было отмечено, что реализация поставок российского газа в Китай по «дальневосточному» маршруту идёт по графику. Поставки газа начнутся в январе 2027 года. Это примерно 12 млрд куб. м газа, что эквивалентно дополнительной выручке в ~400 млрд руб., если отталкиваться от цены газа, который шёл по «Силе Сибири» в 2023-2024 гг.

Если всё идёт по графику, учитывая, что с каждым годом Газпром свою задолженность по долгам снижает. Можно предположить, что в 2028 году компания по итогам 2027 года сможет заплатить дивиденды с дополнительного дохода. Учитывая, что в прошлом году примерно 30 руб. на акцию было направлено на снижение долга с текущих доходов.

---
Всё что было сказано выше, сугубо личное мнение автора и не является индивидуальной инвестиционной рекомендацией!