Добавить в корзинуПозвонить
Найти в Дзене

Коллективное предпринимательство: уникальный путь развития человека в эпоху перемен

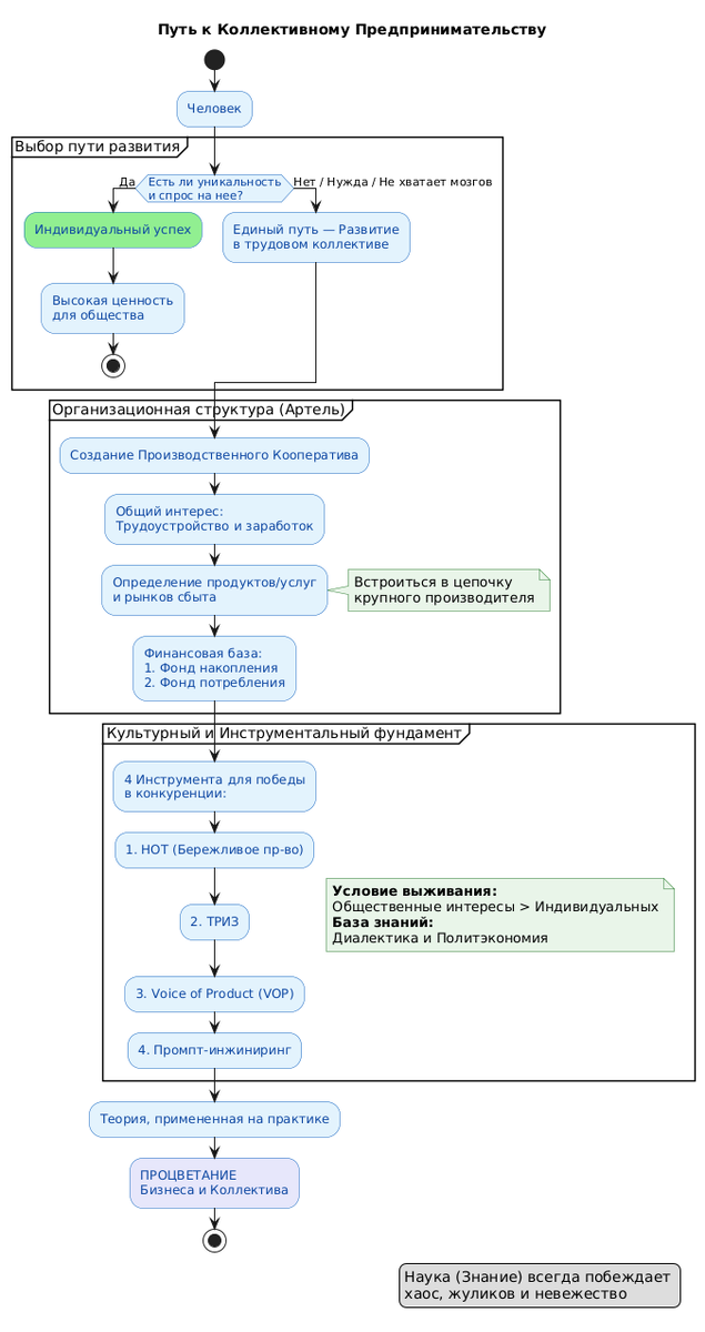
Только на уникальных путях развития человека ждет успех в жизни, потому что только уникальность и спрос на эту уникальность делает вас ценным для общества и экономики. А если этой уникальности не хватает, или мозгов не хватает, или вы в нужде или беде - тогда только один путь развития остается: развиваться в трудовом коллективе единомышленников с кем у вас есть хотя бы один общий интерес и этот интерес объединяет и мотивирует на совместную деятельность и взаимопомощь. Никто не мешает вам объединиться с такими же продающими свое время и труд за деньги (с кем совпадают интересы - трудоустройство и достойный заработок) в артель (производственный кооператив). Здесь весь ваш профессиональный и человеческий опыт пригодиться. Определиться какие продукты, услуги производить и где найти для них рынок сбыта, а лучше встроиться в снабженческо-сбытовую (производственную, аутсорсинговую) цепочку крупного товаропроизводителя. Сразу создать два фонда: фонд накопления и фонд потребления. И в путь..

Только на уникальных путях развития человека ждет успех в жизни, потому что только уникальность и спрос на эту уникальность делает вас ценным для общества и экономики. А если этой уникальности не хватает, или мозгов не хватает, или вы в нужде или беде - тогда только один путь развития остается: развиваться в трудовом коллективе единомышленников с кем у вас есть хотя бы один общий интерес и этот интерес объединяет и мотивирует на совместную деятельность и взаимопомощь.

Никто не мешает вам объединиться с такими же продающими свое время и труд за деньги (с кем совпадают интересы - трудоустройство и достойный заработок) в артель (производственный кооператив). Здесь весь ваш профессиональный и человеческий опыт пригодиться. Определиться какие продукты, услуги производить и где найти для них рынок сбыта, а лучше встроиться в снабженческо-сбытовую (производственную, аутсорсинговую) цепочку крупного товаропроизводителя. Сразу создать два фонда: фонд накопления и фонд потребления. И в путь...

-2

Коллективное предпринимательство наиболее перспективный путь развития бизнеса в эпоху монополий, чем индивидуальное. Но для производственных отношений без эксплуатации друг друга, и с коллективным принятием решений по ключевым вопросам необходима особая культура: когда общественные интересы важнее индивидуальных. С принятием чего наблюдаются трудности, так как предприниматель и работник воспитанные на индивидуализме и частной собственности на средства производства, не знают главных экономических законов (основанных на диалектике и законах развития систем) и категорий политэкономии, владея которыми коллективный собственник бизнеса в лице исполнительного органа управления кооператива без труда приведет и бизнес и трудовой коллектив к Процветанию.

А для решения сложных экономических и производственных задач в условиях жесточайшей конкуренции члены такого кооператива должны владеть основами бережливого производства (НОТ), ТРИЗ, методологией Voice of Product (VOP) и промпт-инжинирингом. Этих четырех элементов вполне достаточно чтобы победить изменчивость и сложность.

-3

Реалистично ли все вышесказанное? Теория без практики мертва - так говорили классики. Но из-за того что в обществе царят в основном идеалистические, а не материалистические представления о мире, наблюдается сильный перекос в сторону бездумного копирования чужих практик и алгоритмов деятельности без осознанного понимания что за теория за ними стоит, доказана ли она практикой и к какому конечному результату она приводит.

Наука всегда побеждает нечестных на руку политиков, торгашей, бандитов и жуликов если приходит на их территорию, потому что владеет самым могущественным оружием на Земле - Знанием. А Знание начинается с теории применяемой на практике...

...для чего и создан данный канал.