Найти в Дзене
Навигатор по ИИ

Реанимация скрипта: почему ваш сценарий продаж умирает каждые 3 месяца

Вы потратили кучу денег на бизнес-консультантов, они написали вам «золотой скрипт», вы внедрили его в отдел продаж и... через три месяца конверсия начала падать. Знакомо? Дело не в том, что скрипт плохой. Дело в том, что рынок — это живой организм. Конкуренты меняют цены, у клиентов появляются новые страхи, а старые фразы-заходы начинают звучать как заезженная пластинка. Скрипт, который не меняется — это сценарий вашего поражения. Проблема ручного управления в том, что вы узнаете о неэффективности скрипта слишком поздно. Обычно это происходит так: Это не управление, это гадание на кофейной гуще. Система МастерИИ. Анализ звонков превращает работу со скриптами в высокоточную науку. Она делает то, что не под силу человеку: Интеграция речевой аналитики от ГЭНДАЛЬФ напрямую в вашу «1С» позволяет обновлять базу знаний отдела продаж на основе реальных данных. Вы видите, что работает здесь и сейчас, и можете внедрить изменения во всей команде за один день. Либо вы адаптируете свои сценарии под
Оглавление

Вы потратили кучу денег на бизнес-консультантов, они написали вам «золотой скрипт», вы внедрили его в отдел продаж и... через три месяца конверсия начала падать. Знакомо?

Дело не в том, что скрипт плохой. Дело в том, что рынок — это живой организм. Конкуренты меняют цены, у клиентов появляются новые страхи, а старые фразы-заходы начинают звучать как заезженная пластинка. Скрипт, который не меняется — это сценарий вашего поражения.

Почему ваши методички больше не работают?

Проблема ручного управления в том, что вы узнаете о неэффективности скрипта слишком поздно. Обычно это происходит так:

  1. Конверсия падает.
  2. Вы слушаете 10 звонков (из 1000).
  3. Делаете субъективный вывод: «Кажется, клиенты стали чаще жаловаться на сроки».
  4. Меняете одну фразу и ждете еще месяц.

Это не управление, это гадание на кофейной гуще.

Как «оживить» продажи с помощью аналитики?

Система МастерИИ. Анализ звонков превращает работу со скриптами в высокоточную науку. Она делает то, что не под силу человеку:

  • Поиск «зон обрыва»: ИИ анализирует сотни звонков и наглядно показывает, на каком именно этапе диалога клиенты чаще всего говорят «спасибо, не надо». Если 40% людей кладут трубку после фразы о предоплате — значит, именно этот блок скрипта требует немедленной реанимации.
  • Битва формулировок: Вы можете проверить, какая фраза работает лучше: «У нас действует акция» или «Для вас забронирована персональная скидка». ИИ сравнит конверсию обоих вариантов на больших данных.
  • Актуализация возражений: Система моментально подсветит новые вопросы клиентов, которых еще нет в вашем сценарии. Например, если все начали спрашивать про «совместимость с новым обновлением Windows», вы узнаете об этом в первый же день, а не через месяц.
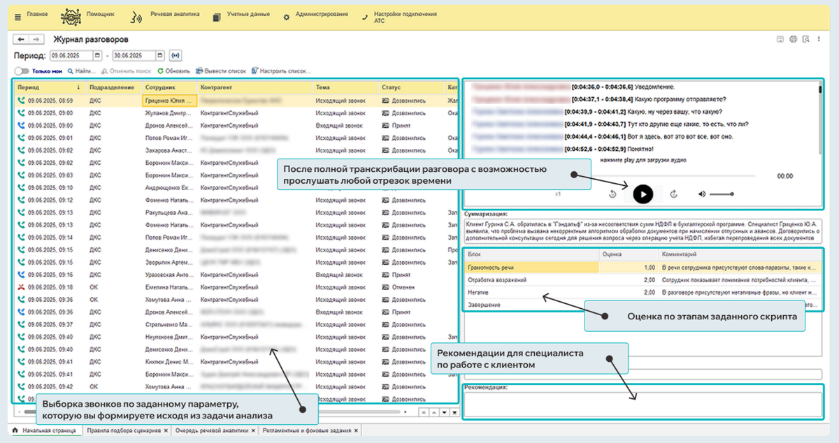
Как работает МастерИИ. Анализ звонков: функционал и интерфейс

Сделайте скрипт своим преимуществом, а не оковами

Интеграция речевой аналитики от ГЭНДАЛЬФ напрямую в вашу «1С» позволяет обновлять базу знаний отдела продаж на основе реальных данных. Вы видите, что работает здесь и сейчас, и можете внедрить изменения во всей команде за один день.

-2
Либо вы адаптируете свои сценарии под реальность каждую неделю, либо вы продолжаете платить менеджерам за чтение текстов, которые больше не продают.