Найти в Дзене
Навигатор по ИИ

Почему краткая выжимка звонка в CRM — это лучший подарок для ваших менеджеров

Если вы спросите менеджера по продажам, что он ненавидит больше всего, в топ-3 ответов обязательно войдет «заполнение CRM». После каждого звонка нужно зафиксировать суть разговора, достигнутые договоренности и следующие шаги. Когда звонков за день — десятки, а переговоры длятся долго, отчетность превращается в пытку. В итоге в CRM появляются записи-пустышки: «Поговорили», «Думает», «Перезвонить в среду». Для бизнеса это — потеря данных, для менеджера — лишний час неоплачиваемой рутины в конце дня. Автоматическая выжимка звонка (Summary) решает эту проблему раз и навсегда. Представьте, что вместо того чтобы судорожно вспоминать подробности 15-минутного диалога, менеджер сразу после нажатия кнопки «отбой» видит в карточке клиента лаконичный текст из 3–5 предложений. ИИ сам выделил главное: о чем договорились, какие вопросы остались открытыми и когда назначен следующий контакт. Вот 3 причины, почему менеджеры скажут вам «спасибо»: Инструменты, такие как МастерИИ. Анализ звонков, использую
Оглавление

Если вы спросите менеджера по продажам, что он ненавидит больше всего, в топ-3 ответов обязательно войдет «заполнение CRM». После каждого звонка нужно зафиксировать суть разговора, достигнутые договоренности и следующие шаги.

Когда звонков за день — десятки, а переговоры длятся долго, отчетность превращается в пытку. В итоге в CRM появляются записи-пустышки: «Поговорили», «Думает», «Перезвонить в среду». Для бизнеса это — потеря данных, для менеджера — лишний час неоплачиваемой рутины в конце дня.

Автоматическая выжимка звонка (Summary) решает эту проблему раз и навсегда.

В чем магия короткого резюме?

Представьте, что вместо того чтобы судорожно вспоминать подробности 15-минутного диалога, менеджер сразу после нажатия кнопки «отбой» видит в карточке клиента лаконичный текст из 3–5 предложений. ИИ сам выделил главное: о чем договорились, какие вопросы остались открытыми и когда назначен следующий контакт.

Вот 3 причины, почему менеджеры скажут вам «спасибо»:

  1. Фокус на клиенте, а не на конспекте. Менеджеру больше не нужно во время разговора судорожно записывать детали в блокнот. Он может полностью погрузиться в общение с клиентом, зная, что ИИ зафиксирует все важные цифры, даты и условия.
  2. Мгновенная подготовка к повторному звонку. Перед следующим касанием (через неделю или месяц) менеджеру не нужно переслушивать запись или читать полотна текста. 5 секунд на чтение выжимки — и он в контексте.
  3. Бесшовный переход между сотрудниками. Если менеджер ушел в отпуск или на больничный, коллега подхватит его клиента мгновенно. Краткое резюме звонка даст полное понимание ситуации без «испорченного телефона».

Как это работает технически?

Инструменты, такие как МастерИИ. Анализ звонков, используют нейросети для смыслового анализа текста. Система понимает разницу между приветственным «Как дела?» и важным «Нам нужно 20 тонн к следующему четвергу».

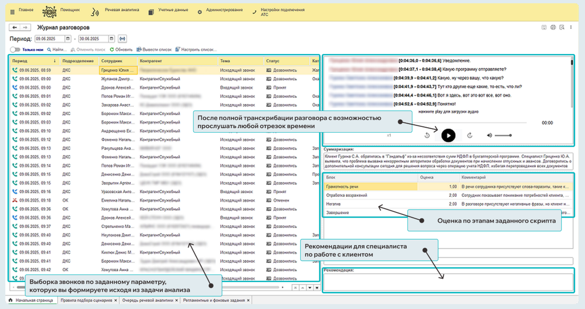
Сервис МастерИИ. Анализ звонков

Самое главное — эта выжимка автоматически прикрепляется к карточке клиента в вашей «1С». Менеджеру остается только проверить её (что занимает секунды) и двигаться дальше к следующей сделке.

-2
Автоматическая выжимка — это не просто удобство. Это способ вернуть менеджеру его самое ценное время, которое он должен тратить на продажи, а не на роль летописца.