Найти в Дзене
Навигатор по ИИ

Данные ради данных: главная ловушка руководителя

Мы живем в эпоху «цифрового оптимизма». Многим кажется, что стоит купить дорогую CRM, подключить продвинутую сквозную аналитику или внедрить ИИ для анализа звонков, как продажи вырастут сами собой. Так рождается самая опасная ловушка для руководителя — накопление данных без последующих действий. Представьте: РОП каждое утро открывает дашборд. Он видит, что средняя длительность звонка выросла на 12%, индекс удовлетворенности клиентов (CSI) стабилен, а менеджеры стали на 20% чаще использовать ключевое слово «выгода». Графики выглядят солидно, отчеты уходят генеральному директору, в отделе внедрена инновационная культура. Но есть одна проблема: выручка стоит на месте. Данные без управленческих решений — это просто цифровой шум. Если вы видите в отчете, что менеджер Иван проваливает этап «отработка возражений», но не проводите с ним личный разбор и не корректируете его скрипт, то сам факт наличия этого отчета бесполезен. Аналитика — это не диагноз, а инструмент для хирургического вмешатель
Оглавление

Мы живем в эпоху «цифрового оптимизма». Многим кажется, что стоит купить дорогую CRM, подключить продвинутую сквозную аналитику или внедрить ИИ для анализа звонков, как продажи вырастут сами собой.

Так рождается самая опасная ловушка для руководителя — накопление данных без последующих действий.

Красивые графики не продают

Представьте: РОП каждое утро открывает дашборд. Он видит, что средняя длительность звонка выросла на 12%, индекс удовлетворенности клиентов (CSI) стабилен, а менеджеры стали на 20% чаще использовать ключевое слово «выгода».

Графики выглядят солидно, отчеты уходят генеральному директору, в отделе внедрена инновационная культура. Но есть одна проблема: выручка стоит на месте. Данные без управленческих решений — это просто цифровой шум. Если вы видите в отчете, что менеджер Иван проваливает этап «отработка возражений», но не проводите с ним личный разбор и не корректируете его скрипт, то сам факт наличия этого отчета бесполезен.

Три признака того, что вы попали в ловушку:

  1. Отчеты ради отчетов. Вы тратите на изучение статистики больше времени, чем на общение с командой и клиентами.
  2. Отсутствие обратной связи. Данные показывают системную ошибку (например, все менеджеры забывают про допродажи), но регламенты и скрипты остаются прежними месяцами.
  3. Аналитика как «музей». Вы знаете о своих проблемах всё — где теряются лиды, почему уходят клиенты, — но эти знания никак не влияют на ежедневную работу отдела.

Как заставить данные работать на результат?

Аналитика — это не диагноз, а инструмент для хирургического вмешательства. Чтобы не попасть в ловушку «данных ради данных», используйте подход Insight-to-Action (Инсайт — Действие).

Например, используя МастерИИ. Анализ звонков, вы должны двигаться по цепочке:

  • Данные: Система подсветила, что после упоминания конкурента «Х» клиенты в 40% случаев прекращают диалог.
  • Инсайт: Наши менеджеры не знают, чем мы объективно лучше «Х», и теряются при сравнении.
  • Действие: Провести короткий воркшоп, составить сравнительную таблицу и внедрить в скрипт три четких аргумента-преимущества.
  • Проверка: Через неделю ИИ покажет, как изменилась конверсия в этих диалогах.
-2

Выход из ловушки

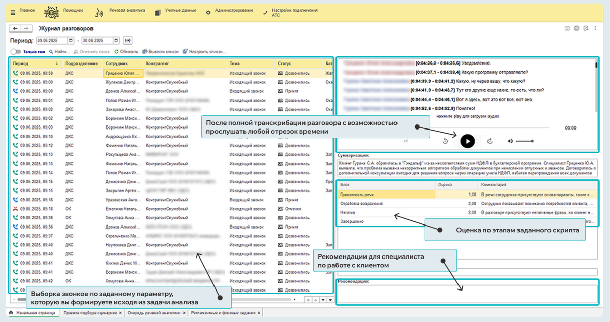
Главная ценность речевой аналитики не в том, что она «всё записывает и считает». Её ценность в экономии времени руководителя. Вместо того чтобы вручную искать иголку в стоге сена, вы сразу получаете список мест, где нужно «подкрутить гайки».

-3

Не собирайте цифры в архив. Используйте инструменты анализа звонков как ежедневный навигатор: увидели «пробку» в воронке продаж — сразу перестроили маршрут. Только тогда инвестиции в технологии превратятся в реальную прибыль на расчетном счету.

Сервис МастерИИ. Анализ звонков