Найти в Дзене
Навигатор по AI

Иллюзия «довольного клиента»: почему отчетам менеджеров нельзя верить на 100%

Типичная ситуация на планерке: руководитель спрашивает, как прошел звонок с важным лидом. Менеджер уверенно отвечает: «Отлично! Мы душевно поговорили, клиенту все понравилось, он взял паузу подумать». В CRM появляется статус «Теплый», в прогноз продаж закладывается ожидаемая выручка. Проходит неделя, две, месяц... А денег нет. Клиент просто перестал брать трубку. Почему так происходит? Менеджер соврал? Скорее всего, нет. Он стал жертвой субъективного восприятия, которое неизбежно возникает в ручных продажах. Человеческий мозг устроен так, что мы стремимся избегать негатива. Менеджер не фиксирует это как возражение, потому что явного «Нет» не прозвучало. Он искренне верит, что продажа почти в кармане. Руководитель, опираясь на эти слова, строит воздушные замки, а реальная причина отказа (например, неудобные условия доставки) так и остается тайной. Даже самый ответственный сотрудник не может запомнить 100% диалога. В отчет попадает только то, что менеджер посчитал важным. Нюансы интонаци
Оглавление

Типичная ситуация на планерке: руководитель спрашивает, как прошел звонок с важным лидом. Менеджер уверенно отвечает: «Отлично! Мы душевно поговорили, клиенту все понравилось, он взял паузу подумать».

В CRM появляется статус «Теплый», в прогноз продаж закладывается ожидаемая выручка. Проходит неделя, две, месяц... А денег нет. Клиент просто перестал брать трубку.

Почему так происходит? Менеджер соврал? Скорее всего, нет. Он стал жертвой субъективного восприятия, которое неизбежно возникает в ручных продажах.

Ловушка вежливости и избирательный слух

Человеческий мозг устроен так, что мы стремимся избегать негатива.

  • Когда клиент говорит вежливое: «Спасибо, мы подумаем», — менеджер слышит интерес.
  • На самом деле это могло быть завуалированное: «Мне не нравится цена, но я не хочу спорить».

Менеджер не фиксирует это как возражение, потому что явного «Нет» не прозвучало. Он искренне верит, что продажа почти в кармане. Руководитель, опираясь на эти слова, строит воздушные замки, а реальная причина отказа (например, неудобные условия доставки) так и остается тайной.

Эффект «испорченного телефона»

Даже самый ответственный сотрудник не может запомнить 100% диалога. В отчет попадает только то, что менеджер посчитал важным. Нюансы интонации, сомнения в голосе клиента, вопросы о конкурентах — все это часто отсеивается как «шум». Но именно в этом «шуме» кроется истина о сделке.

Как получить объективную картину?

Чтобы принимать управленческие решения, нужно убрать из уравнения эмоции и догадки. Вам нужны сухие факты.

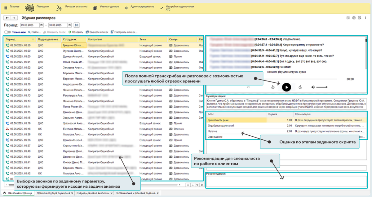
Именно эту задачу решает МастерИИ. Анализ звонков. Искусственный интеллект не устает, не пытается выгородить себя перед начальством и не путает вежливость с готовностью купить.

Сервис МастерИИ. Анализ звонков

Система анализирует не то, что менеджер подумал о звонке, а то, что реально было сказано:

  1. Считывает контекст: Распознает скрытые возражения и негатив, даже если клиент не кричал.
  2. Фиксирует факты: Была ли попытка закрытия сделки? Озвучены ли условия акции?
  3. Дает честную оценку: Показывает реальную температуру лида, а не ту, которую хочется видеть.
-2
Доверяйте своей команде, но проверяйте факты. Переход от интуитивных прогнозов к аналитике на основе данных — это единственный способ снять розовые очки и увидеть реальный потенциал вашего отдела продаж.