Найти в Дзене
Навигатор по ИИ

Где теряются деньги: как найти «убийц» продаж в диалогах

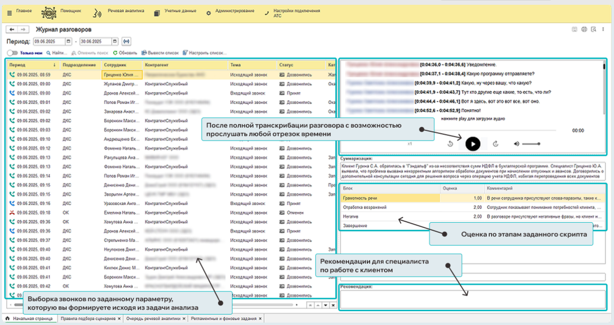
Ситуация, знакомая многим РОПам и собственникам: маркетинг работает, лиды поступают, телефоны в отделе продаж не умолкают. Но когда дело доходит до закрытия месяца, цифры не сходятся с ожиданиями. На вопрос «почему сорвалась сделка?» менеджеры обычно отвечают стандартно: «Клиент думает», «Ему дорого», «Ушел сравнивать». Руководитель кивает, слушает пару выборочных звонков (где всё вроде бы неплохо) и успокаивается. Но правда в том, что деньги теряются не потому, что «клиент такой», а из-за конкретных моментов в диалоге, которые остаются незамеченными. Если проанализировать сотни часов разговоров, можно выделить паттерны, которые гарантированно снижают вероятность покупки. Человек не всегда замечает их в потоке, но алгоритмы видят всё: Главная проблема в том, что «убийцы продаж» прячутся в массе обычных звонков. Руководитель физически может прослушать 3–5% от всего объема переговоров. Это значит, что 95% ошибок, из-за которых компания теряет выручку, остаются в «слепой зоне». Вы слышите
Оглавление

Ситуация, знакомая многим РОПам и собственникам: маркетинг работает, лиды поступают, телефоны в отделе продаж не умолкают. Но когда дело доходит до закрытия месяца, цифры не сходятся с ожиданиями.

На вопрос «почему сорвалась сделка?» менеджеры обычно отвечают стандартно: «Клиент думает», «Ему дорого», «Ушел сравнивать». Руководитель кивает, слушает пару выборочных звонков (где всё вроде бы неплохо) и успокаивается.

Но правда в том, что деньги теряются не потому, что «клиент такой», а из-за конкретных моментов в диалоге, которые остаются незамеченными.

Невидимые «убийцы» конверсии

Если проанализировать сотни часов разговоров, можно выделить паттерны, которые гарантированно снижают вероятность покупки. Человек не всегда замечает их в потоке, но алгоритмы видят всё:

  1. «Мертвые» паузы. Менеджер молчит 10–15 секунд, пока ищет информацию в базе. В этот момент клиент чувствует неуверенность и непрофессионализм компании. Интерес падает.
  2. Перебивание. Система фиксирует, когда менеджер и клиент говорят одновременно. Если сотрудник не дает договорить о боли клиента, пытаясь вставить скрипт, эмпатия рушится.
  3. Игнорирование стоп-слов. Клиент говорит «дорого» или «нет времени», а менеджер просто пропускает это мимо ушей, не отрабатывая возражение, а продолжая презентацию.
  4. Отсутствие попытки сделки. Звонок заканчивается фразой «Ну вы подумайте», вместо назначения следующего шага.

Почему ручной контроль не спасает

Главная проблема в том, что «убийцы продаж» прячутся в массе обычных звонков. Руководитель физически может прослушать 3–5% от всего объема переговоров. Это значит, что 95% ошибок, из-за которых компания теряет выручку, остаются в «слепой зоне». Вы слышите только лучшие звонки, которые менеджеры сами хотят вам показать, или те, где клиент уже устроил скандал.

-2

Как включить свет в темной комнате

Чтобы перестать гадать на кофейной гуще, процесс контроля нужно переводить на язык цифр. Современные технологии позволяют автоматически транскрибировать 100% звонков и подсвечивать проблемные зоны без участия человека.

Именно так работает анализ звонков с помощью ИИ: система не просто записывает звук, она находит те самые паузы, перебивания и несоблюдение скриптов.

Сервис МастерИИ. Анализ звонков

Вместо того чтобы тратить часы на прослушивание тишины, вы получаете готовый отчет:

  • «Менеджер Иван перебивает клиентов в 20% случаев».
  • «На этапе презентации цены отваливается 30% лидов».
Это превращает управление продажами из интуитивного процесса в точную науку. Вы устраняете конкретных «убийц» в диалогах — и выручка начинает расти естественным образом.