Найти в Дзене
Навигатор по AI

CRM-саботаж: Почему ваша база данных «молчит» о реальных продажах (и как заставить её говорить)

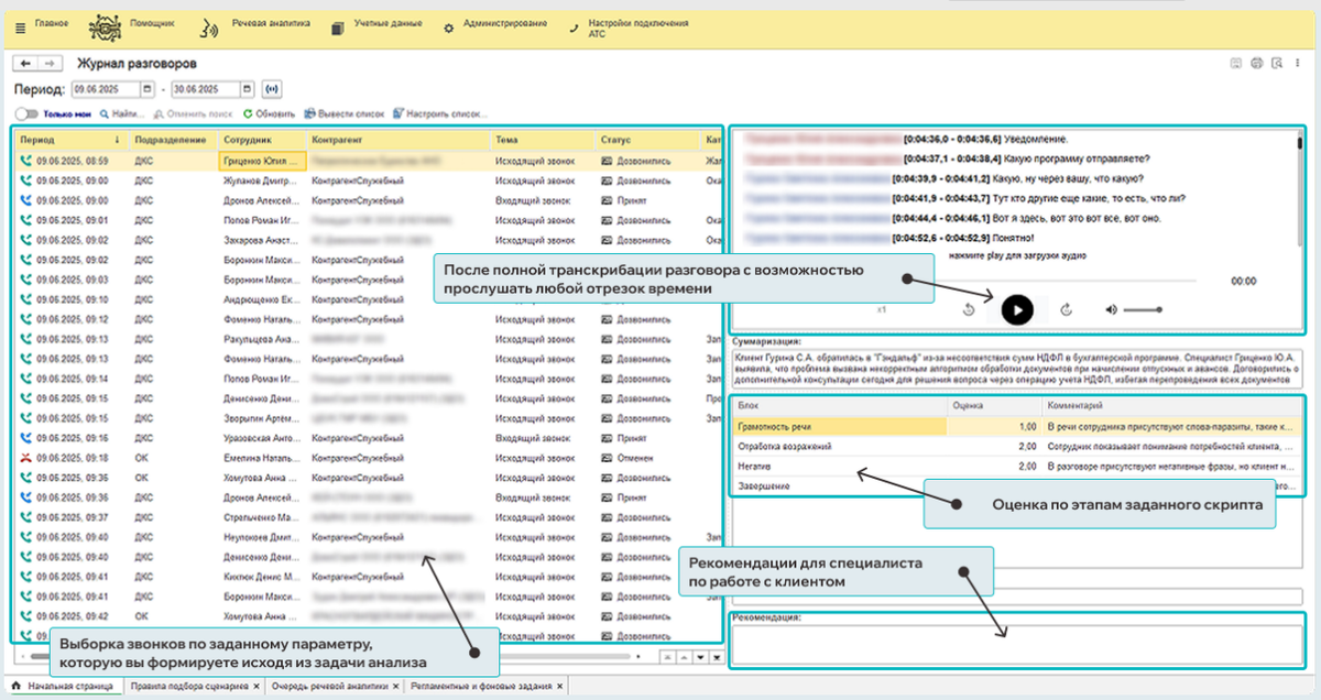
Многие собственники воспринимают CRM как «золотой стандарт» контроля. Но на практике система часто превращается в декорацию: менеджеры имитируют бурную деятельность, а реальные причины провалов остаются в их головах или в личных мессензорах. Как понять, что ваша CRM вам врет? Есть три классических признака. Чтобы отчеты в 1С стали честными, данные в них должен вносить беспристрастный алгоритм, а не уставший сотрудник. Именно для этого создано решение МастерИИ. Анализ звонков. Это интеллектуальный слой над вашей учетной системой, который делает работу отдела продаж прозрачной на 100%. Что меняется после подключения «МастерИИ»: Когда голос клиента превращается в структурированные данные, CRM перестает быть «кладбищем анкет» и становится мощным двигателем продаж. Вы начинаете управлять не «ощущениями» менеджеров, а реальными диалогами. Готовы увидеть, что на самом деле происходит в ваших звонках? Посмотрите, как работает система в реальном интерфейсе:
👉 Узнать больше о МастерИИ. Анализ з
Оглавление

Многие собственники воспринимают CRM как «золотой стандарт» контроля. Но на практике система часто превращается в декорацию: менеджеры имитируют бурную деятельность, а реальные причины провалов остаются в их головах или в личных мессензорах.

Как понять, что ваша CRM вам врет? Есть три классических признака.

3 маркера того, что вы теряете контроль

  1. «Оптимистичный туман» в комментариях. В карточках висят статусы «Клиент думает» или «Контакт налажен», но сделки не двигаются неделями. В реальности за этим часто скрывается жесткий отказ, который менеджер побоялся внести в отчет.
  2. Сделки-прыгуны. Сделка внезапно оказывается на этапе «Счет», минуя презентацию и отработку возражений. Это значит, что процесс идет стихийно, и вы не можете его масштабировать.
  3. Скрипты-призраки. РОП уверяет, что стандарты соблюдаются, но конверсия падает. Менеджеры просто знают, какой звонок вы прослушаете, и «играют роль» только в нем.

Решение: Дайте вашей CRM «уши»

Чтобы отчеты в 1С стали честными, данные в них должен вносить беспристрастный алгоритм, а не уставший сотрудник. Именно для этого создано решение МастерИИ. Анализ звонков.

Это интеллектуальный слой над вашей учетной системой, который делает работу отдела продаж прозрачной на 100%.

Что меняется после подключения «МастерИИ»:

  • Автозаполнение CRM: Система сама транскрибирует каждый разговор и сохраняет его в карточку клиента. Больше никаких «забыл записать» — вся история переговоров доступна по одному клику.
  • Беспристрастный контроль: ИИ анализирует 100% звонков по заданным чек-листам. Вы сразу видите, кто на самом деле отрабатывает возражения, а кто просто «отбывает номер».
  • Детектор проблем: Система автоматически помечает звонки с негативом или упоминанием конкурентов. Вы узнаете о риске потери клиента мгновенно, а не из отчета в конце месяца.
  • Поиск по смыслам: Хотите узнать, что клиенты говорят о вашей новой акции? Просто введите ключевое слово в поиске по всей базе звонков в 1С.
-2

Результат: Управление на основе фактов

Когда голос клиента превращается в структурированные данные, CRM перестает быть «кладбищем анкет» и становится мощным двигателем продаж. Вы начинаете управлять не «ощущениями» менеджеров, а реальными диалогами.

Сервис МастерИИ. Анализ звонков

Готовы увидеть, что на самом деле происходит в ваших звонках? Посмотрите, как работает система в реальном интерфейсе:
👉
Узнать больше о МастерИИ. Анализ звонков