Найти в Дзене
Dungeon book

Dungeon book - а в чем собственно суть

Всем привет! В этом посте хотелось бы поговорить про основные фичи, которые уже есть в приложении. Сперва, жестко и быстро, как удар серпом по яйцам И чем же мы выделяемся? А тем, что мы создаем единую платформу для НРИ: Редактор систем\Листы персонажей\Редактор миров\Виртуальные столы - всё это будет в нашем приложении,а что-то уже есть. Мы изначально закладывали это как большой инструмент и помощник для мастеров и игроков, как в офлайн формате так и в онлайн, как для лицензионных систем, так и для собственных.
У нас уже есть готовый редактор систем и листы персонажей, которые строятся по этим самым системам. А теперь накинем вам чуть скриншотов с описанием того, что происходит. Редактор формул, с помощью этого редактора, вы можете вертеть математикой на своём большом мече с огромным ****** В этом редакторе формул, вы можете создать какую угодно формула для вашего поля. Это пример расчёта хитов персонажа с ссылками на формулу поля «телосложения» и значение поля «уровень». При изменен

Всем привет! В этом посте хотелось бы поговорить про основные фичи, которые уже есть в приложении.

Сперва, жестко и быстро, как удар серпом по яйцам

  1. Мы - разработчики из России, а если быть чуть точнее, из Сибири, и ориентир у нас на ру сообщество.
  2. Мы ноунеймы, и для нас важен каждый пользователь. Всю обратную связь, мы обрабатываем и стараемся исправить баги или добавить функционал в кратчайшие сроки (если, конечно, речь не о постройке космического корабля - его придётся подождать пару месяцев).
  3. Активно развиваемся: каждую неделю выходят обновления, а то и по несколько штук в день. Каждое обновление несет в себе новый функционал или доработку существующего.
  4. Сами играем и водим игры, так что понимаем, что и для кого делаем.
  5. Мы дурные и ставим перед собой цель обойти всех, кто есть на рынке приложений для НРИ. Мы знаем про таких мастодонтов как, Roll20 и Foundry VTT, но они ориентированы на лицензионный продукт и онлайн-игры. Также мы знаем про крутых ребят из Long Story Short - они сделали очень крутые листы персонажей, но эти листы применимы только к D&D.

И чем же мы выделяемся?

А тем, что мы создаем единую платформу для НРИ: Редактор систем\Листы персонажей\Редактор миров\Виртуальные столы - всё это будет в нашем приложении,а что-то уже есть. Мы изначально закладывали это как большой инструмент и помощник для мастеров и игроков, как в офлайн формате так и в онлайн, как для лицензионных систем, так и для собственных.

У нас уже есть готовый редактор систем и листы персонажей, которые строятся по этим самым системам.

А теперь накинем вам чуть скриншотов с описанием того, что происходит.

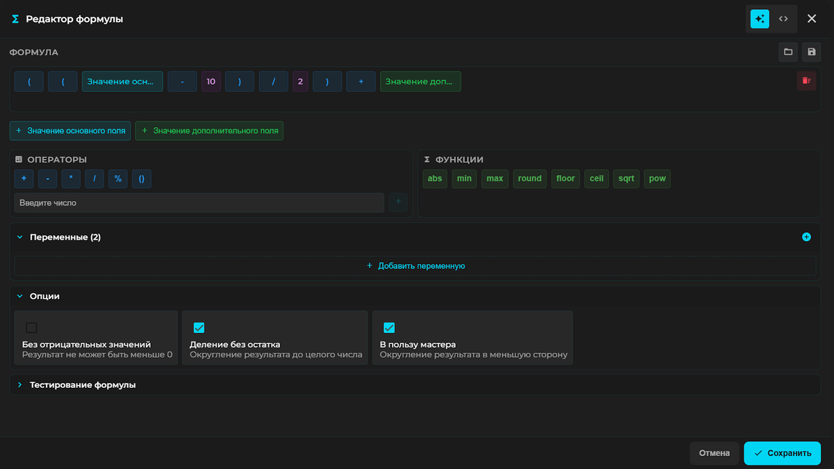
Редактор формул, с помощью этого редактора, вы можете вертеть математикой на своём большом мече с огромным ******

-2

В этом редакторе формул, вы можете создать какую угодно формула для вашего поля. Это пример расчёта хитов персонажа с ссылками на формулу поля «телосложения» и значение поля «уровень».

-3

При изменении значений в полях, формула сама всё посчитает и выведет результат под полем.

-4

Редактор формул - это ещё не всё. У нас также есть элементы списка, и у них тоже есть формулы. Ещё больше формул богу формул! Вот тут, например, простые черты, которые добавляют +1 к своему стату

-5

А вот и сам редактор формул элементов, тут достаточно простой пример, давайте посмотрим, что-нибудь посерьёзнее.

-6

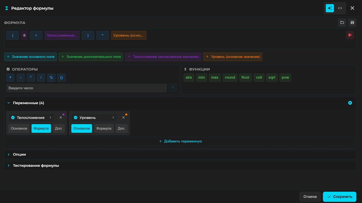
В нашей игровой системы есть черта, которая полностью меняет формулу расчёта хп персонажа, и редактор формул позволяет такое провернуть.

-7

А вот и сама формула этого элемента.

Это лишь небольшие примеры того, что можно сделать в нашем приложении. Вы можете сами попробовать собрать свою систему и заполнить её своими данными. Весь функционал приложения доступен бесплатно, чтобы просто посмотреть и потыкать, даже не надо регистрироваться.

Если вы не нашли то, что требуется именно вам для создания системы своей мечты, вы можете написать нам в наш телеграмм канал или через форму обратной связи.

ТГ: t.me/DungeonBook

Приложение: dungeon-book.ru