Добавить в корзинуПозвонить
Найти в Дзене

Veai 5.1: пользовательские сценарии и поддержка WebStorm

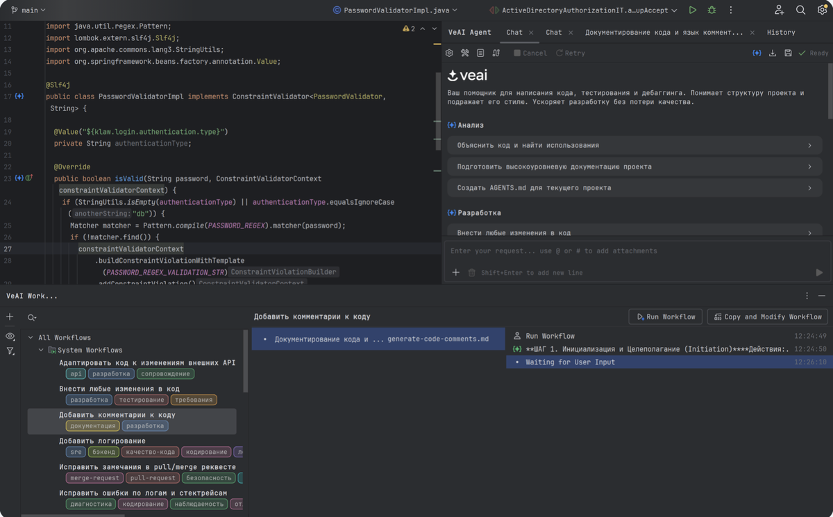
В Veai 5.1 обновлён интерфейс агента: типовые пользовательские сценарии доступны прямо из окна нового чата. Решение типовых задач разработчика и тестировщика Мы обновили интерфейс и сделали его более ориентированным на задачи разработчиков и тестировщиков. Когда вы откроете новый чат, вы увидите список типовых задач, которые помогает решать Veai. Если нажать на название сценария, откроется окно всех сценариев. Его также можно открыть в любой момент, нажав на иконку Workflows сверху агентского чата. Слева в окне всех сценариев вы увидите стандартные и созданные вами сценарии с их тегами. Нажав на фильтр слева вы можете выбрать сценарии по нужным тегам. Также в верхней части панели вы можете отфильтровать сценарии по названию. Чтобы запустить сценарий, нажмите на кнопку запуска в правой части панели. Чтобы создать свою копию сценария и внести в неё правки под свои нужды, нажмите на кнопку Copy and Modify Workflow в правой части панели. Подробнее про Workflows вы можете узнать в докуме
Оглавление
В Veai 5.1 обновлён интерфейс агента: типовые пользовательские сценарии доступны прямо из окна нового чата.
В Veai 5.1 обновлён интерфейс агента: типовые пользовательские сценарии доступны прямо из окна нового чата.

Решение типовых задач разработчика и тестировщика

-2

  • Мы обновили интерфейс и сделали его более ориентированным на задачи разработчиков и тестировщиков.
  • Когда вы откроете новый чат, вы увидите список типовых задач, которые помогает решать Veai.
  • Если нажать на название сценария, откроется окно всех сценариев. Его также можно открыть в любой момент, нажав на иконку Workflows сверху агентского чата.
  • Слева в окне всех сценариев вы увидите стандартные и созданные вами сценарии с их тегами. Нажав на фильтр слева вы можете выбрать сценарии по нужным тегам. Также в верхней части панели вы можете отфильтровать сценарии по названию.
  • Чтобы запустить сценарий, нажмите на кнопку запуска в правой части панели.
  • Чтобы создать свою копию сценария и внести в неё правки под свои нужды, нажмите на кнопку Copy and Modify Workflow в правой части панели.
Подробнее про Workflows вы можете узнать в документации здесь.

Поддержка WebStorm

Возможности AI-агента теперь доступны в WebStorm. Разработка и тестирование приложений на TypeScript стали удобней и быстрее с Veai.