Добавить в корзинуПозвонить
Найти в Дзене

Как настроить самую быструю загрузку данных ЕНС

В программе "1С:Бухгалтерия 8" начиная с версии 3.0.164 добавлена возможность получать данные по единому налоговому счету с сервера 1С. Такая загрузка выполняется значительно быстрее! На титульном листе в поле Признак документа следует указать цифру 1 (предоставление согласия). В поле Признак предоставления сведений – цифру 2 (представление сведений иному лицу). В поле, предназначенном для обозначения периода, за который предоставляются сведения, следует указать конкретные годы начиная с 2022 года. Если окончание периода не указано, согласие распространяется на все отчетные периоды. Затем следует указать срок действия согласия. При этом дата начала срока действия согласия не может быть ранее даты представления согласия. Если дата окончания не установлена, согласие считается бессрочным. Раздел Коды сведений заполнять не нужно, поскольку он предназначен для случаев признания сведений общедоступными. В разделе Коды сведений для предоставления иному лицу следует указать ООО "Научно- произ

В программе "1С:Бухгалтерия 8" начиная с версии 3.0.164 добавлена возможность получать данные по единому налоговому счету с сервера 1С.

Такая загрузка выполняется значительно быстрее!



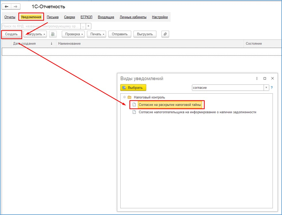
Чтобы воспользоваться этой возможностью, отправьте в ФНС согласие на раскрытие налоговой тайны (Форма по КНД 1110058).
Чтобы воспользоваться этой возможностью, отправьте в ФНС согласие на раскрытие налоговой тайны (Форма по КНД 1110058).

На титульном листе в поле Признак документа следует указать цифру 1 (предоставление согласия). В поле Признак предоставления сведений – цифру 2 (представление сведений иному лицу). В поле, предназначенном для обозначения периода, за который предоставляются сведения, следует указать конкретные годы начиная с 2022 года. Если окончание периода не указано, согласие распространяется на все отчетные периоды.

Затем следует указать срок действия согласия. При этом дата начала срока действия согласия не может быть ранее даты представления согласия. Если дата окончания не установлена, согласие считается бессрочным.

-3
-4

Раздел Коды сведений заполнять не нужно, поскольку он предназначен для случаев признания сведений общедоступными.

-5

В разделе Коды сведений для предоставления иному лицу следует указать ООО "Научно- производственный центр "1С" (ИНН 7729510210), а также сведения, в отношении которых дается согласие. Для информации о состоянии единого налогового счета налогоплательщика по данным ФНС, передаваемой через API, достаточно указать код комплекта сведений "21001".

Если согласие создается из ЛК ФНС, то все указанные значения подставляются автоматом. Когда согласие будет активировано на стороне ФНС, выполните настройку получения данных.

-6

Обратите внимание, после отправки согласия в ФНС может потребоваться до 10 рабочих дней на его активацию.

Еще больше полезной информации и видео на наших страницах, подписывайтесь: