Добавить в корзинуПозвонить
Найти в Дзене

Диагностика живых систем. Введение.

Когда я только начинал внедрять инструменты управления в компаниях клиентов, казалось, что всё сводится к стандартному набору: KPI, адаптация, планёрки, регламенты. Люди обращались с типовыми запросами: «Сделайте нам систему адаптации, у нас большая текучка» «Внедрите контроль качества, у нас хромает сервис» «Нам нужно обучение персонала, менеджеры не продают» «Разработайте технологию закупок, товар на складах заморожен» Погружался. Делал. Внедрял. Но чувствовал: что-то не так. Инструменты формально внедрялись, но не приживались. Команды продолжали буксовать. Владельцы оставались в ручном управлении. Я как, врач видел, что лечу симптомы и чувствовал, что болезнь глубже. Со временем начал замечать то, что компания — это не только цифры, схемы и регламенты. Это еще и воля, тон, энергия его сотрудников! Это живая система, состоящая из живых систем, которые ежедневно взаимодействуют для чего-то!? Компания представилась мне живым существом, заблудившимся и уставшим. Что если бизнес -
Оглавление

🧭 От боли к системе

Нурулла Джаруллаев эксперт по управлению живых систем
Нурулла Джаруллаев эксперт по управлению живых систем

Когда я только начинал внедрять инструменты управления в компаниях клиентов, казалось, что всё сводится к стандартному набору: KPI, адаптация, планёрки, регламенты.

Люди обращались с типовыми запросами:

«Сделайте нам систему адаптации, у нас большая текучка»

«Внедрите контроль качества, у нас хромает сервис»

«Нам нужно обучение персонала, менеджеры не продают»

«Разработайте технологию закупок, товар на складах заморожен»

Погружался. Делал. Внедрял. Но чувствовал: что-то не так.

Инструменты формально внедрялись, но не приживались. Команды продолжали буксовать. Владельцы оставались в ручном управлении.

Я как, врач видел, что лечу симптомы и чувствовал, что болезнь глубже. Со временем начал замечать то, что компания — это не только цифры, схемы и регламенты. Это еще и воля, тон, энергия его сотрудников! Это живая система, состоящая из живых систем, которые ежедневно взаимодействуют для чего-то!? Компания представилась мне живым существом, заблудившимся и уставшим.

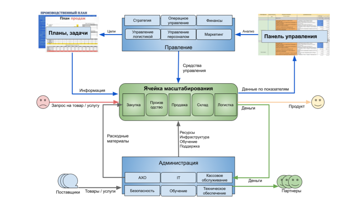
bizark.ru - Схема модели управления бизнесом с выделенной ячейкой масштабирования. Все управленческие инструменты, регламенты и показатели по всем возможным отделам и структурам бизнеса - это всего лишь Axis (стержень, структура).
bizark.ru - Схема модели управления бизнесом с выделенной ячейкой масштабирования. Все управленческие инструменты, регламенты и показатели по всем возможным отделам и структурам бизнеса - это всего лишь Axis (стержень, структура).
Что если бизнес - это живая система, а не набор управленческих инструментов, автоматизированных регламентов, организующих схем и показателей?

🕸️ Поворотный момент: архитектура как микроскоп, но без души

Желание докопаться до сути привело меня в бизнес-архитектуру.

Я изучал взаимосвязи всего: целей, ролей, процессов, метрик, стратегий. Это был космос:

  • Где каждая цифра влияет на другую
  • Где стратегия перевязана с операционкой
  • Где проекты не живут отдельно, а подчинены общей структуре

Но чем глубже я погружался, тем отчетливее чувствовал, что теряется ощущение живой системы. Да компания работает слаженно как машина и генерит прибыль, но какой ценой?

Архитектура без чистых намерений — это труп. Система без смысла — это просто механизм, обслуживающий чью-то личную выгоду.

Так устроена большая часть корпоративных систем: KPI ради прибыли, процессы ради отчётности, люди ради функций.

Мне это было неприятно и профессионально, и духовно.

Что если бизнес - это живая система?
Пример бизнес архитектуры в нотации TOGAF
Пример бизнес архитектуры в нотации TOGAF

🧬 Новое понимание: человек → команда → организация

Я начал видеть, что каждая организация состоит из систем команд. А команды — из систем личностей. И каждая личность — это тоже система: убеждения, воля, цели.

Мы не можем строить эффективные команды, не понимая внутреннюю систему человека.
Мы не можем строить устойчивую организацию, не выстроив взаимодействие Команд.

Именно отсюда родилось понимание, которое и легло в основу методики:

Бизнес — это живой организм.

А для жизнедеятельности стабильно и без потерь, организму требуется не только автоматизированная структура и регламенты, но ещё понимание/осознание смысла своего существования и энергия/тонус на ведение деятельности.

И измеряться эффективность должна не по результату, но по причинам, которые облегчают получение желаемого.

Я определяю и выделяю три ключевые причины, которые позволяют живым системам достигать выдающихся результатов без значительных потерь:

  1. Архитектура (Axis),
  2. Тонус (Tonus)
  3. Смысл (Via).
Формула живой системы ViTA = Via × Tonus × Axis - bizark.ru
Формула живой системы ViTA = Via × Tonus × Axis - bizark.ru

Оценка эффективности только по результатам - это опаздывающий показатель. После того как мы получили результат, мы можем лишь признать факт и постараться высосать максимум через анализ истории, извлечение уроков и внесение изменений в текущие процессы.

Что если мы начнем оценивать текущую эффективность системы через ключевые причины ведущие к успеху? Мы получим опережающий показатель, который поможет своевременно и точечно предпринять активности (создать новые причины) до того как система выдаст целевой результат!

Так зародилась «Математика живых систем», а затем и “Методика диагностики и развития живых систем” - чтобы влиять на причины и не жаловаться на результаты.

Диагностика команды/организации - Пройти организационную диагностику и получить план пробуждения системы.

⚙️ Формула эффективности живой системы

Графическая формула живой системы ViTA = Via × Tonus × Axis - bizark.ru
Графическая формула живой системы ViTA = Via × Tonus × Axis - bizark.ru

ViTA = Via × Tonus × Axis

1️⃣ VIA — смысл, направление, ориентация

Это ядро любой живой системы. VIA отвечает на вопрос: зачем всё это?

Без смысла любая активность превращается в суету.

На практике это значит, что:

  • живой системе ясна цель и намерения;
  • понятны критерии успеха;
  • действия связаны с ценностями и пользой.

Если VIA слаба — система теряет ориентиры, буксует, действует “по привычке”, а не по осознанному выбору.

2️⃣ TONUS — сила, энергия, ресурсы

Это всё, что даёт системе возможность действовать. Tonus — не просто “мотивация”, а ресурсное состояние: энергия, компетенции, финансы, время, дисциплина, внимание, здоровье, связи, репутация.

На практике:

  • люди не выгорели, а способны к действию;
  • ресурсов достаточно (знания, навыки, оборудование, технологии ...);
  • понятно “что пополняет ресурсы” и “что их выжигает”.

Если TONUS истощён — система слабеет, буксует, начинает выживать, а не развиваться.

3️⃣ AXIS — структура, архитектура, порядок

Это каркас системы, её опорно-двигательный аппарат. AXIS отвечает за то, насколько система устойчива и согласована внутри.

На практике:

  • понятны роли и зоны ответственности;
  • процессы повторяемы и прозрачны;
  • решения принимаются по логике, а не по настроению;
  • ошибки быстро выявляются и исправляются.

Если AXIS нарушен — система тратит силы на хаос, теряет управляемость и эффективность.

Диагностика человека/личности - Пройди диагностику и получи свой персональный план пробуждения.

Диагностика команды/организации - Пройти организационную диагностику и получить план пробуждения системы.

ViTA — жизнь системы

Когда смысл (VIA) ясен, ресурсы (TONUS) в тонусе, а структура (AXIS) стабильна, система становится живой — она даёт устойчивые результаты, при этом остаётся гибкой, разумной и деятельной.

ViTA — это не теория.

Это способ держать баланс между смыслом, силой и структурой, чтобы жить и работать с результатом, без хаоса и выгорания.

bizark.ru - ViTA — это не теория. Это способ держать баланс между смыслом, силой и структурой,  чтобы жить и работать с результатом, без хаоса и выгорания.
bizark.ru - ViTA — это не теория. Это способ держать баланс между смыслом, силой и структурой, чтобы жить и работать с результатом, без хаоса и выгорания.

Начни влиять на причины — и радуйся результатам.

Пройди диагностику и получи свой персональный план пробуждения.

Пройди организационную диагностику и получить план пробуждения системы.

Если есть своё мнение - жду его в комментариях! Ищу живые системы, готовые развиваться и расти.

Результат — тень причин. Ваш спутник и свидетель, Нурулла Джаруллаев