Добавить в корзинуПозвонить
Найти в Дзене
Фэшн Патрон

Колдую над "золотой выкройкой

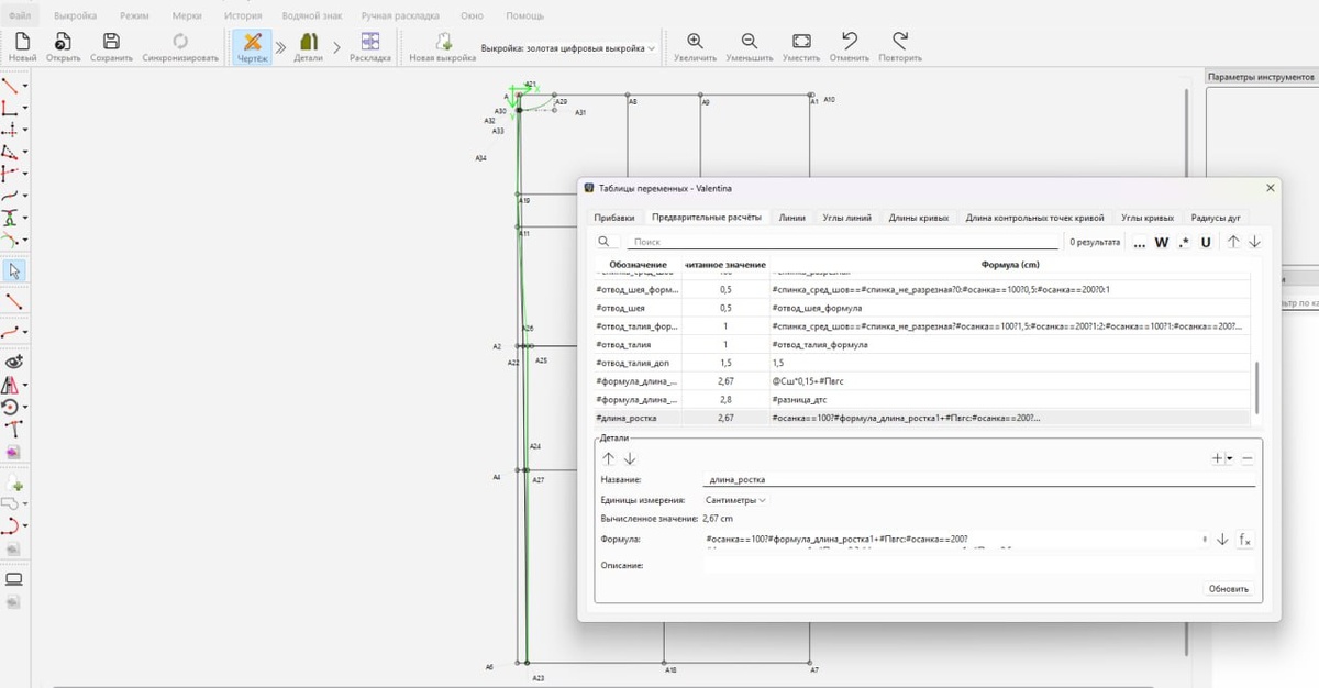
Колдую над "золотой выкройкой". Записываю новый урок курса, в котором буду рассказывать как начертить росток. Кажется лёгкая тема, а наболтала на полчаса.. О чем столько рассказывала? О том как создать формулу длины горловины спинки в зависимости от осанки... А вы знали что можно откорректировать росток по типу осанки?

Колдую над "золотой выкройкой". Записываю новый урок курса, в котором буду рассказывать как начертить росток. Кажется лёгкая тема, а наболтала на полчаса.. О чем столько рассказывала? О том как создать формулу длины горловины спинки в зависимости от осанки... А вы знали что можно откорректировать росток по типу осанки?

Шитье
5926 интересуются