Добавить в корзинуПозвонить
Найти в Дзене
Уральский БУХгалтер

@АрхивБазы

@АрхивБазы Как создать архив базы 1С Наши клиенты и их бухгалтеры часто отправляют нам базы на экспресс-аудит, и когда это первый раз всегда один вопрос: "Как сделать архив базы?" 🔐 Требования У пользователя должны быть права «Администратор». Во время создания резервной копии все сеансы других пользователей будут заблокированы до завершения процесса. 📌 Пошаговая инструкция Шаг 1. Перейдите в раздел «Администрирование – Обслуживание» В главном меню программы выберите: Администрирование → Обслуживание Откроется окно с блоками настроек обслуживания базы. Шаг 2. Раскройте блок «Резервное копирование и восстановление» Найдите и откройте блок: Резервное копирование и восстановление Шаг 3. Выберите место хранения резервной копии В поле «Хранение резервных копий» укажите, где сохранить архив: На локальном компьютере (по умолчанию) В облаке Фирмы 1С (если подключена облачная подписка) 💡 Для большинства пользователей актуален первый вариант — локальное хранение. Шаг 4. Запустите создание рез

@АрхивБазы

Как создать архив базы 1С

Наши клиенты и их бухгалтеры часто отправляют нам базы на экспресс-аудит, и когда это первый раз всегда один вопрос: "Как сделать архив базы?"

🔐 Требования

У пользователя должны быть права «Администратор».

Во время создания резервной копии все сеансы других пользователей будут заблокированы до завершения процесса.

📌 Пошаговая инструкция

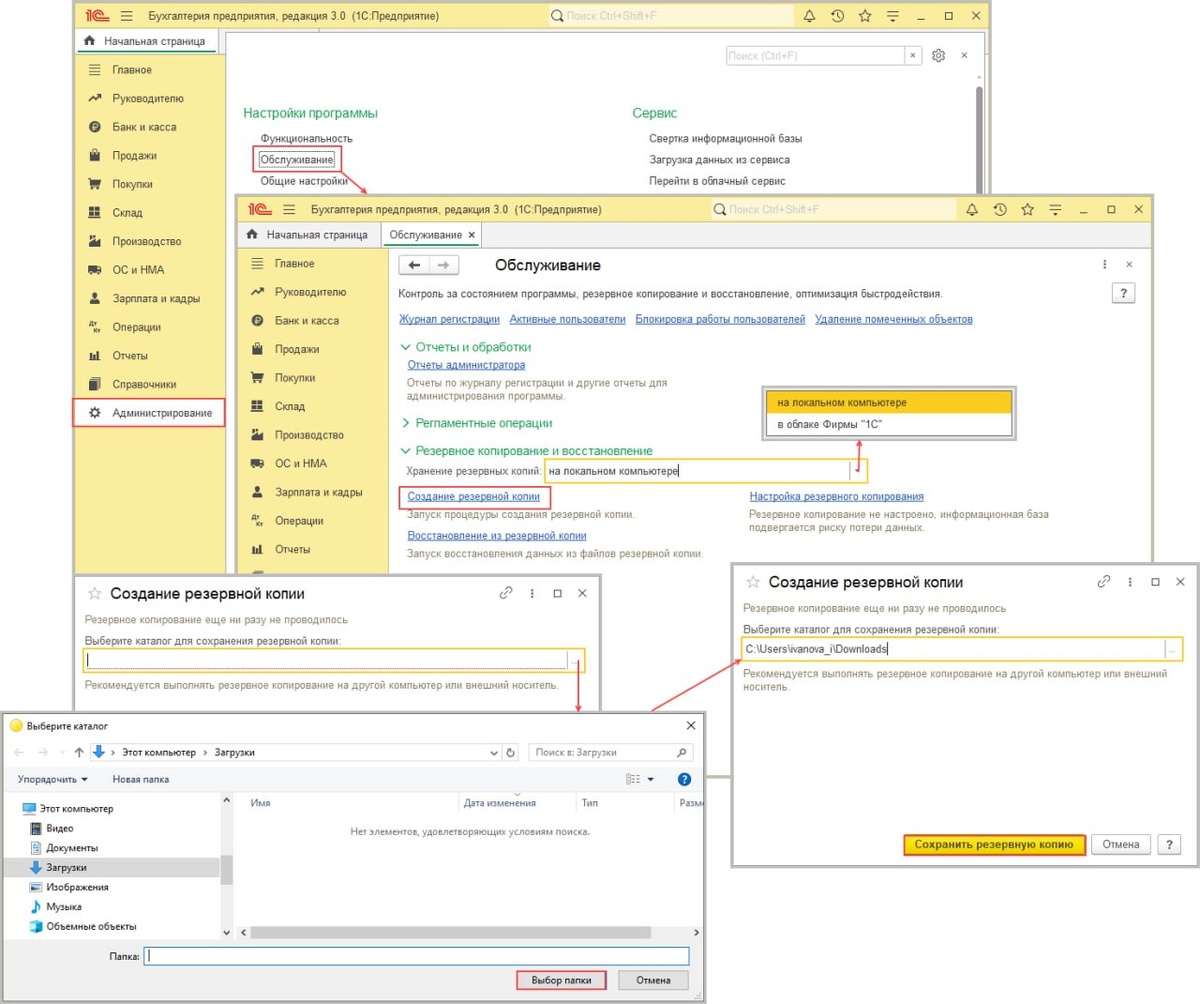
Шаг 1. Перейдите в раздел «Администрирование – Обслуживание»

В главном меню программы выберите:

Администрирование → Обслуживание

Откроется окно с блоками настроек обслуживания базы.

Шаг 2. Раскройте блок «Резервное копирование и восстановление»

Найдите и откройте блок:

Резервное копирование и восстановление

Шаг 3. Выберите место хранения резервной копии

В поле «Хранение резервных копий» укажите, где сохранить архив:

На локальном компьютере (по умолчанию)

В облаке Фирмы 1С (если подключена облачная подписка)

💡 Для большинства пользователей актуален первый вариант — локальное хранение.

Шаг 4. Запустите создание резервной копии

Нажмите на ссылку:

Создание резервной копии

Шаг 5. Укажите папку для сохранения архива

В открывшемся диалоговом окне:

Выберите каталог на диске или подключите внешний носитель (флешку, сетевой диск и т.п.).

Нажмите кнопку:

Сохранить резервную копию

📁 Имя файла будет сформировано автоматически в формате:

ИмяБазы_ГГГГММДД_ЧЧММСС.zip

Пример: MyCompany_20251023_152030.zip

Шаг 6. Дождитесь завершения процесса

Начнётся процесс архивирования. На экране появится индикатор выполнения (см. рис. 2 в источнике).

⏳ Это может занять от нескольких секунд до нескольких минут — зависит от размера базы.

Шаг 7. Подтвердите успешное завершение

После завершения появится сообщение:

Резервная копия успешно создана.

Нажмите:

Закрыть

Шаг 8. Проверьте наличие файла архива

Перейдите в указанную вами папку и убедитесь, что файл .zip создан и имеет ожидаемый размер.

🔍 Пример пути: D:\Backups\MyCompany_20251023_152030.zip

-2
-3