Найти в Дзене
Факториал удачи

Про шкуру неубитого медведя (а-ля Газпром)

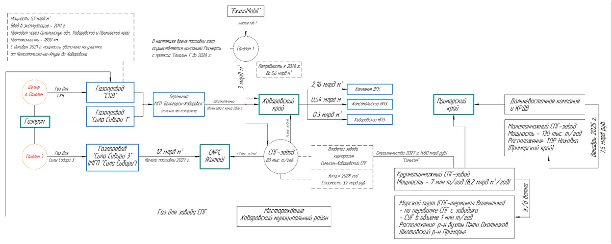
Ещё раз пробежался по своей заметке про цены на газ. У Газпрома по итогам 2024 года чистая прибыль 1,2 трлн руб. это
эквивалентно дивиденду в 30 руб., который не выплатили. При этом стоит учесть, что в настоящее время государства доит Газпром через НДПИ. Если его пересчитать на акционерный капитал, где 51% принадлежит государству, то получается, что оно забрало себе дивиденд в 100 руб. на акцию. При этом с другими не делится! По итогам 2023-2024 гг китайцы платят за газ Газпрому не менее 400 долл/тыс. м3. С таким ценников в 2027 году доппоставки в Китай в размере 12 млрд куб. м газа дадут компании примерно 0,4 трлн руб., а "Сила Сибири 2" (50 млрд куб. м), если успеют достроить к 2030 году, как декларируют, даёт примерно ещё 2 трлн руб. выручки + плюс СПГ в Усть-Луге. Таким образом к 2030 году возможный дивиденд, если будут платит, уже
маячит на уровне 100 руб. Текущая цена акций Газпрома в среднем 120
руб. Если прогноз сбудется, то через 5-7 лет, при текущей цене акции - это буд

Ещё раз пробежался по своей заметке про цены на газ.

У Газпрома по итогам 2024 года чистая прибыль 1,2 трлн руб. это
эквивалентно дивиденду в 30 руб., который не выплатили.

При этом стоит учесть, что в настоящее время государства доит Газпром через НДПИ. Если его пересчитать на акционерный капитал, где 51% принадлежит государству, то получается, что оно забрало себе дивиденд в 100 руб. на акцию. При этом с другими не делится!

-2

По итогам 2023-2024 гг китайцы платят за газ Газпрому не менее 400 долл/тыс. м3.

С таким ценников в 2027 году доппоставки в Китай в размере 12 млрд куб. м газа дадут компании примерно 0,4 трлн руб., а "Сила Сибири 2" (50 млрд куб. м), если успеют достроить к 2030 году, как декларируют, даёт примерно ещё 2 трлн руб. выручки + плюс СПГ в Усть-Луге.

Таким образом к 2030 году возможный дивиденд, если будут платит, уже
маячит на уровне 100 руб. Текущая цена акций Газпрома в среднем 120
руб.

Если прогноз сбудется, то через 5-7 лет, при текущей цене акции - это будет бомба для всего нашего "скромного" фондового рынка! Только не каждый сможет тихо просидеть на заборе в ожидании часа "Ч".

---
Всё что было сказано выше, сугубо личное мнение автора и не является индивидуальной инвестиционной рекомендацией!