Найти в Дзене

Группа компаний «Самолет» успешно завершила переход с зарубежной BI-системы на российскую платформу Visiology

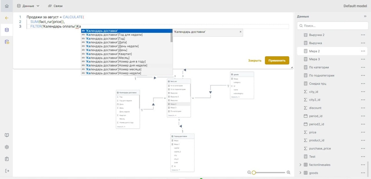
Группа компаний «Самолет» успешно завершила переход с зарубежной BI-системы на российскую платформу Visiology Visiology с помощью отчетов и дашбордов помогает бизнесу принимать быстрые и точные решения по ключевым направлениям — финансам, продажам, строительству и HR. Среднее время отклика системы — всего 4 секунды, что значительно ускоряет процесс. Что под капотом Платформа легко интегрируется с ClickHouse, PostgreSQL, Excel и CSV через JDBC-драйвер и работает на Kubernetes, что обеспечивает стабильность и масштабируемость. Безопасность данных гарантирована двухфакторной аутентификацией, VPN и шифрованием, а также гибкой настройкой прав доступа и интеграцией с Active Directory для удобного управления учетными записями. Результаты Сотрудники «Самолета» довольно быстро освоили язык DAX, используемый в Visiology. За полгода работы застройщик перенес на платформу более 70 отчетов и создала 10 команд, которые сами разрабатывают BI-решения без помощи ИТ. Visiology позволила «Самолету»

Группа компаний «Самолет» успешно завершила переход с зарубежной BI-системы на российскую платформу Visiology

Visiology с помощью отчетов и дашбордов помогает бизнесу принимать быстрые и точные решения по ключевым направлениям — финансам, продажам, строительству и HR. Среднее время отклика системы — всего 4 секунды, что значительно ускоряет процесс.

Что под капотом

Платформа легко интегрируется с ClickHouse, PostgreSQL, Excel и CSV через JDBC-драйвер и работает на Kubernetes, что обеспечивает стабильность и масштабируемость. Безопасность данных гарантирована двухфакторной аутентификацией, VPN и шифрованием, а также гибкой настройкой прав доступа и интеграцией с Active Directory для удобного управления учетными записями.

Результаты

Сотрудники «Самолета» довольно быстро освоили язык DAX, используемый в Visiology. За полгода работы застройщик перенес на платформу более 70 отчетов и создала 10 команд, которые сами разрабатывают BI-решения без помощи ИТ.

Visiology позволила «Самолету» укрепить статус компании, использующей data-driven-подход.