Добавить в корзину
Позвонить
Найти в Дзене
Войти
Управление стройкой и bim
89 подписчиков
Подписаться
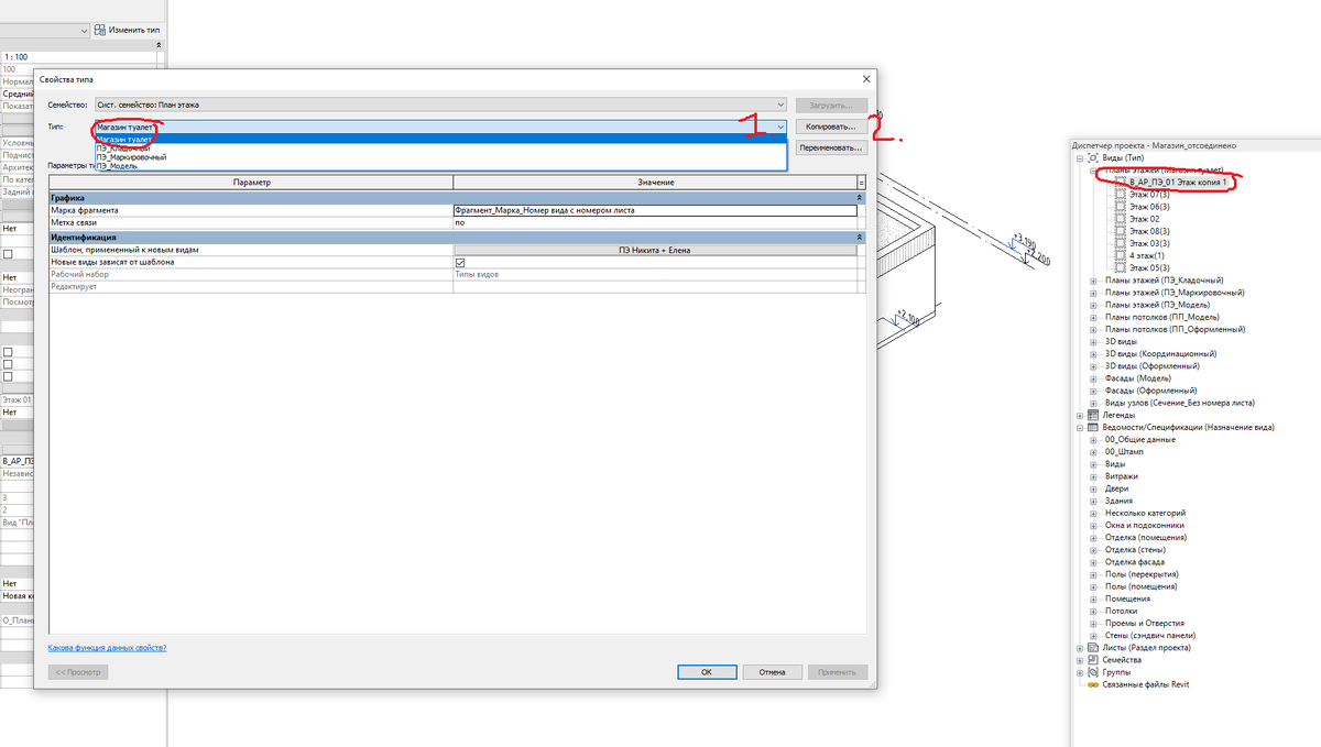
Как перенести этаж в диспетчере проекта. Или как создать новый тип этажа.
29 июля 2025
29 июл 2025
1
~1 мин
Щелкаем по этажу. Нажимаем "изменить тип" VK / TG / INST
Щелкаем по этажу. Нажимаем "изменить тип" VK / TG / INST
...
Читать далее
Щелкаем по этажу. Нажимаем "изменить тип"
VK
/
TG
/
INST
1
1488197551.992.1776526185428.46736