Добавить в корзинуПозвонить
Найти в Дзене

Интерфейс управляемый - Идентификатор для перехода к текущей строке таблицы и обратно

Оглавление
Использование идентификатора для перехода к текущей строке таблицы и обратно
Использование идентификатора для перехода к текущей строке таблицы и обратно

Выгрузка в ТЗ

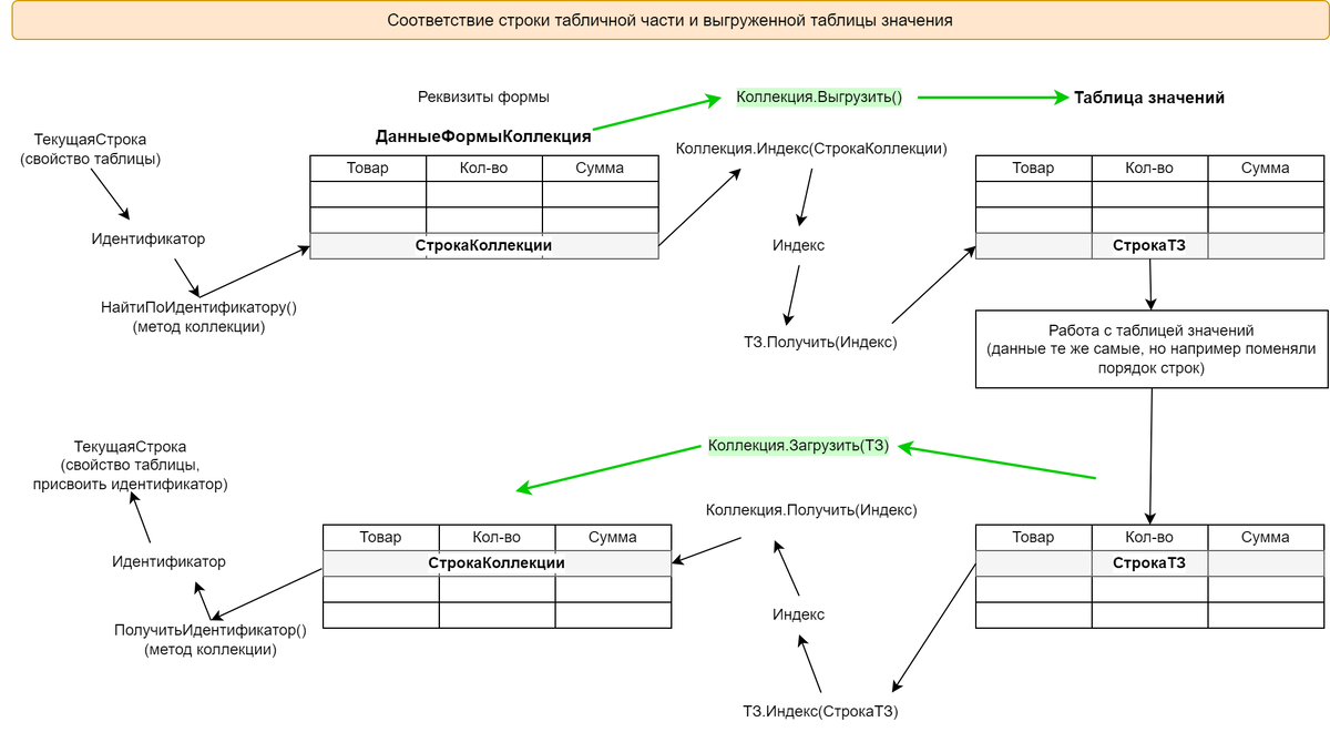
Соответствие строки табличной части и выгруженной таблицы значений
Соответствие строки табличной части и выгруженной таблицы значений

Примеры

Пример для прохода колонки построчно

Пример для прохода колонки построчно
Пример для прохода колонки построчно

Сохранение текущей строки после выгрузки и загрузки данных

Сохранение текущей строки после выгрузки и загрузки данных
Сохранение текущей строки после выгрузки и загрузки данных

Содержание