Добавить в корзинуПозвонить
Найти в Дзене

Интерфейс управляемый - Обновление динамических списков

Обновятся списки на том клиенте, в котором эти методы вызываются. Только динамические списки с основной таблицей; Не нужно знать об открытых формах; Не требуется прописывать код в форме списка; Требуется заранее прописать код в форме с динамическим списком; Зато можно работать в форме как хочется; Нужно получить конкретную форму; Форма должна быть открыта; Нужно точно знать устройство формы; Не требуется прописывать код в форме списка; Получаем все открытые формы; Пробуем найти список; Если нашли обновляем; Не требуется прописывать код в форме списка;
Оглавление
Обновятся списки на том клиенте, в котором эти методы вызываются.

Методы обновления

Методы обновления динамических списков
Методы обновления динамических списков

Примеры

Конфигурация

Оповестить об изменении

Только динамические списки с основной таблицей;
Не нужно знать об открытых формах;
Не требуется прописывать код в форме списка;
Метод ОповеститьОбИзменении
Метод ОповеститьОбИзменении

Оповестить

Требуется заранее прописать код в форме с динамическим списком;
Зато можно работать в форме как хочется;
Метод Оповестить
Метод Оповестить

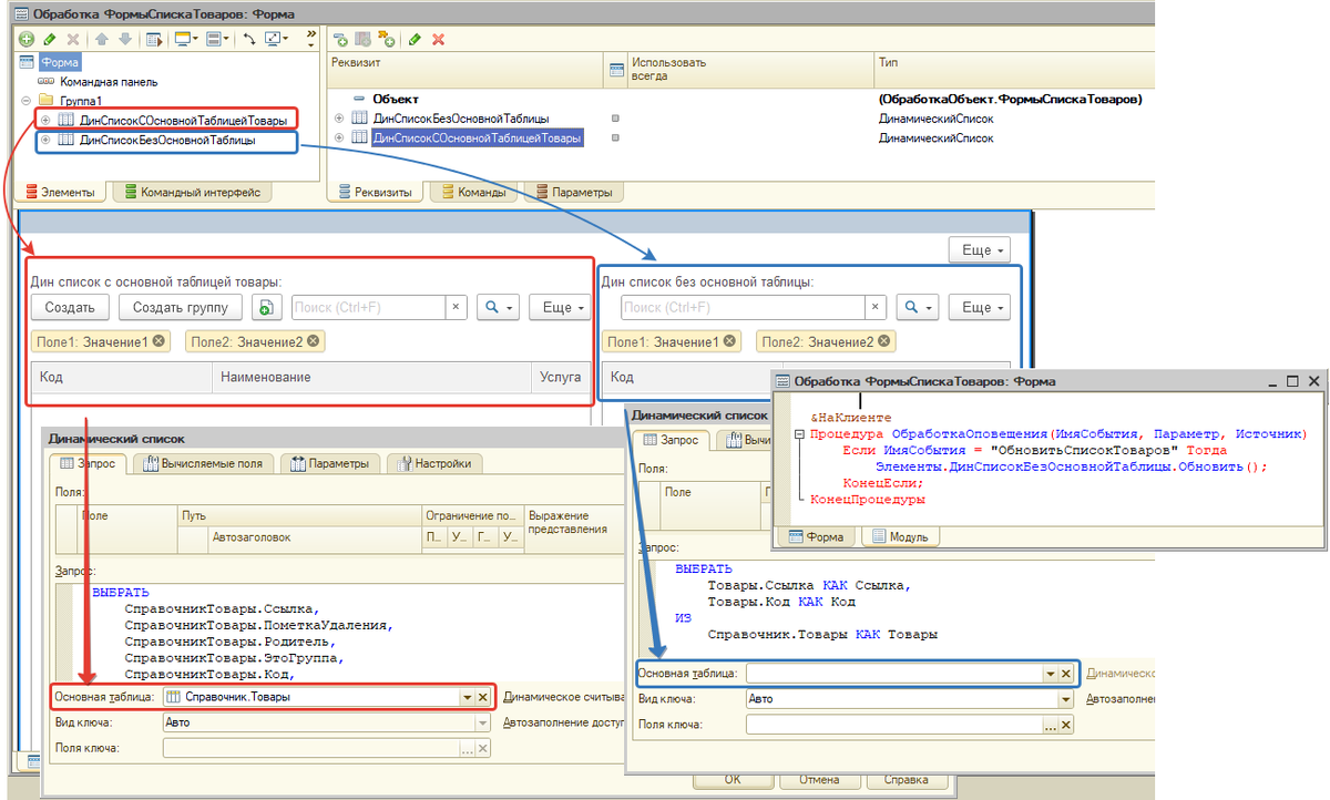
Обновление формы извне

Нужно получить конкретную форму;
Форма должна быть открыта;
Нужно точно знать устройство формы;
Не требуется прописывать код в форме списка;
Обновление формы извне
Обновление формы извне

Коллекция окон

Получаем все открытые формы;
Пробуем найти список;
Если нашли обновляем;
Не требуется прописывать код в форме списка;
Обновление коллекции окон
Обновление коллекции окон

Содержание