Найти в Дзене
Игорь Пшеничный

Файлы шаблонов Wordpress

Файлы шаблонов WordPress (например, header.php, index.php, single.php, page.php) являются динамическими по своей природе, но с важными нюансами. 1. Почему они динамические? - Генерация на лету: При каждом запросе WordPress использует эти файлы для *сборки* итоговой HTML-страницы. - Интеграция с БД: Шаблоны содержат PHP-код, который извлекает динамические данные из базы данных (заголовки, контент записей, виджеты, меню). - Условная логика: В них используются условия (например, if ( is_home() )...), чтобы менять вывод в зависимости от контекста (главная, запись, страница). - Template Hierarchy: WordPress динамически *выбирает* подходящий файл шаблона из иерархии на основе типа контента. Пример: single.php <?php get_header(); // Динамически подключает header.php ?> <article> <h1><?php the_title(); // Динамический заголовок из БД ?></h1> <div><?php the_content(); // Динамический контент из БД ?></div> </article> <?php get_footer(); // Динамически подключает footer.php ?> 2. Статические ас

Файлы шаблонов WordPress (например, header.php, index.php, single.php, page.php) являются динамическими по своей природе, но с важными нюансами.

1. Почему они динамические?

- Генерация на лету: При каждом запросе WordPress использует эти файлы для *сборки* итоговой HTML-страницы.

- Интеграция с БД: Шаблоны содержат PHP-код, который извлекает динамические данные из базы данных (заголовки, контент записей, виджеты, меню).

- Условная логика: В них используются условия (например, if ( is_home() )...), чтобы менять вывод в зависимости от контекста (главная, запись, страница).

- Template Hierarchy: WordPress динамически *выбирает* подходящий файл шаблона из иерархии на основе типа контента.

Пример: single.php

<?php get_header(); // Динамически подключает header.php ?>
<article>
<h1><?php the_title(); // Динамический заголовок из БД ?></h1>
<div><?php the_content(); // Динамический контент из БД ?></div>
</article>
<?php get_footer(); // Динамически подключает footer.php ?>

2. Статические аспекты

- Физические файлы: Сами .php-файлы лежат на сервере неизменными (пока разработчик не отредактирует их).

- Кэширование: Плагины кэширования (например, WP Rocket) могут сохранять *результат* работы шаблонов как статические HTML-файлы для ускорения загрузки.

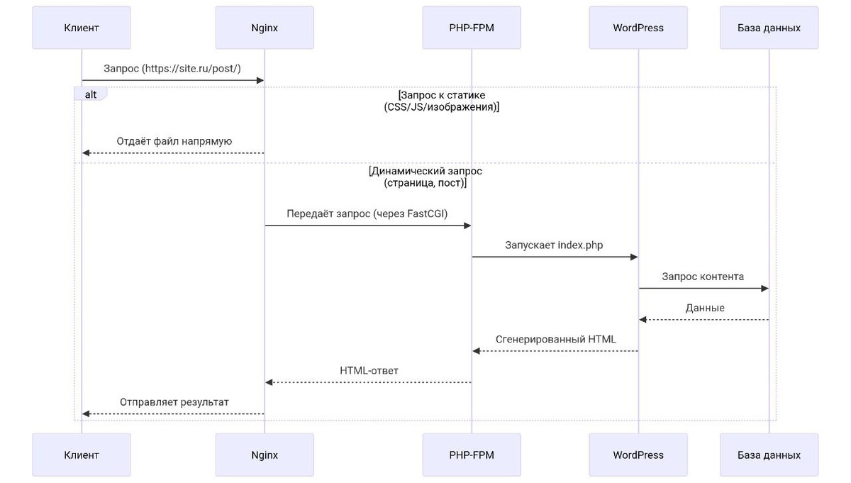
3. Как это работает?

1. Пользователь запрашивает страницу.

2. Ядро WordPress определяет контекст (например, "страница записи блога").

3. По Template Hierarchy выбирается файл шаблона (например, single.php).

4. PHP-интерпретатор выполняет код в файле:

- Обращается к БД за данными.

- Генерирует HTML.

5. Браузер получает готовую страницу.

Итог:

| Динамическая генерация | ✅ Да, контент создается при каждом запросе (если нет кэша). |

| Статическое хранение | ✅ Да, файлы шаблонов физически неизменны на сервере. |

| Зависимость от БД | ✅ Да, напрямую используют функции WordPress для получения данных. |

| Возможность кэширования| ✅ Да, итоговый HTML можно сделать статичным через кэш. |

Файлы шаблонов WordPress — это *статичные PHP-файлы*, которые выполняются *динамически* для генерации уникального контента при каждом запросе. Их главная задача — быть "каркасом", наполняемым данными из базы