Добавить в корзинуПозвонить
Найти в Дзене

Hetic X.1000: Программа для повышения KPI и КПД пользователя

Много времени уходит на монотонную работу за компьютером? Переложи свои задачи на ПО Hetic X.1000 Всем привет! Друзья, хочу вам рассказать о Windows программе Hetic X.1000 ПО предназначено прежде всего для облегчения страданий пользователя при выполнении каких-то рутинных задач за компьютером. Hetic X.1000 позволяет записать за вами ваши действия и за тем их воспроизвести с разной скоростью. На первом треке знакомства с программой Hetic X.1000 от пользователя не требуется экспертных знаний в IT. Ему достаточно первых два модуля в программе - это Записать и Воспроизвести. !!!Поставить галочки, что нужно задействовать в программе. Hetic X.1000 CYBERAREA the software robot. Программа научилась повторять за вами ваши действия, теперь эти данные можно сохранить и использовать повторно для своих задач. Вы можете воспользоваться еще двумя модулями - сохранить и загрузить данные в программу. Справа, имеется область программы для вывода списка ваших проектов/скриптов или алгоритмов. Нажмите "Д
Hetic X.1000 (ITACM.OS 4).
Hetic X.1000 (ITACM.OS 4).

Много времени уходит на монотонную работу за компьютером? Переложи свои задачи на ПО Hetic X.1000

Всем привет! Друзья, хочу вам рассказать о Windows программе Hetic X.1000

ПО предназначено прежде всего для облегчения страданий пользователя при выполнении каких-то рутинных задач за компьютером. Hetic X.1000 позволяет записать за вами ваши действия и за тем их воспроизвести с разной скоростью.

На первом треке знакомства с программой Hetic X.1000 от пользователя не требуется экспертных знаний в IT. Ему достаточно первых два модуля в программе - это Записать и Воспроизвести.

!!!Поставить галочки, что нужно задействовать в программе.

Hetic X.1000 CYBERAREA the software robot.

Модуль запустить робота
Модуль запустить робота

Программа научилась повторять за вами ваши действия, теперь эти данные можно сохранить и использовать повторно для своих задач. Вы можете воспользоваться еще двумя модулями - сохранить и загрузить данные в программу.

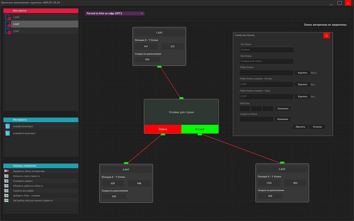
Справа, имеется область программы для вывода списка ваших проектов/скриптов или алгоритмов. Нажмите "Добавить папку".

Умеет работать с несколькими целями одновременно!
Умеет работать с несколькими целями одновременно!
Автоматический процесс переноса полей документа
Автоматический процесс переноса полей документа
Эмулирует поведение робота
Эмулирует поведение робота

Скачать Hetic X.1000.