Добавить в корзинуПозвонить
Найти в Дзене
Блог о системе IPS Search

Настройка видимости карточек объектов в системе IPS

Система IPS Search позволяет администраторам самостоятельно определять форму карточек документов. Формы карточек можно найти в конфигураторе базы данных выбрав определенный объект, либо в списке всех форм в настройках системы. Однако бывают случаи, когда для одного объекта надо настроить две разных карточки с определенной настройкой видимости. Например, в зависимости от наименования или от статуса ЖЦ. Настройка видимости форм карточек активно используется в технологической подготовке, однако практически не используется для конструкторских объектов. Рассмотрим процесс настройки видимости форм карточки для типа объекта "Деталь". Предположим, что в системе будут присутствовать две категории: Бобышка и Втулка, для которых нужно настроить свои карточки. Для всех остальных случаев будет использоваться стандартная форма "Деталь". Сделаем предварительную подготовку и создадим две дополнительных формы и назначим их для Детали. Я не буду заморачиваться с формами объектов и добавлю лишь разное г

Система IPS Search позволяет администраторам самостоятельно определять форму карточек документов.

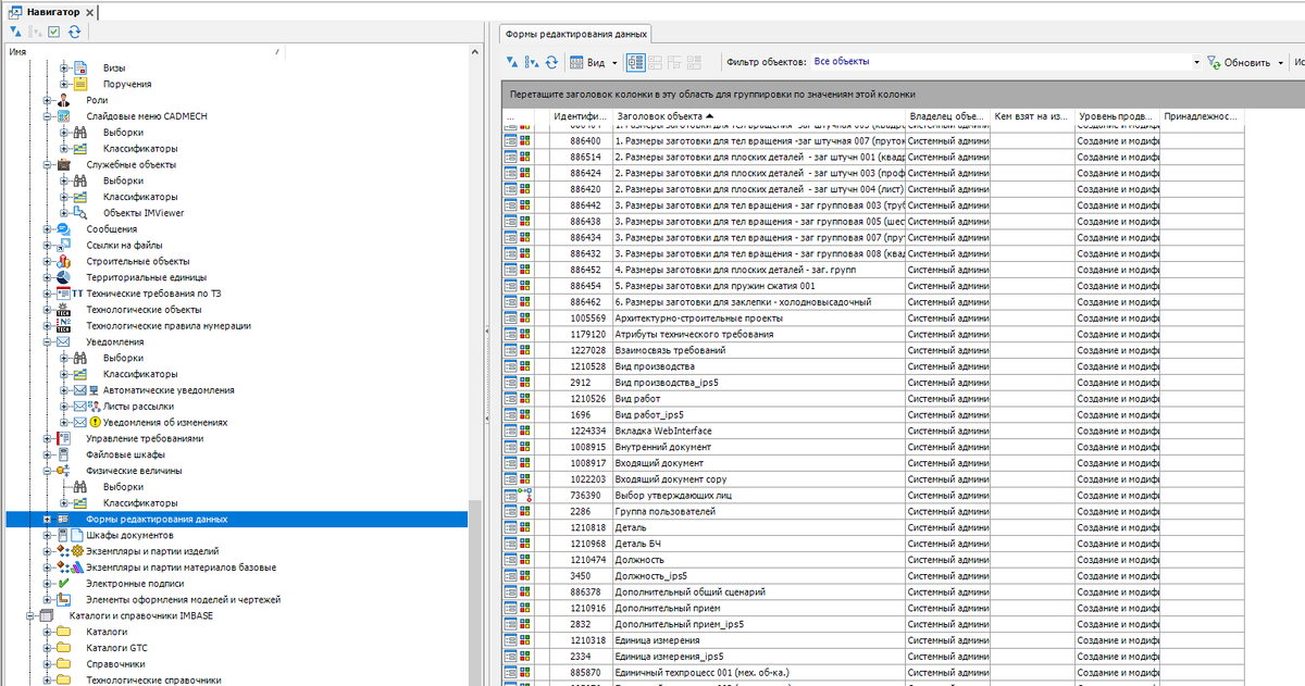
Формы карточек можно найти в конфигураторе базы данных выбрав определенный объект, либо в списке всех форм в настройках системы.

-2

Однако бывают случаи, когда для одного объекта надо настроить две разных карточки с определенной настройкой видимости. Например, в зависимости от наименования или от статуса ЖЦ. Настройка видимости форм карточек активно используется в технологической подготовке, однако практически не используется для конструкторских объектов.

Рассмотрим процесс настройки видимости форм карточки для типа объекта "Деталь". Предположим, что в системе будут присутствовать две категории: Бобышка и Втулка, для которых нужно настроить свои карточки. Для всех остальных случаев будет использоваться стандартная форма "Деталь".

Сделаем предварительную подготовку и создадим две дополнительных формы и назначим их для Детали.

-3

Я не буду заморачиваться с формами объектов и добавлю лишь разное графическое представление.

-4
-5

Теперь надо описать условия видимости для каждой формы. начнем с Втулки.

-6

Сравнивать мы будем строковое значение атрибута "Наименование". Добавляем функцию построчного сравнения.

-7

Сначала добавляем атрибут для сравнения.

-8

Далее добавляем запятую и его значение.

-9

Итоговая формула должна выглядеть следующим образом:

has(<Детали>.<Наименование>, "Втулка")

Аналогичная формула для бобышки будет следующей:

has(<Детали>.<Наименование>, "Бобышка")

Далее нам нужно исключить стандартную форму "Деталь" при условии использования форм "Бобышка" или "Втулка".

Для этого к форме детали необходимо добавить следующее условие:

СТР(<Детали>.<Наименование>) <> "Бобышка" И СТР(<Детали>.<Наименование>) <> "Втулка"

Как видно из формулы, мы не используем оператор НЕ HAS, потому что при его использовании при создании объекта карточка "Деталь" также исчезает, появляясь только после создания.

Проверим наши настройки для 3х деталей с разными наименованиями:

-10
-11
-12

Как мы видим, наши настройки сработали и теперь можно погрузить в более тщательную проработку форм объектов.

Для связи используйте контакты,

Газизулин Александр

ООО "АМКАД"

Telegram-канал для пользователей IPS

Max-канал для пользователей IPS

8-800-3333-205

gam@amcad.ru