Найти в Дзене
Гуранка.ру

«Да что ты понимаешь!»: что такое менсплейнинг - читинки рассказали о своем опыте

Если мужчина начал объяснять вам «не женскую тему», а вы его об этом не просили, знайте — это менсплейнинг. «Не женской темой» они могут считать любую, в которой вы не разбираетесь, даже если она касается рождения детей или школьного курса по обществознанию. Разобрались, как распознать менсплейнинг, и поговорили с читательницами об их опыте.

Фото: сгенерировано нейросетью ideogram
Фото: сгенерировано нейросетью ideogram

Менсплейнинг — термин, означающий объяснение чего угодно мужчиной снисходительным, самоуверенным и упрощенным образом. Причем, как правило, женщина сама разбирается в этой теме и не нуждается в его советах. Иногда девушка может сама задать вопрос, а в ответ получить отказ: «Ты все равно не поймешь».

Часто с менсплейнингом сталкиваются при аренде жилья, на работе, при личном общении и даже в семье.

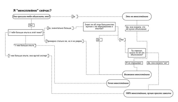
Базовая схема, которая поможет распознать менсплейнинг. Поделитесь с мужчинами.

Перевод схемы автора Ким Гудвин
Перевод схемы автора Ким Гудвин

Поговорили с читательницами о том, с какими формами менсплейнинга они сталкивается в своей жизни.

Кристина

У меня очень много таких историй, к сожалению. Один малознакомый парень без причины начал объяснять тему из школьного курса по обществознанию. По типу «что такое гражданское общество». Разговор закончился моей фразой: «Чел, успокойся, я училась в школе».

С арендодателями посуточного жилья бывает сложно вести разговор, но как только в диалог включается парень, вопрос решается в разы быстрее. Менсплейнят даже мои друзья: друг мужского пола может попросить «дать трубочку парню», чтобы договориться о встрече. А чем я отличаюсь?

Родственники мужского пола — отдельная тема. Они уверены, что больше женщин разбираются в жизни. И дают мне советы чаще, чем родственницы-женщины. Однажды дед в разговоре про карьеру и семью сказал: «Да ты еще ниче не понимаешь вообще». А когда должна понять, к 60-ти годам?

Даяна

Старший брат иногда менсплейнит. Что-нибудь говорю на какую-то тему, и он может сказать: «Да что ты знаешь про это, ты же маленькая». Вспомнила не сразу. Мне кажется, мы [девушки] иногда этого не замечаем, типа брат же.

Мария

Парень мне только что объяснял снисходительно, что такое менсплейнинг. Он много чего знает, и он мне часто простые вещи объясняет какими-то простыми словами. Я никогда не задумывалась, что это какой-то mansplaining, потому что это скорее в моих образовательных целях было. Это не потому, что я женщина, а потому что я просто не знаю. Я думаю, менсплейнинг — это не всегда плохо, а есть просто умные парни, которые хотят, чтобы девушка узнавала новое. Чтобы девушки-гуманитарии тоже понимали, как устроен физический мир.

Фото: сгенерировано нейросетью ideogram
Фото: сгенерировано нейросетью ideogram

Аделя

Я сидела на работе, и меня коллега иностранец спросил, как у нас дела в стране с правами женщин. Когда я начала рассказывать про то, как у нас часто суд встает на сторону мужчин, как девушкам, которые столкнулись с насилием, тяжело доказать хоть что-то. Другой коллега, с которым я даже не разговаривала, решил вставить свои 5 копеек. Рассказывал, как невинных мужчин бедных сажали, арестовывали из-за женской клеветы. При этом, конечно, он никак не подкрепил это доказательствами: «У каких-то там знакомых был такой опыт». Все мои аргументы были проигнорированы и на меня просто наорали.

Мария

В основном, все сводилось к «ой, да что ты понимаешь» с намеком на то, что я женщина. Я не сомневаюсь, что я многое могу не знать, но для того, чтобы сказать, что суп пересолен, не нужно быть поваром. Мне достаточно знать свои предпочтения и какие-то детали, чтобы иметь представление. Фразу «ой, да что ты понимаешь» можете говорить ёжикам в лесу.

Я сама часто прошу объяснить темы, которые мне не интересны, но знать в моменте надо, более простым языком или сравнениями (Вы знаете что такое корда? Мне вот объясняли это на примере катушки с нитками). Но все эти «облегчения» стоит делать только после личной просьбы человека без преуменьшения его умственных способностей.

Распознать менсплейнинг не всегда легко. Многие даже не обращают на него внимания, настолько органично он вплетен в нашу повседневную жизнь. А вы сталкивались с менсплейнингом? Расскажите в комментариях.

"Гуранка.ру" в Телеграме!