Найти в Дзене
CISOCLUB

Опасный LUMMAC.V2: Новейшие угрозы кибербезопасности

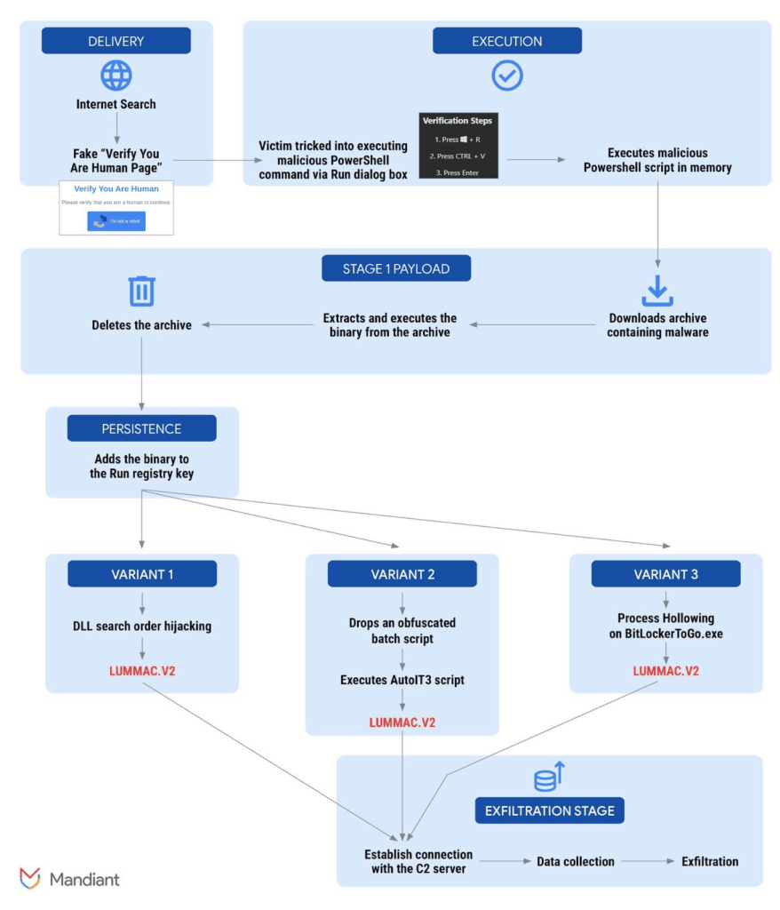
LUMMAC.V2 – это сложный вариант вредоносного ПО, представляющий собой усовершенствованный инфокрад, который был разработан на основе оригинальной версии LUMMAC credential stealer. Программа написана на языке C++ и предназначена для кражи конфиденциальной информации пользователей. Одной из основных особенностей LUMMAC.V2 является: LUMMAC.V2 использует тактику социальной инженерии под названием «ClickFix», которая вводит пользователей в заблуждение через поддельные страницы с капчей. Если пользователь нажимает на зараженную ссылку, в его системе запускается скрипт, содержащий команды PowerShell: LUMMAC.V2 применяет многочисленные методы маскировки, что затрудняет его обнаружение: Киберпреступники внедрили в LUMMAC.V2 передовые меры по предотвращению обнаружения, включая: После активации вредоносное ПО инициирует DNS-запросы для определения местоположения своих серверов управления. Для защиты связи используется шифрование TLS. В этой инфраструктуре также работают службы обратного прокси,
Оглавление
   Источник: www.googlecloudcommunity.com
Источник: www.googlecloudcommunity.com

LUMMAC.V2 – это сложный вариант вредоносного ПО, представляющий собой усовершенствованный инфокрад, который был разработан на основе оригинальной версии LUMMAC credential stealer. Программа написана на языке C++ и предназначена для кражи конфиденциальной информации пользователей.

Ключевые особенности LUMMAC.V2

Одной из основных особенностей LUMMAC.V2 является:

  • Бинарный морфинг: данное свойство позволяет вредоносному ПО обходить стандартные методы обнаружения.
  • Широкий спектр нацеливания: LUMMAC.V2 нацеливается на веб-браузеры, криптовалютные кошельки и приложения для обмена сообщениями.
  • Передача данных: украденная информация, включая учетные данные и файлы cookie, передается в сжатом формате ZIP по протоколу HTTP.

Методы распространения и заражения

LUMMAC.V2 использует тактику социальной инженерии под названием «ClickFix», которая вводит пользователей в заблуждение через поддельные страницы с капчей. Если пользователь нажимает на зараженную ссылку, в его системе запускается скрипт, содержащий команды PowerShell:

  • Invoke-WebRequest: загружает вредоносный файл с удаленного сервера.
  • Invoke-Expression: выполняет загруженные команды в фоновом режиме.

Способы маскировки и скрытности

LUMMAC.V2 применяет многочисленные методы маскировки, что затрудняет его обнаружение:

  • Перехват библиотеки DLL: вредоносная библиотека загружается вместо законной.
  • Внедрение кода: вредоносный код внедряется в легитимные процессы для маскировки. Например, загрузчик PowerShell удаляет файлы и заменяет их содержимое.

Современные механизмы защиты

Киберпреступники внедрили в LUMMAC.V2 передовые меры по предотвращению обнаружения, включая:

  • Антианалитические методы, которые проверяют наличие антивирусных решений перед выполнением.
  • Обфускация команд и полезной нагрузки для обхода систем безопасности.

Каналы связи и управление

После активации вредоносное ПО инициирует DNS-запросы для определения местоположения своих серверов управления. Для защиты связи используется шифрование TLS. В этой инфраструктуре также работают службы обратного прокси, такие как Cloudflare, что дополнительно увеличивает уровень защиты.

Стратегии обнаружения

По рекомендациям компании Mandiant, для обнаружения активности LUMMAC.V2 следует использовать:

  • Запросы Yara-L.
  • Пользовательские правила поиска для идентификации подозрительных операций.
  • Мониторинг нарушений процессов, связанных с известными инфокрадами.

LUMMAC.V2 представляет собой серьезную угрозу для пользователей и требует активных мер по защите информации. Популярность таких вредоносных программ подтверждает, что кибербезопасность остается одной из приоритетных задач в современном мире технологий.

Отчет получен из сервиса CTT Report Hub. Права на отчет принадлежат его владельцу.

Ознакомиться подробнее с отчетом можно по ссылке.

Оригинал публикации на сайте CISOCLUB: "Опасный LUMMAC.V2: Новейшие угрозы кибербезопасности".

Смотреть публикации по категориям: Новости | Мероприятия | Статьи | Обзоры | Отчеты | Интервью | Видео | Обучение | Вакансии | Утечки | Уязвимости | Сравнения | Дайджесты | Прочее.

Подписывайтесь на нас: VK | Rutube | Telegram | Дзен | YouTube | X.