Добавить в корзинуПозвонить
Найти в Дзене

Косиловы в Русской Буйловке

Косиловы - это основная и самая сложная линия моего исследования. Сложная - потому что фамилия очень распространена и общих предков по Ревизским Сказкам насчитывается несколько. Самый крайний известный предок моей линии, найденный в документах: Косилов Иван Васильевич (30.08.1881), родители: крестьянин собственник Косилов Василий Иванович и законная жена его Акилина Никитична, восприемники: крестьянин собственник Феодосий Васильевич Лунев и крестьянская дочь девица Евдокия Ивановна Хатунцева. То есть, фактически, есть Косилов Василий Иванович с периодом рождения примерно до 1863 года. Раз сын Иван назван в честь деда, можно даже предположить, что это первый сын Василия, но это вождение вилами по воде. Но точно известно, что отец Василия - Иван уже точно записан в РС 1850 года. Его возраст должен быть не менее 5ти лет на момент ревизии. Основная задача - найти всех таких Иванов с фамилией Косилов в переписи. А вот в сохранившихся метрических книгах 1860-1864 годов Косилов Василий Ивано
Оглавление

Косиловы - это основная и самая сложная линия моего исследования. Сложная - потому что фамилия очень распространена и общих предков по Ревизским Сказкам насчитывается несколько. Самый крайний известный предок моей линии, найденный в документах:

Косилов Иван Васильевич (30.08.1881), родители: крестьянин собственник Косилов Василий Иванович и законная жена его Акилина Никитична, восприемники: крестьянин собственник Феодосий Васильевич Лунев и крестьянская дочь девица Евдокия Ивановна Хатунцева.

То есть, фактически, есть Косилов Василий Иванович с периодом рождения примерно до 1863 года. Раз сын Иван назван в честь деда, можно даже предположить, что это первый сын Василия, но это вождение вилами по воде. Но точно известно, что отец Василия - Иван уже точно записан в РС 1850 года. Его возраст должен быть не менее 5ти лет на момент ревизии. Основная задача - найти всех таких Иванов с фамилией Косилов в переписи. А вот в сохранившихся метрических книгах 1860-1864 годов Косилов Василий Иванович не был обнаружен. Но он также с некоторой вероятностью может присутствовать в РС или родился после нее, но до 1860 года.

Отдельное развлечение - попытаться установить девичью фамилию Акилины Никитичны. Никита - имя не самое распространенное на селе, он также записан в РС. Подсказками могут служить фамилии восприемников - Лунев и Хатунцева.

Я знаю, что вследствие разных бюрократических перипетий фамилия Косилов получила два варианта написания даже внутри одной семьи: через буквы "А" и "О". Для унификации я буду писать через "О".

Происхождение

Косилов — это фамилия, имеющая славянские корни и произошедшая от служебного звания. В переводе с русского языка слово «косилов» означает «тот, кто косит». Это было служебное звание в России в XVIII-XIX веках для тех, кто занимался косительными работами на крестьянских угодьях и имело право получать определенную часть урожая.

В то время эту почетную работу могли выполнять не только мужчины, но и женщины. Таким образом, фамилия Косилова могла возникнуть как у мужчины, так и у женщины. По данным статистических исследований, носители этой фамилии проживают в основном в России, Украине, Беларуси и Казахстане.

Источник: https://fsnslnr.su/familii/familiya-kosilova-proisxozdenie-znaceniya-i-pravilnoe-sklonenie-v-russkom-yazyke

Отцы-основатели фамилии

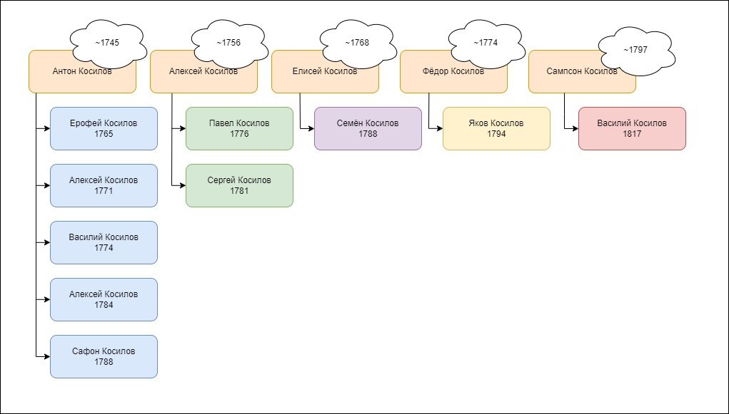
На момент ревизии в 1850 году насчитывалось 10 дворов под фамилией Косилов. 4 из них образованы от общего предка Антона Косилова, все главы в этих дворах - его сыновья. 2 двора пошли от Алексея Косилова. И еще 4 от Елисея, Федора, Семёна, Сампсонаи...еще одного Антона. Еще одного - потому что разница между двумя Алексеями Антоновичами - 13 лет, разница со старшим сыном Ерофеем - 19 лет. Но вполне вероятно что это два сына Алексея от одного отца Антона. Тогда было в порядке вещей давать сыновьям одинаковые имена.

Номера дворов, вероятно, отражают территориальную близость проживающих семей. Номер двора должен совпадать с предыдущей ревизией 1835 года. Это значит, что семьи в начале списка - более старые, а в конце - отделившиеся от первых. Чтобы лучше понять этот момент, нужно внимательно смотреть, какие семьи присутствовали в предыдущей ревизии.

Ссылки ведут на персону в загруженном дереве сайта Familio.

43. Косилов Павел Алексеевич (1776-1839)

47. Косилов Алексей Антонович (1784)

49. Косилов Яков Федорович (1794-1849)

73. Косилов Василий Антонович (1774-1842)

96. Косилов Алексей Антонович (1771)

152. Косилов Ерофей Антонович (1765-1840)

184. Косилов Семен Елисеевич (1788-1844)

194. Косилов Сафон Антонович (1767-1845)

240. Косилов Сергей Алексеевич (1781-1836)

253. Косилов Василий Сампсонович (1817) - добавлены изменения в связи неправильной интерпретацией имени. Все-таки это действительно Сампсонович или Самсонович. Изменения в дереве пока что не учтены.

-2

Общие предки обозначенных семей:

Антон Косилов, год рождения около 1750 года, к 1835 уже умер. От него можно построить корень дерева, который объединяет почти половину семей Косиловых.

В 1795 году Антон Косилов упомянут в списках недовольных межеванием однодворцев.

Алексей Косилов, год рождения примерно 1760 год, немного младше Антона Косилова. Они могут быть братьями. Но в дереве я их указала отдельно.

Елисей Косилов, ~1772 год, Семен Косилов, ~1800 год, я предположила, что он является Косиловым Семеном Елисеевичем, двор 184. То есть его сын Василий Семенович отделился в отдельный двор. По возрасту Василий подходит в качестве старшего брата детям Семена Елисеевича. Выяснить это помогут метрики. Они могут указать на предполагаемое родство между семьями.

Отдельный вопрос по имени Елисей: не могли ли так получится, что так записали Алексея?

Федор Косилов, ~1778 год

Сампсон Косилов, ~1797 год

Из Ревизских сказок

Сентябрь 1850 года

43. 1. Павел Алексеевич Косилов (1776-1839)

1.а Павла Алексеевича, жена Матрёна Сидоровна, (1778)

1.1 Павла Алексеевича первый сын Андрей Павлович, (1804)

1.1.а Андрея Павловича жена Ирина Яковлевна, (1812)

1.1.1 Его дочь Александра Андреевна, (1841)

1.1.2 Андрея сыновья Афиноген Андреевич, (1834)

1.1.3 Наум Андреевич, (02.12.1837)

1.2 Павла Алексеевича второй сын Степан Павлович, (1819)

1.2.а Степана Павловича жена Мария Анофриевна, (1820)

1.2.1 Его дочери Прасковья Степановна, (1839)

1.2.2 Матрёна Степановна, (1842)

1.2.3 Марфа Степановна, (1843)

1.2.4. Екатерина Степановна, (1847)

1.3 Павла Алексеевича третий сын Елисей Павлович, (1825)

1.3.а Елисея Павловича жена Марфа Силаевна, (1826)

1.3.1 Елисея сыновья Яков Елисеевич, (26.11.1844)

1.3.2 Фёдор Елисеевич, (12.02.1847)

1.4 Павла Алексеевича четвертый сын Григорий Павлович, (1828)

1.4.а Григория Павловича жена Мария Ивановна, (1828)

1.5 Павла Алексеевича пятый сын Родион Павлович, (1833)

1.Х Павла Алексеевича внуки Степан Прокофьевич, (1817)

1.Х.а Степана Прокофьевича жена Матрёна Ерофеевна, 31 год.

1.Х.1 Его дочь Марфа Степановна, (1847)

1.Х.2 Степана Прокофьевича сыновья Михаил Степанович, (7.11.1842)

1.Х.3 Степана Прокофьевича сын Архип Степанович, (13.02.1849)

47.1. Алексей Антонович Косилов (1784)

1.а Алексея Антоновича жена Прасковья Степановна, (1780)

1.1 Алексея Антоновича первый сын Иван Алексеевич, (1800)

1.1.б Ивана Алексеевича, вторая жена Татьяна Климовна, (1817)

1.1.а-2 Его от первой жены дочь Авдотья Ивановна, (1830)

1.1.1 Ивана Алексеевича первый сын Николай Иванович, (1816)

1.1.а Николая Иванова жена Акулина Яковлевна, (1812)

1.1.2 Его дочь Пелагея Николаевна, (1844)

1.1.3 Николая сыновья Григорий Николаевич, (07.01.1846)

1.1.4 Анофрий Николаевич, (11.06.1849)

1.1.2 Ивана Алексеевича второй сын Павел Иванович (I), (1823), отдан в рекруты в 1843 году.

1.1.2.1 Павла сын Митрофан Павлович, (02.06.1843)

1.1.2.1 Павла Иванова дочь Матрёна Павловна, (1849)

1.1.3 Ивана Алексеевича третий сын Павел Иванович (II), (1838)

1.1.3.а Второго Павла Иванова жена Авдотья(Евдокия) Васильевна, (1838)

1.1.4 Ивана Алексеевича четвертый сын Василий Иванович, (1833)

1.1.5 Ивана Алексеевича пятый сын Стефан Иванович, (22.02.1838)

1.1.6 Ивана Алексеевича шестой сын Герасим Иванович, (05.02.1843)

1.2 Алексея Антоновича второй сын Пётр Алексеевич, (1803)

1.2.б Петра Алексеевича, вторая жена Ирина Семеновна, (1820)

1.2.а-1 Его дочь от первой жены Марфа Петровна, (1836)

1.2.а-2 Петра сыновья Яков Петрович, (1831)

1.2.3 Роман Петрович, (01.10.1844)

49. 1. Яков Фёдорович Косилов (1794-1849)

2. Якова Фёдорова первый брат Семён Фёдорович, (1796-1848)

2.а Семена Федорова жена Матрена Васильевна, (1795)

2.1 Семёна сын Григорий Семенович, (1823)

2.1.а Григорий Семенова жена Варвара Яковлевна, (1821)

2.1.1 Его дочь Дарья Григорьевна, (09.1850)

3. Якова Фёдорова второй брат Михаил Федорович, (1804)

3.а Михаила Фёдорова жена Дарья Ивановна, (1803)

3.1 его дочь Акиния Михайловна, (1833)

3.2 Михаила сыновья Алексей Михайлович, (1835)

3.3 Митрофан Михайлович, (04.06.1838)

4. Якова Федорова третий брат Емельян Федорович, (1812)

4.а Емельяна Федорова жена Александра Александровна, (1811)

4.1 Его дочь Марфа Емельяновна, (1840)

Емельяна сыновья:

4.2 Филипп Емельянович, (1833-1836)

4.3 Иван Емельянович, (9 сентября 1844 года)

73. 1. Василий Антонович Косилов (1774-1842)

1.а Василия Антонова жена Елена Ларионовна, 74 года.

1.1 Василия Антонова первый сын Павел Васильевич, (1805-1835)

1.1.а Павла Васильева жена Федосия Ивановна, (1799)

1.1.1 Его дочь Ефимия Павловна, (1831)

1.1.2 Павла Васильева первый сын Иван Павлович, (1827)

1.1.2.а Ивана Павлова жена Матрёна Викторовна, (1827)

1.1.3 Павла Васильева второй сын Василий Павлович, (1834)

1.2 Василия Антонова второй сын Ефим Васильевич, (1815)

1.2.а Ефима Васильева жена Марфа Емельяновна, (1811)

Его дочери:

1.2.1 Дарья Ефимовна, (19.07.1841) - близнецы Илья

1.2.2 Марья Ефимовна, (26.02.1846) - близнецы Василий

1.2.3 Ефима сын Василий Ефимович, (26.02.1846) - близнецы

1.2.4 Ефима сын Яков Ефимович, родился 7 октября 1849 года

1.2.5 Николай Ефимович, (1834)

1.2.6 Осип(Иосиф) Ефимович, родился 2 апреля 1836 года

1.2.7 Кукша Ефимович, родился 26 августа 1839 года

1.2.8 Илья Ефимович, родился 19 июля 1841 года

96. 1. Алексей Антонович Косилов (1771)

1.1 Алексей Антонова сын Филипп Алексеевич, (1807)

1.1.а Филиппа Алексеева жена Марфа Ивановна, (1802)

1.1.1 Филиппа сын Поликарп Филиппович, (1826)

1.1.1.а Поликарпа Филиппова жена Ефросинья Игнатовна, (1827)

1.Х.1 Алексея внук Пётр Тихонович, (1822)

1.Х.1.б Петра Тихонова жена Ульяна Семёновна, (1827)

1.Х.1.а-1 Петра сын Михаил Петрович, родился 6 ноября 1840 года

1.Х.1.б-3 От второй жены Ирина Петровна, (07.1850)

152. 1. Ерофей Антонович Косилов (1765-1840)

Ерофея Антоновы внуки:

1.Х.1 Агафон Иванович, (1808)

1.Х.1.а Агафона Иванова жена Федосия Ивановна, (1808)

1.Х.1.1 Его дочь Дарья Агафоновна, (1842)

1.Х.1.2 Агафона сын Иван Агафонович, родился 25 сентября 1848 года

1.Х.2 Ерофея Антонова второй внук Филипп Иванович, (1811)

1.Х.2.а Филиппа Иванова жена Федосия Тимофеевна, (1815)

1.Х.2.1 его дочь Домна Филипповна, (06.1850)

1.1 Ерофея Антонова сын Тихон Ерофеевич, (1828)

1.1.а Тихона Ерофеева жена Христинья Ермолаевна, (1828)

1.1.1 его дочь Варвара Тихоновна, (1847)

1.1.2 Тихона сын Емельян Тихонович, родился 6 августа 1850 года

184.1. Семён Елисеевич Косилов (1788-1844)

1.1 Семёна сыновья Дмитрий Семенович, (1818), отдан в рекруты в 1841 году.

1.2 Иван Семенович, (1821)

1.2.а Ивана Семенова жена Екатерина Андреевна, (1822)

1.2.1 Ивана сыновья Яков Иванович, родился 28 ноября 1843 года

1.2.2 его дочь Анисья Ивановна, (1845)

1.** Семёна Елисеева племянники, Кирилл Тимофеевич, (1806)

1.**.а Кирилла Тимофеева жена Прасковья Андреевна, (1800)

1.**.1 Его сын Митрофан Кириллович, (1848)

194. Сафон Антонович Косилов (1767-1845)

1.1 Сафона сыновья Андрей Сафонович, (1814)

1.1.а Андрея Сафонова жена Соломонида Алексеевна, (1813)

Его дочери:

1.1.1 Настасья Андреевна, (1834)

1.1.2 Матрёна Андреевна, (1836)

1.1.3 Аграфена Андреевна, (1838)

1.1.4 Екатерина Андреевна, (1845)

1.2 Филипп Сафонович, (1829)

240. 1. Сергей Алексеевич Косилов (1781-1836)

1.1 Сергей Алексеев сын Ефим Сергеевич, (1802-1847)

1.1.1 Ефима сын Иван Ефимович, (1823)

1.1.1.а Ивана Ефимова жена Авдотья Ивановна, (1823)

1.1.1.1 Ивана сын Елизар Иванович, родился 1 августа 1845 года

1.1.1.2 его дочь Пелагея Ивановна, (03.1850)

253. 1 Василий Сампсонович Косилов (1817)

1.а Василия Семенова жена Прасковья Семеновна, (1821)

его дочери:

1.1 Пелагея Васильевна, (1844)

1.2 Прасковья Васильевна, (1847)

Василия Сыновья

1.3 Никита Васильевич, родился 12 сентября 1842 года

1.4 Михаил Васильевич, родился 7 ноября 1848 года

2. Василия Сампсонова брат Дмитрий Сампсонов, (1819)

2.а Дмитрия Семенова жена Ирина Исаевна, (1820)

2.1 Его дочь Матрёна Дмитриевна, (1841)

Дмитрия сыновья:

2.2 Андрей Дмитриевич, родился 28 ноября 1842

2.3 Митрофан Дмитриевич, родился 21 ноября 1845

GEDCOM древо

Замечания к дереву:

  1. Допущены неточности в именах: Стефан-Степан, Осип-Иосиф, Авдотья-Евдокия, Лукерья-Гликерья, Матрена-Матрона. По возможности указывала второй вариант в скобках. Расхождения выявлены по метрикам.
  2. Не все семьи связаны друг с другом ввиду недостаточных данных. Но все описанные в РС персоны внесены.
  3. Неизвестные имена жен описаны просто: Жена такого-то. По мере выяснения буду дополнять имена.
  4. Год рождения указан примерно с точностью в пределах одного года. Иногда возраст персоны расходится с указанным в метриках: кто-то где-то привирал при вступлении в брак или забыл.
  5. Место рождения персон по умолчанию указываю село Русская Буйловка, но точно этого нельзя утверждать.

  • Ссылка для скачивания дерева с гугл-диска.
  • GitHub репозиторий моего хранилища деревьев села Буйлово. Планирую именно здесь актуализировать данные по метрикам.
  • Таблица с персонами
-3

Где мой Иван?

-4

Из всего перечня персон, описанных в документе, было выявлено 6 Иванов:

47.1.1 Иван Алексеевич (1800)

49.4.3 Иван Емельянович (09.09.1844)

73.1.1.2 Иван Павлович (1827)

152.1.Х.2 Иван Агафонович (25.09.1848)

184.1.2 Иван Семенович (1821)

240.1.1.1 Иван Ефимович (1823)

Также обнаружен один 47.1.1.4 Василий Иванович (1833). Но его можно не рассматривать в связи с другим именем жены, чем указанное в метрике рождения целевого Ивана. При этом и исключать нельзя, так как он мог жениться повторно.

У одного из них в 1881 году родится внук Иван Васильевич. Имя Иван, как ни странно, оказалось самым популярным мужским именем в семье. Чтобы сузить варианты, необходима индексация известных метрических книг.

Будет дополняться по метрикам

Этот раздел я буду дополнять по мере изучения метрических книг, если будут попадаться записи о перечисленных в РС людях.

  • Смерть (01.04.1860): Косилов Николай Иванович(1816) - от чахотки
  • Смерть (18.04.1860): Косилов Родион Павлович - дочь Косилова Татьяна Родионовна(1859) - от простуды
  • Смерть (28.06.1860): Косилов Иосиф Ефимович - сын Косилов Иван Иосифович (1860) - от слабости

Облако имён

-5

Статистика из Древа Жизни

Мужчины: 92

Женщины: 100

Всего: 194

Ныне живущих

Мужчины: 0

Женщины: 5

Всего: 5

Средняя продолжительность жизни

Мужчины: 48

Женщины: 7

Всего: 40

Среднее число детей

Мужчины: 3

Женщины: 2

Всего: 2

Герои ВОВ

Раздел оставлен как задел на будущее - здесь будет ссылка на отдельную статью.

Источники информации