Найти в Дзене

КОМПЛЕКСНАЯ СИСТЕМА ЭКОЛОГИЧЕСКОЙ БЕЗОПАСНОСТИ. Лекция 50. Глава IX. Информационная технология моделирования и оценки ЭБС

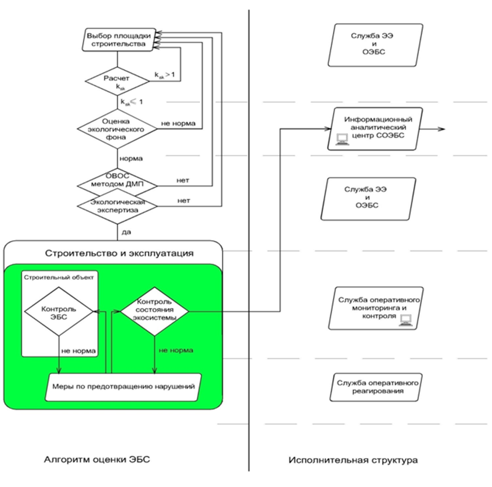
Автор: доктор техн. наук, Большеротов А.Л. При использовании данных материалов в любых целях, ссылка на автора обязательна. Алгоритм функционирования системы ОЭБС Функционирование системы ОЭБС основывается на исследованиях, проведённых в данной работе и сформулированных в V главе. Целью разработанного алгоритма функционирования СОЭБС является обеспечение экологической безопасности строительства в течение всего жизненного цикла объекта от появления идеи строительства до ликвидации объекта. Принцип работы алгоритма основывается на непрерывной оценке экологической ситуации в районе источника загрязнения, строительного объекта и немедленном реагировании на неё при отклонениях от нормы. В качестве метода экологической оценки принят метод так называемой «дублирующей оценки». При этом методе сначала превентивно оценивается потенциальное воздействие строительного объекта на окружающую среду методами прогнозирования, а затем проверяется величина фактического воздействия на экосистему в процесс

Автор: доктор техн. наук, Большеротов А.Л.

При использовании данных материалов в любых целях, ссылка на автора обязательна.

Алгоритм функционирования системы ОЭБС

Функционирование системы ОЭБС основывается на исследованиях, проведённых в данной работе и сформулированных в V главе.

Целью разработанного алгоритма функционирования СОЭБС является обеспечение экологической безопасности строительства в течение всего жизненного цикла объекта от появления идеи строительства до ликвидации объекта. Принцип работы алгоритма основывается на непрерывной оценке экологической ситуации в районе источника загрязнения, строительного объекта и немедленном реагировании на неё при отклонениях от нормы. В качестве метода экологической оценки принят метод так называемой «дублирующей оценки». При этом методе сначала превентивно оценивается потенциальное воздействие строительного объекта на окружающую среду методами прогнозирования, а затем проверяется величина фактического воздействия на экосистему в процессе строительства и эксплуатации строительного объекта методами экологического мониторинга окружающей среды и реакция экосистемы на это воздействие. Такая двойная оценка позволяет исключить появление заведомо опасного объекта строительства ещё на стадии выбора площадки строительства и проектирования и обеспечить его безопасность при строительстве и эксплуатации. Система двойного контроля принципиально отличается от существующей, при которой фактическое воздействие строительного объекта на окружающую среду и обратная реакция экосистемы практически не контролируется.

В основе оценки экологической безопасности строительства лежит информационная экологическая модель территории обслуживания региональной структурой СОЭБС.

Экологическая информационная модель состоит:

- для естественных экосистем, не подвергнутых техногенному воздействию, - данные о величине биотопа и населяющем его биоценозе;

- для естественных экосистем, подвергнутых техногенному воздействию, - данные о величине биотопа и населяющем его биоценозе и данных пятимерной экологической модели территории – экологического фона территории;

- для искусственных экосистем, подвергнутых техногенному воздействию, - данные о состоянии здоровья населения и качестве его жизни, данных пятимерной экологической модели территории – экологического фона территории и степени концентрации строительных объектов (недвижимости).

Эти данные должны накапливаться и содержаться в информационном центре региональной структуры СОЭБС.

При подаче заявки в региональную структуру СОЭБС на предполагаемое строительство какого-либо объекта, служба экологической экспертизы и оценки (см. рис. 1.) проводит исследования по выбору площадки строительства.

Для урбанизированных территорий подбирается площадка, где коэффициент ksk степени концентрации строительных объектов (недвижимости) не превышает единицы - ksk < 1 в настоящий момент и не превысит при реализации нового проекта. Это обеспечивает, в первую очередь, качество жизни населения, что является предложенным ранее Единым критерием оценки экологической безопасности (ЕКО) урбанизированной территории. Кроме того, обеспечение степени концентрации меньше единицы обеспечивает сохранение безопасного экологического фона территории.

После выбора площадки по критерию степени концентрации ksk < 1 проводится оценка экологического фона территории. Этот показатель ни по одному параметру не должен превышать санитарные нормы и нормы предельно-допустимых концентраций загрязняющих веществ (ПДК). Данные по состоянию экологического фона территории, выполненные на основе пятимерных экологических моделей предоставляет информационный центр СОЭБС.

При не согласии заказчика с предоставленными вариантами размещения планируемого объекта и выборе заказчиком территории с повышенной концентрацией строительных объектов и (или) неблагоприятным экологическим фоном, службы СОЭБС разрабатывает для заказчика технические условия, обеспечивающие снижение коэффициента степени концентрации ksk и улучшение экологического фона. Как правило, такие технические условия являются серьёзным обременением для заказчика, но решают экологическую проблему и не нарушают права населения на качественную жизнь и сохранение здоровья, что и является конечной целью создания системы ОЭБС.

Если выбор площадки строительства состоялся и все предварительные оценочные характеристики находятся в норме, служба экологической экспертизы СОЭБС проводит оценку воздействия на окружающую среду предполагаемого к строительству объекта, на основе предоставленных заказчиком предварительных проектных данных.

Для данного объекта в точке застройки строится детерминированная «планетарная модель». Эта модель позволяет выявить точки техногенного воздействия на окружающую среду, оценить опосредованное влияние данного строительного объекта и с помощью традиционных методов оценки воздействующих факторов (списки, матрицы, сети и т.д.) рассчитать и построить пятимерную экологическую модель для каждой техногенной точки нового проекта.

Совместив данные по экологическому фону территории застройки и полученным пятимерным экологическим моделям техногенных точек нового строительства, получаем прогнозный экологический фон территории при реализации данного проекта. При превышении суммарными данными порога экологической безопасности территории возможны два варианта дальнейшего развития событий: первый – запрет строительства как экологически опасного, второй – разработка технических условий для заказчика, обеспечивающих нормативные экологические показатели.

Учитывая цель деятельности и юридическую заинтересованность системы ОЭБС в обеспечении экологической безопасности второго этапа согласования проекта строительства – существующей в настоящий момент экологической экспертизы, не требуется.

Начало строительства объекта переводит отношения заказчика строительства и региональной структуры СОЭБС на уровень выполнения обязательств по обеспечению экологической безопасности строительства заказчиком и контроля исполнения их региональной структурой системы ОЭБС.

В период строительства и эксплуатации строительного объекта ведётся СОЭБС непрерывный контроль (мониторинг) соблюдения экологических норм со стороны строителей и управляющей организацией при эксплуатации, а также ведётся контроль состояния экосистемы (при строительстве в зоне естественной экосистемы).

При возникновении любых отклонений от экологических норм или нарушении природоохранного законодательства служба оперативного реагирования принимает неотложные меры к восстановлению экологического порядка вплоть до остановки строительства и наложения административных взысканий. Таким образом, обеспечивается дублирующая оценка состояния окружающей среды: сначала превентивная прогнозная оценка, затем проверка методами мониторинга верности этой оценки.

Рис. 1. Алгоритм функционирования системы ОЭБС
Рис. 1. Алгоритм функционирования системы ОЭБС

На рис. 1. представлен описанный выше алгоритм функционирования системы ОЭБС, работающий на основе разработанного: Единого критерия формирования системы ОЭБС, концепции и принципов формирования СОЭБС, научных основ и методов формирования и функционирования СОЭБС, принципов функционирования СОЭБС, организационной структура, информационного поля, системы управления, технического обеспечения, нормативной базы и кадров системы ОЭБС.