Добавить в корзинуПозвонить
Найти в Дзене
Ramis_3D

Как сгенерировать ландшафт в Blender

Создание реалистичного и впечатляющего ландшафта в 3D-графике — задача, которая требует значительных временных затрат и высокой степени мастерства. Но с развитием современных инструментов, таких как Blender, процесс стал намного проще и доступнее даже для начинающих пользователей. В этой статье я расскажу, как с помощью процедурных методов, системы Geometry Nodes и нодовых материалов создать уникальный ландшафт прямо в Blender. Что такое процедурный метод? Процедурный метод — это способ создания контента, основанный на алгоритмах и параметрах, а не на ручной работе. Такой подход позволяет создавать сложные формы и текстуры автоматически, задавая лишь несколько ключевых параметров. В случае с ландшафтом это означает, что весь процесс создания — от формирования рельефа до распределения растительности — можно настроить всего несколькими параметрами, не прибегая к ручному моделированию. Формирование рельефа Первый этап — создание базовой формы ландшафта. Для этого мы используем карту высо
Оглавление

Создание реалистичного и впечатляющего ландшафта в 3D-графике — задача, которая требует значительных временных затрат и высокой степени мастерства. Но с развитием современных инструментов, таких как Blender, процесс стал намного проще и доступнее даже для начинающих пользователей. В этой статье я расскажу, как с помощью процедурных методов, системы Geometry Nodes и нодовых материалов создать уникальный ландшафт прямо в Blender.

Процедурные методы в создании ландшафта

Что такое процедурный метод?

Процедурный метод — это способ создания контента, основанный на алгоритмах и параметрах, а не на ручной работе. Такой подход позволяет создавать сложные формы и текстуры автоматически, задавая лишь несколько ключевых параметров. В случае с ландшафтом это означает, что весь процесс создания — от формирования рельефа до распределения растительности — можно настроить всего несколькими параметрами, не прибегая к ручному моделированию.

Основные этапы создания ландшафта

Формирование рельефа

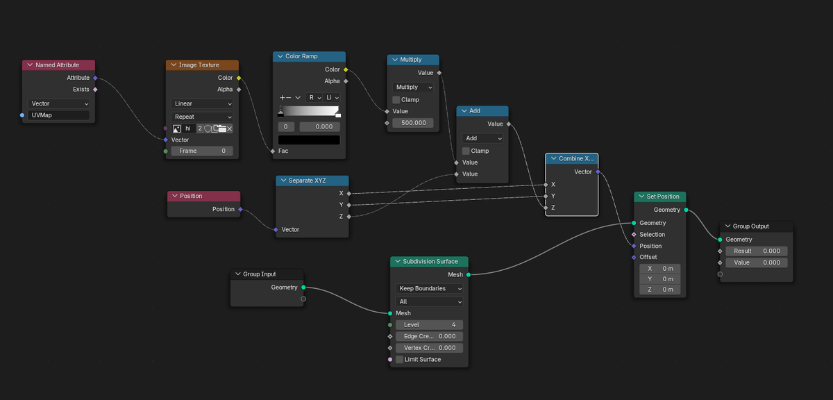
Первый этап — создание базовой формы ландшафта. Для этого мы используем карту высот (Height Map) и ноду Noise Texture. Карта высот определяет общую форму рельефа, такие как горы, долины и равнины. Шумовая текстура (Noise Texture) добавляет мелкие детали, создавая неровности и шероховатости поверхности.

-2

Нода Set Position применяется для перемещения вершин сетки на основе значений карты высот и шума. Это позволяет придать ландшафту естественный вид с разнообразием форм и высот.

-3

Детализация поверхности

После формирования основной формы рельефа важно добавить детализацию. Для этого используется субдивижн-сurface (Subdivision Surface). Эта техника разбивает сетку на более мелкие полигоны, делая поверхность более гладкой и реалистичной. Она также улучшает отображение мелких деталей, таких как трещины и скалы.

Плавные переходы между зонами

Для создания плавных переходов между различными элементами ландшафта (вода, песок, трава, горы) применяются ноды ColorRamp и MixRGB. Эти ноды позволяют смешивать цвета и текстуры, обеспечивая мягкие и естественные границы между различными зонами.

ColorRamp используется для настройки цветовой гаммы, а MixRGB — для смешивания цветов и создания градиентов. Например, можно плавно перейти от песчаного берега к воде или от травы к каменистым участкам.

Распределение объектов по поверхности

Чтобы добавить больше реализма, можно использовать систему частиц для распределения различных элементов по поверхности ландшафта. Это могут быть трава, камни, деревья и другие объекты. Для точного контроля расположения используется черно-белая маска, которая определяет, где именно будут появляться эти элементы.

-4

Маска создается на основе рельефа и других характеристик поверхности. Например, трава будет расти преимущественно на плоских участках, а камни — на склонах и вершинах гор.

Настройка отражений

Отражения играют важную роль в создании реалистичного внешнего вида воды. С помощью маски Roughness можно контролировать степень блеска и гладкости поверхности. Вода становится гладкой и блестящей, в то время как горы и песок остаются более матовыми.

Это достигается за счет изменения параметров маски в зависимости от типа поверхности. Например, для воды можно установить низкий уровень roughness, чтобы она выглядела зеркальной, а для горных пород — высокий, чтобы они казались грубыми и шероховатыми.

Полностью процедурный подход

Одним из главных преимуществ процедурного подхода является возможность изменения любых параметров на любом этапе работы. Все настройки — от высоты гор до плотности растительности — можно легко изменить, не нарушая целостность модели.

-5

Это делает процесс создания ландшафта гибким и интерактивным. Вы можете экспериментировать с различными параметрами, наблюдая за изменениями в режиме реального времени, пока не добьетесь желаемого результата.

Заключение

Процедурная генерация ландшафта в Blender — мощный инструмент, который позволяет создавать сложные и реалистичные сцены без необходимости ручной доработки. Благодаря использованию системы Geometry Nodes, нодовых материалов и системы частиц, вы можете получить результат, который выглядит профессионально и естественно.

-6

Этот метод подходит как для игровых проектов, так и для архитектурной визуализации или кинематографической анимации. Попробуйте сами, и вы увидите, насколько простым и увлекательным может быть процесс создания уникальных миров!

В статье не был указан полный цикл создания ландшафта, так как статья растянулась бы на множество страниц. В случае, если будут вопросы пишите их в комментариях с радостью помогу каждому!

Больше итоговых рендеров и других моих работ в моем телеграмм канале: