Добавить в корзинуПозвонить
Найти в Дзене
Arch Linux рулит!

FileZilla — это лучший бесплатный FTP-клиент для Windows, Mac и Linux

FileZilla — это бесплатный FTP-клиент для Windows, Mac и Linux, который сделает загрузку и скачивание файлов с удаленных серверов простым и удобным! Привет, дружище! Если ты когда-либо задумывался над тем, как загружать файлы на свой сайт или скачивать их оттуда, то ты попал по адресу. Сегодня мы разберем такой суперполезный инструмент, как FileZilla, который является бесплатным FTP-клиентом для всех, кто хочет работать с удаленными серверами. Так что готовься, будем обсуждать, что это такое, как это работает и почему тебе это нужно. Давай сначала разберемся, что такое FTP. FTP — это файловый протокол передачи (на английском File Transfer Protocol), который помогает нам обмениваться файлами по сети. Представь себе: ты хочешь загрузить свои крутые фотки на веб-сервер, чтобы поделиться ими с друзьями. FTP делает это возможным, как будто ты передаешь файлы напрямую другому компьютеру. FileZilla — это не просто обычный FTP-клиент. Это мощный инструмент, который позволяет: - Быстро загружат
Оглавление
FileZilla — это бесплатный FTP-клиент для Windows, Mac и Linux, который сделает загрузку и скачивание файлов с удаленных серверов простым и удобным!

Привет, дружище! Если ты когда-либо задумывался над тем, как загружать файлы на свой сайт или скачивать их оттуда, то ты попал по адресу. Сегодня мы разберем такой суперполезный инструмент, как FileZilla, который является бесплатным FTP-клиентом для всех, кто хочет работать с удаленными серверами. Так что готовься, будем обсуждать, что это такое, как это работает и почему тебе это нужно.

Что такое FTP?

Давай сначала разберемся, что такое FTP. FTP — это файловый протокол передачи (на английском File Transfer Protocol), который помогает нам обмениваться файлами по сети. Представь себе: ты хочешь загрузить свои крутые фотки на веб-сервер, чтобы поделиться ими с друзьями. FTP делает это возможным, как будто ты передаешь файлы напрямую другому компьютеру.

Зачем нужен FileZilla?

FileZilla
FileZilla

FileZilla — это не просто обычный FTP-клиент. Это мощный инструмент, который позволяет:

- Быстро загружать файлы на сервер

- Легко скачивать файлы с сервера на свой компьютер

- Удобно управлять файлами и папками на удаленном сервере

- Работать по протоколам FTP, FTPS и SFTP (что очень полезно для безопасности)

Если ты когда-либо мечтал о том, чтобы уметь без проблем работать с файлами в интернете, то FileZilla — это то, что тебе нужно!

Установка FileZilla

Поехали разбираться с установкой. Независимо от того, на какой операционной системе ты работаешь (Windows, Mac или Linux), установка FileZilla — это проще простого.

Установка на Windows

1. Скачай файл установки: Зайди на сайт https://filezilla-project.org и скачай версию для Windows.

2. Запусти установщик: Дважды кликни по загруженному файлу, и следуй инструкциям на экране.

3. Установи: В процессе установки оставь все настройки по умолчанию, если ты не знаешь, что меняешь. В конце установки можешь сразу запустить FileZilla.

Установка на Mac

1. Скачай файл установки: Перейди на сайт [FileZilla](https://filezilla-project.org/) и скачай версию для Mac.

2. Перетащи в папку "Программы": Открой загруженный файл и перетащи иконку FileZilla в папку "Программы".

3. Запусти: Теперь просто нажми на иконку FileZilla в папке "Программы", и вперед!

Установка на Linux

Используй терминал: Открой терминал и выполни команды ниже или установи через пакетный менеджер: В зависимости от дистрибутива, на котором ты работаешь, используй одну из следующих команд:

- Для Ubuntu или Debian:

sudo apt update
sudo apt install filezilla

- Для Fedora:

sudo dnf install filezilla

- Для Arch Linux:

sudo pacman -S filezilla

И всё, твой FileZilla установлен!

Как пользоваться FileZilla?

FileZilla - бесплатный FTP-клиент
FileZilla - бесплатный FTP-клиент

После установки давай посмотрим, как пользоваться FileZilla. Интерфейс программы довольно простой и интуитивно понятный, так что ты быстро освоишься.

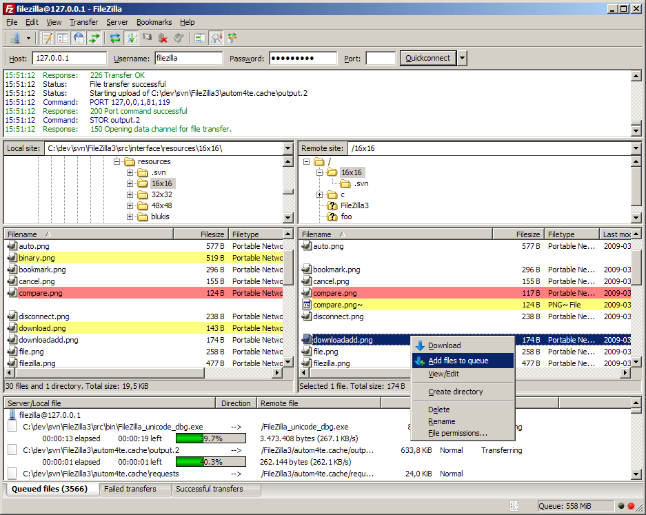
Основное окно

Основное окно FileZilla
Основное окно FileZilla

Основное окно FileZilla делится на несколько панелей:

- Левая панель — это твой локальный компьютер. Здесь ты видишь файлы и папки на своей машине.

- Правая панель — это удаленный сервер. Здесь ты видишь, что у тебя на сервере.

- Нижняя панель — это лог файлов, где ты можешь увидеть все действия, которые совершает FileZilla.

Подключение к серверу

FileZilla - подключение к серверу
FileZilla - подключение к серверу

Чтобы подключиться к серверу, тебе понадобятся некоторые данные:

- Хост: адрес сервера (это может быть IP-адрес или доменное имя).

- Имя пользователя: как правило, это учетные данные, которые предоставил тебе хостинг.

- Пароль: тоже предоставляется хостингом, и это обычно не тот же, что от твоего компьютерного аккаунта.

- Порт: по умолчанию для FTP это 21, для SFTP — 22.

1. В верхней строке инструментов нажимай на "Файл" > "Менеджер сайтов".

2. Нажми на "Новый сайт" и введи данные.

3. Нажми "Подключиться" — и вуаля, ты на сервере!

Загрузка и скачивание файлов

Теперь ты готов к загрузке и скачиванию файлов. Просто перетаскивай файлы между панелями. Легче не бывает!

- Чтобы загрузить файл на сервер, просто перетащи его из левой панели (твой компьютер) в правую панель (сервер).

- Чтобы скачать файл с сервера, просто перетащи его из правой панели в левую.

Организация файлов

FileZilla позволяет тебе не только передавать файлы, но и организовывать их. Ты можешь создавать папки, переименовывать файлы и даже удалять их. Все, как в проводнике!

Полезные советы

Вот несколько советов, которые могут помочь тебе:

1. Создай резервные копии: Перед тем как что-то загружать, убедись, что у тебя есть резервные копии важных файлов.

2. Проверяй соединение: Иногда соединение может обрываться. Если это происходит, проверь свои данные для подключения.

3. Используй SFTP, если можешь: Это обеспечит более безопасный обмен данными.

4. Посмотри и на другие функции FileZilla: У FileZilla есть много настроек и возможностей, которые могут сделать твою работу еще более эффективной.

Присоединяйся к нашему Linux-сообществу: дружи со знанием!

Теперь ты знаешь, что такое FileZilla и как удобно с помощью этого FTP-клиента работать с файлами на удаленных серверах. Не бойся экспериментировать — чем больше ты практикуешь, тем лучше у тебя будет получаться!

Если у тебя остались вопросы или тебе нужна помощь, заходи в наш https://t.me/linux4at . Здесь ты сможешь задать любые вопросы, получить помощь и помочь другим. И не забудь: в нашем чате обсуждаются не только FileZilla, но и множество других тем, связанных с Linux!

🔥Linux помощь 🔥
-5